Intervalo de puertos de servidor del servicio web en RFEM 6
Acceso a RfemApplication – Boomerang
URL del modelo activo - Solicitud de Boomerang
URL del modelo activo - Respuesta boomerang
Acceso a RfemModel – Boomerang
get_all_selected_objects – Solicitud de Boomerang
get_all_selected_objects - Respuesta de Boomerang
get_member – Solicitud de Boomerang
get_member – Respuesta tipo boomerang
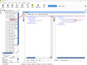
Nuevo proyecto SOAP
get_active_model – SoapUI
Agregar servicio RfemModel - SoapUI
get_all_selected_objects – Solicitud de SoapUI
get_all_selected_objects – Respuesta de SoapUI
get_member – Solicitud de SoapUI
get_member – Respuesta de SoapUI
Intervalo de puertos de servidor del servicio web en RFEM 6
Acceso a RfemApplication – Boomerang
URL del modelo activo - Solicitud de Boomerang
URL del modelo activo - Respuesta boomerang
Acceso a RfemModel – Boomerang
get_all_selected_objects – Solicitud de Boomerang
get_all_selected_objects - Respuesta de Boomerang
get_member – Solicitud de Boomerang
get_member – Respuesta tipo boomerang
Nuevo proyecto SOAP
get_active_model – SoapUI
Agregar servicio RfemModel - SoapUI
get_all_selected_objects – Solicitud de SoapUI
get_all_selected_objects – Respuesta de SoapUI
get_member – Solicitud de SoapUI
get_member – Respuesta de SoapUI
30-05-2024
038757
  • RFEM 6

Intervalo de puertos de servidor del servicio web en RFEM 6

Usado en
  • Tutorial para servicio web y API en C#
Compartir
30-05-2024
042382
  • RFEM 6
Acceso a RfemApplication – Boomerang
Usado en
  • Verificación de operaciones de servicios web con Boomerang y SoapUI
Compartir
30-05-2024
042383
  • RFEM 6
URL del modelo activo - Solicitud de Boomerang
Usado en
  • Verificación de operaciones de servicios web con Boomerang y SoapUI
Compartir
30-05-2024
042384
  • RFEM 6
URL del modelo activo - Respuesta boomerang
Usado en
  • Verificación de operaciones de servicios web con Boomerang y SoapUI
Compartir
30-05-2024
042385
  • RFEM 6
Acceso a RfemModel – Boomerang
Usado en
  • Verificación de operaciones de servicios web con Boomerang y SoapUI
Compartir
30-05-2024
042386
  • RFEM 6
get_all_selected_objects – Solicitud de Boomerang
Usado en
  • Verificación de operaciones de servicios web con Boomerang y SoapUI
Compartir
30-05-2024
042387
  • RFEM 6
get_all_selected_objects - Respuesta de Boomerang
Usado en
  • Verificación de operaciones de servicios web con Boomerang y SoapUI
Compartir
30-05-2024
042388
  • RFEM 6
get_member – Solicitud de Boomerang
Usado en
  • Verificación de operaciones de servicios web con Boomerang y SoapUI
Compartir
30-05-2024
042389
  • RFEM 6
get_member – Respuesta tipo boomerang
Usado en
  • Verificación de operaciones de servicios web con Boomerang y SoapUI
Compartir
30-05-2024
042390
  • RFEM 6
Nuevo proyecto SOAP
Usado en
  • Verificación de operaciones de servicios web con Boomerang y SoapUI
Compartir
30-05-2024
042391
  • RFEM 6
get_active_model – SoapUI
Usado en
  • Verificación de operaciones de servicios web con Boomerang y SoapUI
Compartir
30-05-2024
042392
  • RFEM 6
Agregar servicio RfemModel - SoapUI
Usado en
  • Verificación de operaciones de servicios web con Boomerang y SoapUI
Compartir
30-05-2024
042393
  • RFEM 6
get_all_selected_objects – Solicitud de SoapUI
Usado en
  • Verificación de operaciones de servicios web con Boomerang y SoapUI
Compartir
30-05-2024
042394
  • RFEM 6
get_all_selected_objects – Respuesta de SoapUI
Usado en
  • Verificación de operaciones de servicios web con Boomerang y SoapUI
Compartir
30-05-2024
042395
  • RFEM 6
get_member – Solicitud de SoapUI
Usado en
  • Verificación de operaciones de servicios web con Boomerang y SoapUI
Compartir
30-05-2024
042396
  • RFEM 6
get_member – Respuesta de SoapUI
Usado en
  • Verificación de operaciones de servicios web con Boomerang y SoapUI
Compartir