853x
001854
11-10-2024

Verificación de operaciones de servicios web con Boomerang y SoapUI

El complemento del navegador Boomerang, así como el programa de prueba de API SoapUI, son herramientas útiles para comprobar rápidamente nuestras funciones de servicios web. Con su ayuda, se vuelve fácil identificar las clases disponibles y sus respectivos parámetros. Este artículo tiene como objetivo servir como una guía completa sobre el uso eficaz de Boomerang y SoapUI junto con el servicio web de Dlubal.

Puertos del servidor

Para establecer una conexión de servicio web con RFEM y RSTAB, se necesita acceder a puertos de servidor específicos. El rango de puertos de servidor disponibles se puede modificar dentro de la configuración del programa navegando a Opciones → Opciones del programa:

De forma predeterminada, el intervalo de puertos del servidor se establece de 8081 a 8089. El valor de puerto más bajo en la configuración del programa corresponde al puerto especificado en la URL de WSDL para acceder a RfemApplication, que en esta guía será 8081.

Guía del boomerang

Boomerang es una herramienta de prueba de API fácil de usar diseñada para la depuración de API. Para acceder a él, primero debe instalar el complemento del navegador Boomerang.

1. Acceso a las clases de RfemApplication

Para acceder a las clases disponibles en RfemApplication, siga estos pasos:

  • Utilice la siguiente URL de WSDL: http://localhost:8081/wsdl
  • Cargue la URL y agréguela al servicio.

El puerto que tiene que usar en la URL de WSDL puede ser diferente en su caso. Pruebe con uno de los otros puertos si el 8081'no funciona.
Una vez completado, se podrá acceder al servicio RfemApplication en la pestaña del servicio, mostrando todas las clases asociadas. Estas clases abarcan todo lo relacionado con la aplicación de RFEM en sí.

2. Obtención de la URL del modelo activo

Para recuperar la URL de su modelo con el puerto de servidor correcto, ejecute los siguientes pasos:

  • Ejecute la función "get_active_model" haciendo doble clic en el menú de la izquierda.
  • Haga clic en el botón Enviar.

Boomerang navegará automáticamente a la pestaña de respuesta, donde se mostrará la URL del modelo. En este ejemplo, el puerto del servidor del modelo actual es 8083.

3. Acceso a las clases de RfemModel

Para acceder a todas las clases disponibles en RfemModel, ejecute los siguientes pasos:

  • Haga clic en "Agregar servicio" a la izquierda.
  • Utilice la siguiente URL de WSDL: http://localhost:8083/wsdl
  • Cargue la URL y agréguela a los servicios.

Una vez completado, se podrá acceder al servicio de RfemModel en la pestaña del servicio, mostrando todas las clases asociadas. Estas clases abarcan todos los datos del modelo, incluidos los objetos básicos, cargas y más.

4. Verificación de las operaciones del servicio web

Ahora puede probar todas las operaciones haciendo doble clic en ellas en el menú de servicio a la izquierda. Algunas operaciones requieren el paso de parámetros en la pestaña de solicitud, mientras que otras se pueden ejecutar simplemente haciendo clic en "Enviar". Este tutorial mostrará la prueba de ciertas operaciones.

get_all_selected_objects()

Para probar esta operación no es necesario pasar parámetros. Puede enviar la solicitud directamente después de seleccionar algunos objetos en RFEM.

La operación devuelve una lista de objetos object_location que consisten en el tipo de objeto y el número de objeto:

get_member()

Para probar la función get_member, debe proporcionar el número de la barra deseada:

La respuesta de esta operación proporciona todas las propiedades de la barra número 1:

Guía de SoapUI

SoapUI es una potente aplicación de código abierto diseñada para probar los protocolos SOAP y REST. La aplicación de escritorio se puede descargar en .

1. Creación de un nuevo proyecto SOAP

Para comenzar, abra SoapUI y cree un nuevo proyecto SOAP:

Customize the project name as desired and utilize http://localhost:8081/wsdl as initial WSDL. Como se describe en la guía de Boomerang, el puerto puede ser diferente en su caso. Pruebe con uno de los otros puertos si el 8081'no funciona. Una vez cargado, el navegador de la izquierda mostrará todas las clases asociadas con RfemApplication.

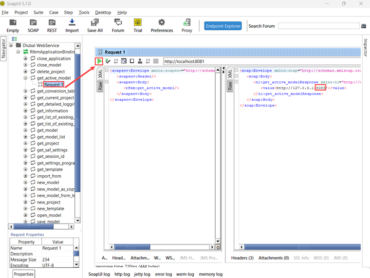
Para adquirir el WSDL inicial para RfemModel, ejecute la operación get_active_model haciendo doble clic en "Solicitud 1". Antes de ejecutar la operación, asegúrese de que se haya abierto un modelo en RFEM o RSTAB. Inicie la operación haciendo clic en el triángulo verde y poco después se mostrará la respuesta que contiene el puerto del servidor actual:

Ahora puede agregar un nuevo WSDL al proyecto utilizando el puerto del servidor 8083 a través de Proyecto → Agregar WSDL:

Posteriormente, todas las clases de RfemModel también aparecerán en el navegador.

2. Verificación de las operaciones del servicio web

Todas las operaciones del Servicio web ahora se pueden probar haciendo doble clic en "Solicitud 1" en la clase respectiva. Para ciertas operaciones, los parámetros deben proporcionarse en el lado izquierdo. Sin embargo, para otras operaciones no se requieren parámetros y simplemente puede hacer clic en "Enviar". Este tutorial mostrará la prueba de algunas operaciones.

get_all_selected_objects()

Para probar esta operación, no es necesario pasar ningún parámetro. Después de seleccionar los objetos en RFEM, puede enviar directamente la solicitud y ver la respuesta.

En el lado derecho de SoapUI, la función devuelve una lista de tipo object_location que consiste en el tipo de objeto y el número de objeto:

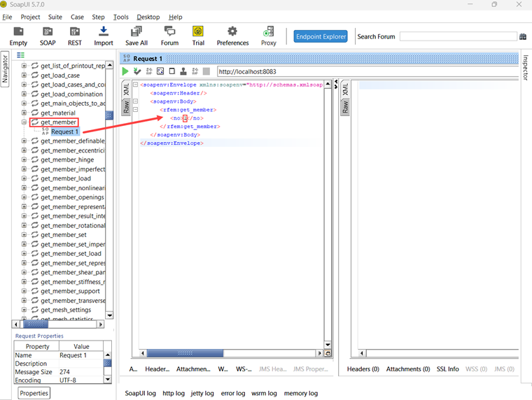
get_member()

Para probar la función get_member, necesita introducir el número de la barra deseada:

La respuesta de esta operación proporciona todas las propiedades de la barra número 1:

Conclusión

Tanto Boomerang como SoapUI son herramientas valiosas para visualizar y probar las operaciones disponibles dentro de nuestra biblioteca de servicios web. Facilitan la prueba y depuración de API eficientes.


Autor

Rebecca proporciona soporte al cliente en cuestiones técnicas relacionadas con el software. Con un enfoque estructurado, desarrolla soluciones claras y comprensibles.

Enlaces


;