FAQ 005378 | ¿RFEM comprueba los límites de aplicabilidad de la tabla AISI B4.1-1?
FAQ 005378 | ¿RFEM comprueba los límites de aplicabilidad de la tabla AISI B4.1-1?
30-05-2024
040256
  • Cálculo de acero para RFEM 6
  • RFEM 6
  • Estructuras de acero
    • Análisis y dimensionamiento de estructuras
    • Secciones conformadas en frío
    • ANSI/AISC 360

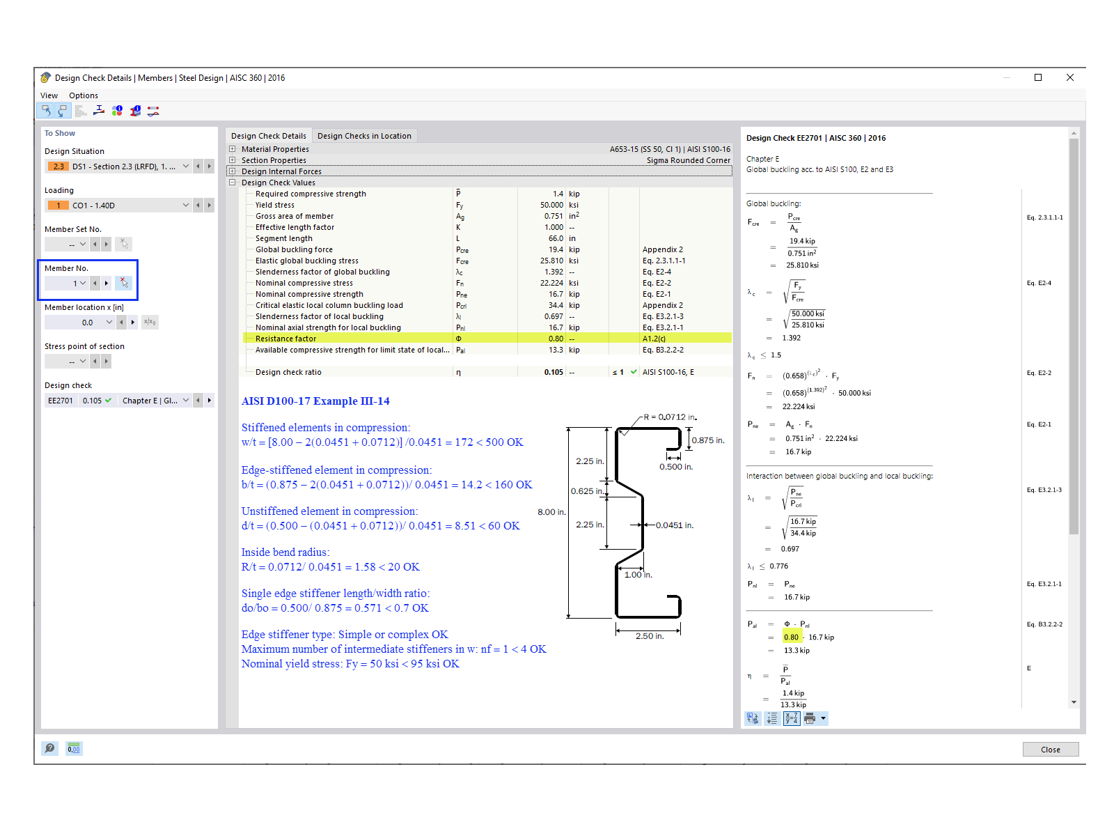
Comprobación de diseño para la barra núm. 1

FAQ 005378 | ¿RFEM comprueba los límites de aplicabilidad de la tabla AISI B4.1-1?

Usado en
  • Tabla AISI B4.1-1 Límites de aplicabilidad
Compartir