1579x
005378
25-04-2023

Tabla AISI B4.1-1 Límites de aplicabilidad

¿RFEM comprueba los límites de aplicabilidad de la tabla B4.1-1 de AISI?


Respuesta:

El coeficiente de seguridad Ω y el coeficiente de resistencia Φ utilizados en los capítulos E hasta H solo son apropiados para secciones que cumplan con las limitaciones de la tabla B4.1-1. For all other sections that exceed any of the limits, higher safety factors Ω or lower resistance factors Φ are applied according to section A1.2(C). En RFEM, esta limitación está marcada de forma predeterminada. The user has the option to deactivate this check in the "Strength Configuration".

Shapes that can be checked in RFEM include C, Z, L, I (double back-to-back C), hat, rectangular, and round HSS. In the example shown in Image 02, the 8ZS2.75 x 105 section meets the applicability limits.

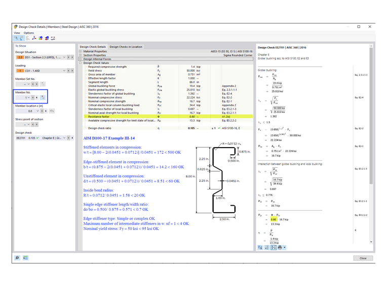
For general/complex sections, such as the sigma section used in Example III-14 of AISI D100-17 (shown in Image 03), the more conservative factors are automatically applied. As a result, Φc = 0.80 is used in the RFEM design checks. However, the manual calculation shows that the sigma section actually meets the applicability limits and Φc = 0.85 can be used instead.


Autor

Cisca es responsable de la formación de los clientes, el soporte técnico y el desarrollo continuo de programas para el mercado norteamericano.



;