FAQ 005387 | Tengo un modelo 3D e intento dividirlo en muros y superficies con el modelo de construcción y calcularlos de forma aislada. Mi sistema somos nosotros
FAQ 005387 | Tengo un modelo 3D e intento dividirlo en muros y superficies con el modelo de construcción y calcularlos de forma aislada. Mi sistema somos nosotros
30-05-2024
041400
  • Modelo de edificio en RFEM 6
  • RFEM 6
  • Edificios
    • Análisis y dimensionamiento de estructuras
    • Análisis por elementos finitos
    • Modelado de Información para la Construcción (BIM)

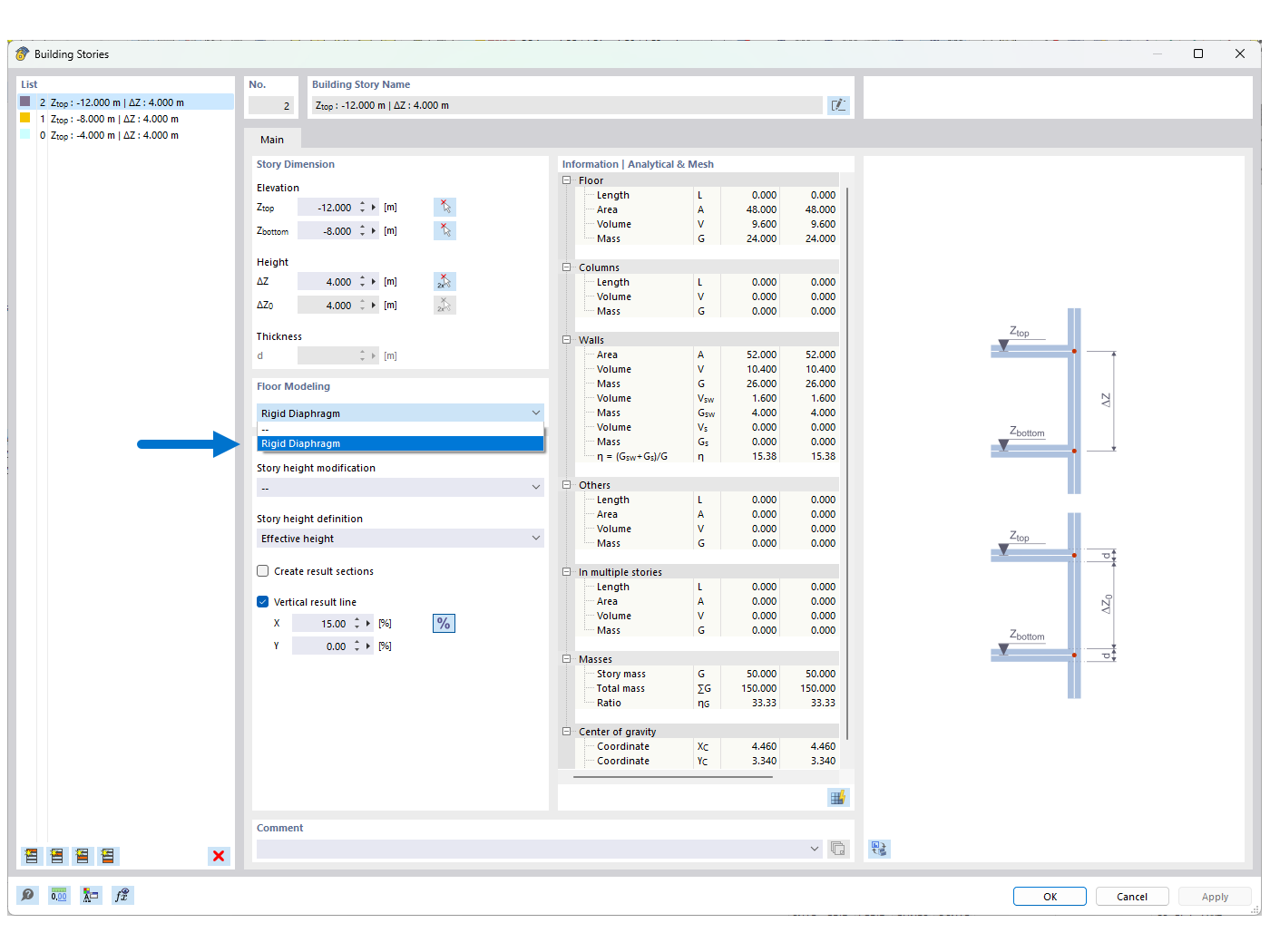
FAQ 005387 | Figura 01 - Plano rígido

FAQ 005387 | Tengo un modelo 3D e intento dividirlo en muros y superficies con el modelo de construcción y calcularlos de forma aislada. Mi sistema somos nosotros

Usado en
  • Inestabilidad al usar el modelo de edificio incluyendo «diafragmas rígidos»
Compartir