2011x
005387
14-09-2023

Inestabilidad al usar el modelo de edificio incluyendo «diafragmas rígidos»

Tengo un modelo 3D y trato de descomponerlo en "muros" y "superficies" utilizando el modelo de edificio para calcularlo de manera aislada. Sin embargo, mi sistema se vuelve inestable. ¿A qué se debe esto?


Respuesta:

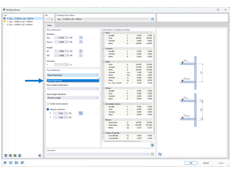
El modelo de edificio y la función para el modelado de plantas con "diafragmas rígidos" no está destinada a todos los tipos de edificios.

La función fue desarrollada principalmente para edificios 3D con 5-10 plantas (o más) con un diseño regular o igual. Esto significa que solo debe asignar la función "Diafragma rígido" a las losas donde los muros y pilares están posicionados de manera idéntica en el piso superior e inferior. Si este no es el caso, puede producirse una inestabilidad.

Si el modelo se ha introducido correctamente de acuerdo con esta convención, después del cálculo del "Análisis estático" recibirá en el navegador de resultados tres opciones para la representación de los resultados:

  • Total
  • Solo pisos
  • Combinación

La representación de los resultados al seleccionar 'Total' se centra en la representación de los resultados en todos los elementos constructivos verticales (por ejemplo, paredes, muros de cortante, pilares, etc.). Véase la Imagen 02. Al seleccionar "Solo pisos", se presentan los resultados para el cálculo aislado de los pisos como un modelo 2D. La opción "Combinación" es, respectivamente, la misma de los dos tipos de resultados mencionados anteriormente.

Para modelos 3D más pequeños y edificios con diferentes planos, sigue siendo mejor trabajar con la modelización usual como modelo 3D. Si está trabajando con modelos que presentan en parte planos regulares, también puede asignar alternativamente a ciertas losas de piso la opción "Diafragma rígido". La geometría del plano del piso por encima y por debajo de esta losa debería ser nuevamente idéntica.

La extracción fundamental de un piso 2D de cualquier modelo 3D no es posible con la tecnología implementada para esta función del complemento.


Autor

El Sr. Kieloch proporciona soporte técnico a nuestros clientes y es responsable del desarrollo en el área de estructuras de hormigón armado.



;