FAQ 005388 | ¿Cómo puedo activar el cálculo con hormigón con fibras de acero en el Cálculo de hormigón adicional en RFEM 6?
FAQ 005388 | ¿Cómo puedo activar el cálculo con hormigón con fibras de acero en el Cálculo de hormigón adicional en RFEM 6?
30-05-2024
041405
  • RFEM 6
  • Cálculo de estructuras de hormigón para RFEM 6
  • RSTAB 9
    • Cálculo de hormigón para RSTAB 9
    • Estructuras de hormigón
    • Eurocode 2

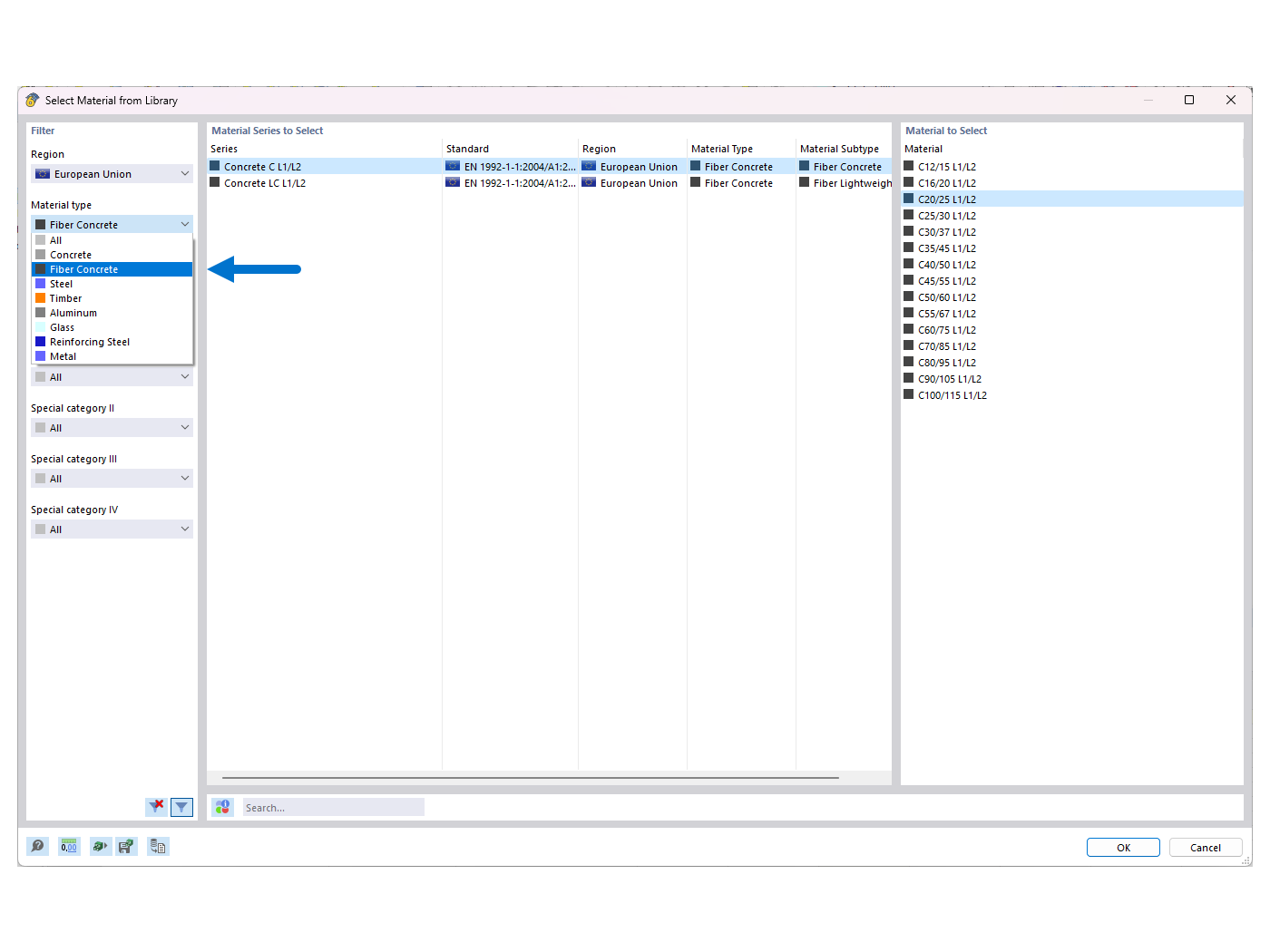
FAQ 005388 | Seleccione el material de 'fibra de hormigón' de la biblioteca

FAQ 005388 | ¿Cómo puedo activar el cálculo con hormigón con fibras de acero en el Cálculo de hormigón adicional en RFEM 6?

Usado en
  • Activación de cálculo de hormigón reforzado con fibras de acero en el complemento "Cálculo de hormigón"
Compartir