1294x
005388
07-06-2023

Activación de cálculo de hormigón reforzado con fibras de acero en el complemento "Cálculo de hormigón"

¿Cómo puedo activar el diseño de hormigón reforzado con fibras de acero en el complemento "Cálculo de hormigón" en RFEM 6?


Respuesta:

En RFEM 6 y el complemento "Cálculo de hormigón", el diseño de hormigón reforzado con fibras puede realizarse según DIN EN 1992-1-1 en combinación con la directriz DAfStB "Hormigón reforzado con fibras".

Para activar el cálculo y dimensionamiento de una superficie o una barra usando hormigón reforzado con fibras de acero, es suficiente asignar un material del tipo de material correspondiente a la superficie o barra.

Para ello, cree un nuevo material del tipo de material "Hormigón reforzado con fibras".

Aquí, los hormigones y los hormigones ligeros se designan con la extensión "L1/L2", que representa la clase de rendimiento 1 y clase de rendimiento 2.

Las clases de rendimiento L1 y L2 están inicialmente predeterminadas con los valores 1,20 y 0,90 respectivamente (ver imagen 02).

Para poder ajustar estas clases de rendimiento, se puede activar un "Material definido por el usuario" en la pestaña "Principal" del material bajo las "Opciones".

De este modo, los campos de entrada para L1 y L2 están accesibles, permitiendo al usuario ajustar las clases de rendimiento.

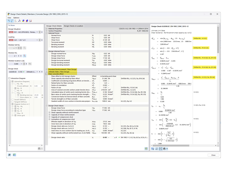
Si ahora se realiza el cálculo con el material del tipo "Hormigón reforzado con fibras" en el complemento "Cálculo de hormigón", se adaptarán las verificaciones, modificadas o complementadas en la directriz DAfStB para el dimensionamiento de "Hormigón reforzado con fibras". Esta modificación del proceso de cálculo se puede encontrar en los "Detalles de cálculo" a través de la referencia a la directriz DAfStB.

Nota

Para este tipo de cálculo y dimensionamiento es necesario que se especifique una "armadura normal" (armadura de barra para una barra, área de armadura para una superficie), ya que de lo contrario no se podrán calcular y dimensionar las superficies. Esto significa que solo puede agregar fibras de acero a los componentes ya reforzados.

Si se desea calcular una losa únicamente con hormigón reforzado con fibras (sin inserción de acero para hormigón), esto puede realizarse con el modelo de material "Daño 2D/3D".


Autor

El Sr. Kieloch proporciona soporte técnico a nuestros clientes y es responsable del desarrollo en el área de estructuras de hormigón armado.



;