Pregunta frecuente 005388 | ¿Cómo puedo activar el cálculo con hormigón armado con fibras de acero en el complemento Cálculo de hormigón para RFEM 6?
Pregunta frecuente 005388 | ¿Cómo puedo activar el cálculo con hormigón armado con fibras de acero en el complemento Cálculo de hormigón para RFEM 6?
30-05-2024
043202
  • RFEM 6
  • Cálculo de estructuras de hormigón para RFEM 6
  • RSTAB 9
    • Cálculo de hormigón para RSTAB 9
    • Estructuras de hormigón
    • Eurocode 2

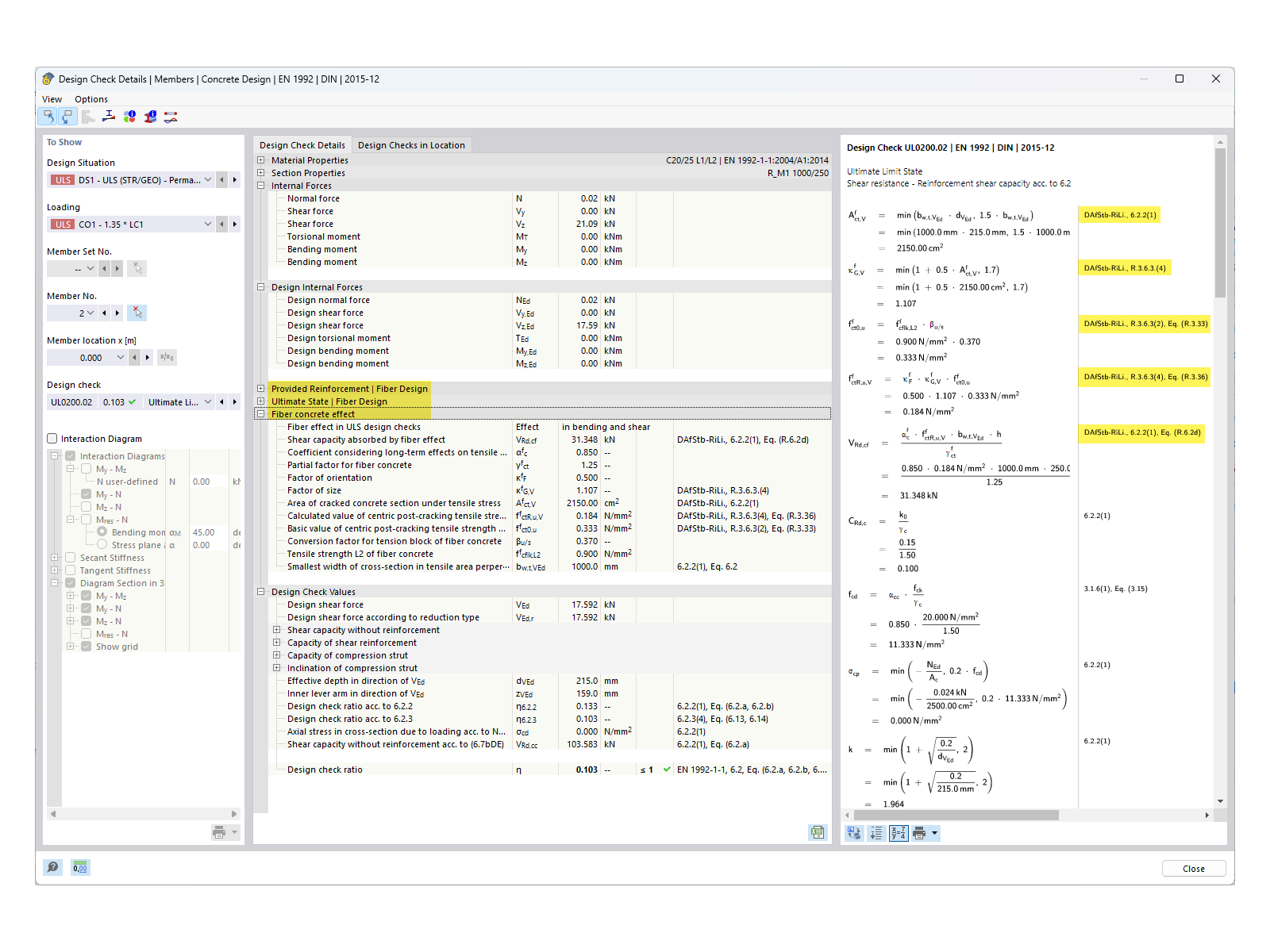
Pregunta frecuente 005388 | Detalles de cálculo incluyendo el hormigón reforzado con fibras

Pregunta frecuente 005388 | ¿Cómo puedo activar el cálculo con hormigón armado con fibras de acero en el complemento Cálculo de hormigón para RFEM 6?

Usado en
  • Activación de cálculo de hormigón reforzado con fibras de acero en el complemento "Cálculo de hormigón"
Compartir