KB 001861 | Cálculo de vigas de alma llena según AISC 360-16
KB 001861 | Cálculo de vigas de alma llena según AISC 360-16
30-05-2024
045428
  • RFEM 6
  • Cálculo de acero para RFEM 6
  • Estructuras de acero
    • Puentes
    • Análisis y dimensionamiento de estructuras
    • ANSI/AISC 360

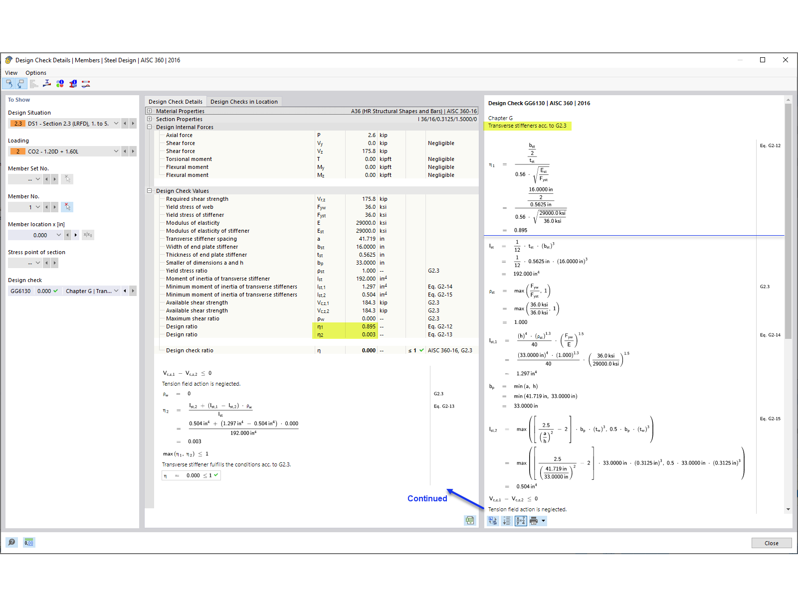
Comprobación de diseño del rigidizador transversal

KB 001861 | Cálculo de vigas de alma llena según AISC 360-16

Usado en
  • Diseño de vigas armadas según AISC 360-16 en RFEM 6
Compartir