3100x
001861
14-11-2023

Diseño de vigas armadas según AISC 360-16 en RFEM 6

La viga armada es una opción económica para la construcción de grandes luces. La viga de chapa de acero de sección en I normalmente tiene un alma de gran canto para maximizar su capacidad a cortante y separación de alas, pero un alma delgada para minimizar el peso propio. Debido a su gran relación altura-espesor (h/tw ), es posible que se necesiten rigidizadores transversales para rigidizar el alma esbelta.

En RFEM 6, la opción Rigidizadores transversales de barra se puede utilizar para agregar los rigidizadores necesarios a lo largo de la longitud de la barra. El aumento de la resistencia a cortante del rigidizador se puede considerar en el complemento Cálculo de acero.

La sección G2 de AISC "Barras en I y perfiles en U" [1] está organizada en tres secciones:

  • G2.1 Resistencia a cortante de almas sin acción de campo de tracción
  • G2.2 Resistencia a cortante de paneles de alma interior con a/h ≤ 3 considerando la acción del campo de tracción
  • G2.3 Rigidizadores transversales

¿Qué es la acción del campo de tracción?

La acción del campo de tracción es un fenómeno donde el alma de la viga armada está diseñada para tener una resistencia significativa al pandeo posterior. En el estado postpandeo, el alma aún es capaz de resistir la carga aplicada a través de la tracción.

La acción del campo de tracción solo se puede considerar para paneles interiores cuando a/h no excede 3.0 (AISC sección G2.2) donde a es la distancia libre entre rigidizadores y h es la distancia libre entre alas.

Ejemplo

Los ejemplos G.8A y G.8B de los ejemplos de cálculo de AISC 2016 [2] se presentan para comparar la resistencia a cortante obtenida del modelo de RFEM. La viga tiene 17 m de largo, 0,9 m de canto, con alas de 40 mm de espesor x 40 mm de ancho y un alma de 5/16 in de espesor. El ala comprimida está continuamente arriostrada, lo que sugiere que la comprobación de pandeo lateral (LTB) se puede desactivar en el programa.

Se puede crear una viga armada utilizando el tipo de sección "Paramétrica – Pared delgada" y el tipo de fabricación "Soldada".

1) Comprobar si se requieren rigidizadores transversales según la sección G2.3 de AISC

No se requieren rigidizadores transversales si se cumple una de las siguientes condiciones.

  • h/tw es menor que 2,46 √(E/Fy )

33,0 in/0,3125 in = 105,6 es mayor que 2,46*√(29 000 ksi/36 ksi) = 69,82

  • La resistencia a cortante necesaria es menor que la resistencia disponible. Como se muestra en la comprobación de diseño GG6100, la resistencia a cortante necesaria (175,8 kips) es mayor que la resistencia a cortante disponible (149,4 kips).
  • Como no se cumple ninguna de las condiciones anteriores, se requieren rigidizadores transversales.

2) Determinar la separación de los rigidizadores

Las tablas 3-16a, 3-16b y 3-16c del Manual de construcción de acero AISC [3] son útiles para determinar la separación de rigidizadores necesaria en función de la relación h/tw y la tensión necesaria. Alternativamente, se puede usar un enfoque iterativo de prueba y error para establecer la separación.

En este ejemplo, se usa una separación de 42 in para el panel final. La resistencia a cortante necesaria en esta ubicación se puede determinar fácilmente utilizando la herramienta "Diagrama de resultados para la barra seleccionada". Al final del primer panel, Vz = 153,8 kips excede la resistencia disponible = 149,4 kips. Por lo tanto, también se agrega un segundo panel con una separación de 90. No se requiere un tercer panel ya que V = 106,8 kips es menor que 149,4 kips.

3) Agregue los "Rigidizadores transversales de barras" enumerados en "Tipos para barras" en RFEM

Hay varios tipos de rigidizadores disponibles. En este ejemplo, se usa la "Chapa frontal" al inicio y al final de la barra. "Plana" se usa para los rigidizadores intermedios. La posición, el material y el tamaño se especifican para cada rigidizador.

La opción "Considerar el rigidizador" está disponible desde que se activó el complemento Cálculo de acero. Esta opción se puede activar y desactivar para considerar el efecto de cada rigidizador individual en el cálculo. Para la "Chapa frontal", el rigidizador se puede considerar "No rígido" o "Rígido". Se selecciona "No rígido" cuando no se puede considerar la acción del campo de tracción para el panel final.

El muelle de alabeo resultante se calcula automáticamente. Sin embargo, no se considera en el análisis sin el complemento Alabeo por torsión (7 GDL). Los rigidizadores transversales no tienen impacto en la rigidez cuando se calcula con 6 grados de libertad.

4) Resistencia a cortante en el complemento Cálculo de acero

Como se indica en la sección G2.2, se puede usar la mayor resistencia nominal a cortante de la sección G2.1 (sin acción del campo de tracción) y la sección G2.2 (considerando la acción del campo de tracción). Ambas condiciones se comprueban en el complemento Cálculo de acero en Comprobación de diseño GG6100.

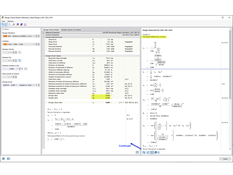
5) Requisitos del rigidizador transversal según la sección G2.3 de AISC [1]

Además de proporcionar la resistencia a cortante de la barra, la comprobación de diseño GG6130 verifica:

  • Relación anchura-espesor del rigidizador (AISC eq. G2-12)
  • Momento de inercia del rigidizador (AISC eq. G2-13)

Al utilizar la opción "Rigidizadores transversales de barras", se pueden considerar las almas rigidizadas de las vigas armadas en RFEM.


Autor

Cisca es responsable de la formación de los clientes, el soporte técnico y el desarrollo continuo de programas para el mercado norteamericano.

Enlaces
Referencias


;