KB 001732 | Modificación de la rigidez del hormigón en RFEM 6 según ACI 318-19 y CSA A23.3:19
KB 001732 | Modificación de la rigidez del hormigón en RFEM 6 según ACI 318-19 y CSA A23.3:19
16-07-2024
051560
  • RFEM 6
  • Estructuras de hormigón
  • Análisis y dimensionamiento de estructuras
    • Análisis por elementos finitos
    • CSA A23.3
    • ACI 318

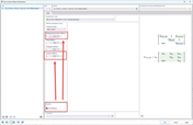
Configuración definida por el usuario para el tipo de componente de muros

KB 001732 | Modificación de la rigidez del hormigón en RFEM 6 según ACI 318-19 y CSA A23.3:19

Usado en
  • Modificación de la rigidez del hormigón en RFEM 6 según ACI 318-19 y CSA A23.3: 19
Compartir