6396x
001732
13-01-2022

Modificación de la rigidez del hormigón en RFEM 6 según ACI 318-19 y CSA A23.3: 19

De acuerdo con la secc. 6.6.3.1.1 y el apartado 10.14.1.2 de ACI 318-19 y CSA A23.3-19, respectivamente, RFEM tiene en cuenta la reducción de la rigidez de la barra de hormigón y de la superficie para varios tipos de elementos. Los tipos de selección disponibles incluyen muros, placas planas y losas, vigas y pilares con fisuras y sin fisuración. Los factores multiplicadores disponibles dentro del programa se toman directamente de la Tabla 6.6.3.1.1 (a) y la Tabla 10.14.1.2.

Rigidez reducida según ACI 318 y CSA A23.3

Referencia a la sección 6.6.3.1.1 y 10.14.1.2, el área de la sección bruta Aq y el momento de inercia Ig están permitidos para el análisis elástico con niveles de carga factorizados aplicados. Factored load levels are determined utilizing Table 6.6.3.1.1(a) from <nobr>ACI 318-19 [1]</nobr> and the table located under Clause 10.14.1.2 in CSA A23.3:19 [2], where the element type and its condition are taken into consideration. The multiplying factors reduce the moment of inertia, while the gross section area stays constant. Estos factores se aplicaron de forma conservadora mediante varias normas de hormigón para tener en cuenta la pérdida de sección debida a la fisuración del hormigón.

According to Sect. 6.6.3.1.1 of the ACI 318-19, the moment of inertia and gross area of members/surfaces shall be calculated in accordance with Tables 6.6.3.1.1(a) or 6.6.3.1.1(b) unless a more rigorous analysis is required. Similarly, <nobr>CSA A23.3:19</nobr> lists a table which includes the corresponding multiplication factors applied to each moment of inertia.

Las diferentes condiciones como "fisurado" y "no fisurado" solo afectan a los elementos de hormigón clasificados como "muro". When calculating the moment and shear for an uncracked wall, a factor of 0.70 is applied to the gross moment of inertia Ig. Si el muro está indicado para fisurarse, en base al módulo de ruptura, el momento de inercia se calcula como 0,35 Ig para un análisis posterior.

In general, walls are used to resist lateral loading in-plane. The out-of-plane stiffness is normally ignored or negligible compared to the in-plane stiffness. So, the reduction in stiffness needs to be applied to the in-plane (km) and not the out-of-plane when performing a lateral analysis. To avoid excessive longitudinal reinforcement being required, small modification factors should be applied to the out-of-plane stiffness factors kb and ke. In the section below, "RFEM 6 Adoption", it is shown how to apply these reduction factors in the program specifically for walls.

A diferencia de los muros, cuando se analizan otros elementos tales como pilares, vigas, placas planas y losas de forjado, los momentos de inercia no cambian según las suposiciones de fisuración o no fisuración. El valor reducido se basa en un único factor de reducción enumerado a continuación.

Pilares: Ig = 0,70Ig
Vigas: Ig = 0,35Ig
Placas planas y losas planas: Ig = 0,25Ig

Para todos los elementos de hormigón, incluidos los muros, se aplica un factor de 1,0 al área de sección bruta Ag. Por lo tanto, el área total de la sección de hormigón permanece sin cambios. With regards to the ACI 318-19, moment of inertia values taken from MacGregor and Hage (1977) [3] are multiplied by a stiffness reduction factor of φk = 0.875 referenced from R6.6.4.5.2. For example, the moment of inertia can be calculated as:

0,875(0,80Ig) = 0,70Ig

RFEM 6 Adoption

RFEM 6 seamlessly allows the user to modify the flexural or axial stiffness of any concrete member or surface to be considered for the analysis and design according to ACI 318-19 or CSA A23.3:19. Las modificaciones de rigidez solo deben establecerse para situaciones de proyecto de resistencia (mayoradas) y no para situaciones de proyecto de capacidad de servicio (sin mayorar). While the component types can be set for each element within load cases/combinations under the "Structure Modification" option within the program, it is best to make these changes directly under the Strength Design Situation, which in turn will automatically apply these settings to the subsequent factored load combinations.

When creating/editing the "Combination Wizard" under the "Design Situations" tab in "Options", there is a check box to "Consider" "Structure Modifications". See Image 01 and Image 02.


Once this box is checked, a new Structure Modification must be created using the "Create New Structure Modification…" button. Ahí, hay una tabla para modificar la rigidez donde se pueden verificar las barras y/o superficies a modificar. Then, once at least one of these is checked, a new tab (or tabs) will appear at the top.

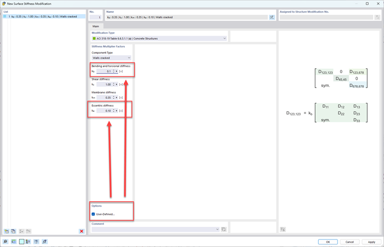
In the tab(s), the "Modification Type" such as ACI 318-19 Table 6.6.3.1.1(a) or CSA A23.3:19 Table 10.14.1.2 can be specified for either members or surfaces. Image 03 and Image 04 shows the different standards and component types that can be selected in a drop-down menu.


With respect to modifying surface stiffness and ignoring the out-of-plane stiffness, the user-defined check box must be checked at the bottom while the walls Component Type is selected. Then, apply small modification factors to kb and ke.


Autor

Alex es responsable de la formación de los clientes, el soporte técnico y el desarrollo continuo de programas para el mercado norteamericano.

Referencias


;