KB 001883 | Cálculo de vigas de alma llena según AISC 360-22 en RFEM 6
KB 001883 | Cálculo de vigas de alma llena según AISC 360-22 en RFEM 6
16-07-2024
051563
  • RFEM 6
  • Cálculo de acero para RFEM 6
  • Estructuras de acero
    • Puentes
    • Análisis y dimensionamiento de estructuras
    • ANSI/AISC 360

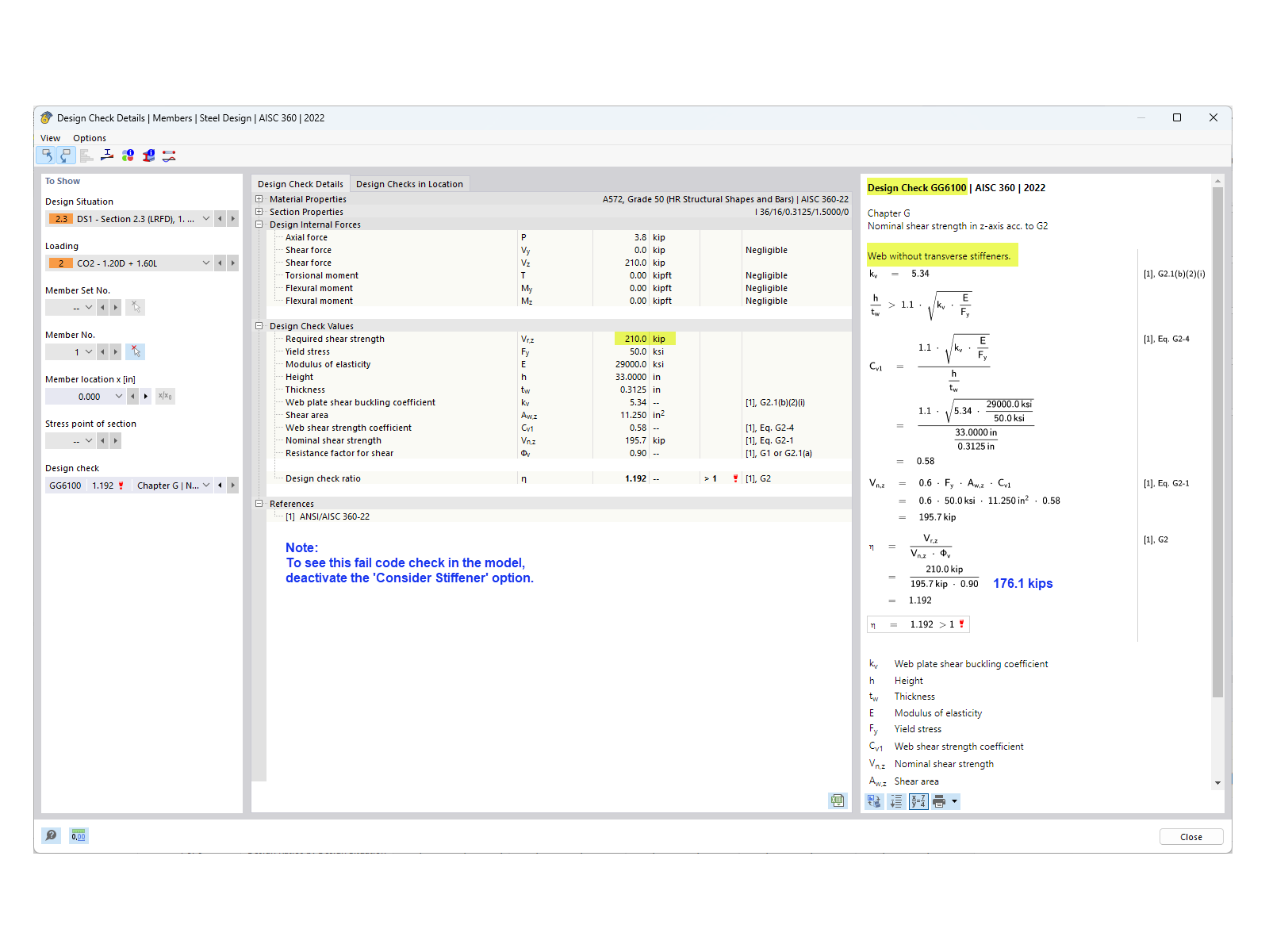
Resistencia a cortante sin rigidizadores

KB 001883 | Cálculo de vigas de alma llena según AISC 360-22 en RFEM 6

Usado en
  • Diseño de viga de alma llena según la AISC 360-22 en RFEM 6
Compartir