1548x
001883
17-07-2024

Diseño de viga de alma llena según la AISC 360-22 en RFEM 6

La viga de alma es una opción económica para la construcción de grandes luces. La viga de placa de acero en sección I típicamente tiene un alma profunda para maximizar su capacidad al corte y separación de alas, pero un alma delgada para minimizar su peso propio. Debido a su gran relación de altura a espesor (h/tw), pueden ser necesarios refuerzos transversales para rigidizar el alma esbelta.

En RFEM 6, la opción de Refuerzos Transversales de Miembros se puede utilizar para añadir los refuerzos necesarios a lo largo de la longitud del miembro. La mayor resistencia al corte proporcionada por el refuerzo puede ser considerada en el complemento de Diseño de Acero.

La sección G2 del AISC "Miembros en forma de I y canales" [1] está organizada en cuatro secciones:

  • G2.1 Resistencia al corte de las almas sin acción de campo de tensión
  • G2.2 Resistencia al corte de paneles internos del alma con a / h ≤ 3 considerando acción de campo de tensión
  • G2.3 Resistencia al corte de paneles extremos del alma con a / h ≤ 3 considerando acción de campo de tensión
  • G2.4 Refuerzos transversales

¿Qué es la Acción de Campo de Tensión?

La acción de campo de tensión (TFA por sus siglas en inglés) es un fenómeno donde el alma de una viga armada está diseñada para tener una resistencia post pandeo significativa. En el estado post-pandeo, el alma aún es capaz de resistir la carga aplicada a través de la tensión.

En ediciones anteriores del AISC, la acción de campo de tensión se puede considerar solo para los paneles interiores del alma cuando a/h no excede 3.0, donde a es la distancia clara entre refuerzos y h es la distancia clara entre alas.

En la edición 2022 del AISC, también se puede considerar la acción parcial de campo de tensión para los paneles extremos del alma. Basado en resultados recientes tanto de pruebas como de simulación de elementos finitos, se ha demostrado que la acción de campo de tensión realmente puede desarrollarse formando bisagras plásticas en las alas y refuerzos de conectividad (Comentario AISC) [1].

Ejemplo

Los ejemplos G.8A y G.8B de los Ejemplos de Diseño del AISC 2022 [2] se presentan para comparar la resistencia al corte obtenida del modelo RFEM. La viga armada tiene 56 pies de largo, 3 pies de altura, con alas de 1.5 pulgadas de espesor x 16 pulgadas de ancho y un alma de 5/16 pulgadas de espesor. El ala de compresión está constantemente arriostrada, lo cual indica que la verificación de pandeo torsional lateral (LTB) puede desactivarse en el programa.

Se puede crear una viga armada utilizando el tipo de sección "Paramétrico – Pared Delgada" y el tipo de manufactura "Soldado".

1) Verificar si se requieren refuerzos transversales según la sección G2.4 del AISC

No se requieren refuerzos transversales si se cumple una de las siguientes condiciones.

  • h / tw es menor que 2.54 √(E / Fy)

33.0 in / 0.3125 in = 105.6 es mayor que 2.54*√(29,000 ksi / 50 ksi) = 61.2

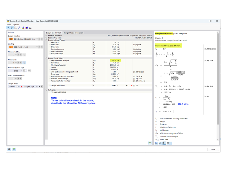
  • La resistencia al corte requerida es menor que la fuerza disponible.

Como se muestra en la Verificación de Diseño GG6100, la resistencia al corte requerida (210.0 kips) es mayor que la resistencia al corte disponible (176.1 kips).

  • Dado que ninguna de las condiciones anteriores se cumple, se requieren refuerzos transversales.

2) Determinar el espaciamiento de los refuerzos

Para material de 50 ksi, las tablas 3-17a, 3-17b y 3-17c del Manual de Construcción de Acero del AISC [3] son útiles para determinar el espaciamiento de refuerzos necesario basado en la relación h/tw y el estrés requerido. Alternativamente, se puede utilizar un enfoque iterativo de prueba y error para establecer el espaciamiento.

En este ejemplo, se usa un espaciamiento de 42 pulgadas para el panel extremo. La resistencia al corte requerida en este punto se puede determinar fácilmente utilizando la herramienta "Diagrama de Resultados para Miembro Seleccionado". Al final del primer panel, Vz = 183.7 kips excede la resistencia disponible = 176.1 kips. Por lo tanto, también se añaden refuerzos adicionales con un espaciamiento de 90 pulgadas. No se requiere un tercer panel ya que V = 127.5 kips es menor que 176.1 kips.

3) Añadir "Refuerzos Transversales de Miembro" listados bajo "Tipos para Miembros" en RFEM

Hay varios tipos de refuerzos disponibles. En este ejemplo, se usa "Placa Final" al inicio y al final del miembro. Se utiliza "Plano" para los refuerzos intermedios. Se especifica la ubicación, material y tamaño para cada refuerzo.

La opción "Considerar Refuerzo" está disponible desde que se ha activado el complemento de Diseño de Acero. Esta opción se puede activar y desactivar para tener en cuenta el efecto de cada refuerzo individual en el diseño.

Para "Placa Final", el refuerzo se puede considerar "No Rígido" o "Rígido". Se selecciona "No Rígido" cuando se considera una acción parcial de campo de tensión según la sección G2.3 para el panel extremo. Cuando se selecciona "Rígido", el panel extremo se calcula según la sección G2.2 (como un panel interior). El refuerzo "Rígido" en RFEM se conceptualiza como un modelo con un voladizo "oculto" utilizando dos refuerzos cercanamente espaciados.

El resorte de torsión resultante se calcula automáticamente. Sin embargo, no se considera en el análisis sin el complemento de Torsión por Alabeo (7 GDL).

Los refuerzos transversales no tienen impacto en la rigidez cuando se calcula con 6 grados de libertad.

4) Resistencia al Corte en el complemento de Diseño de Acero

Como se indica en la sección G2.2, se puede utilizar la mayor resistencia al corte nominal de la sección G2.1 (sin acción de campo de tensión) y la sección G2.2 (considerando acción de campo de tensión). Ambas condiciones se verifican en el complemento de Diseño de Acero bajo la Verificación de Diseño GG6100.

Para ver la verificación de diseño para el panel extremo de acuerdo con la sección G2.3, seleccione la pestaña "Relaciones de Diseño por Ubicación". En este ejemplo, la relación de verificación de diseño para el panel extremo es menor que la del panel interior.

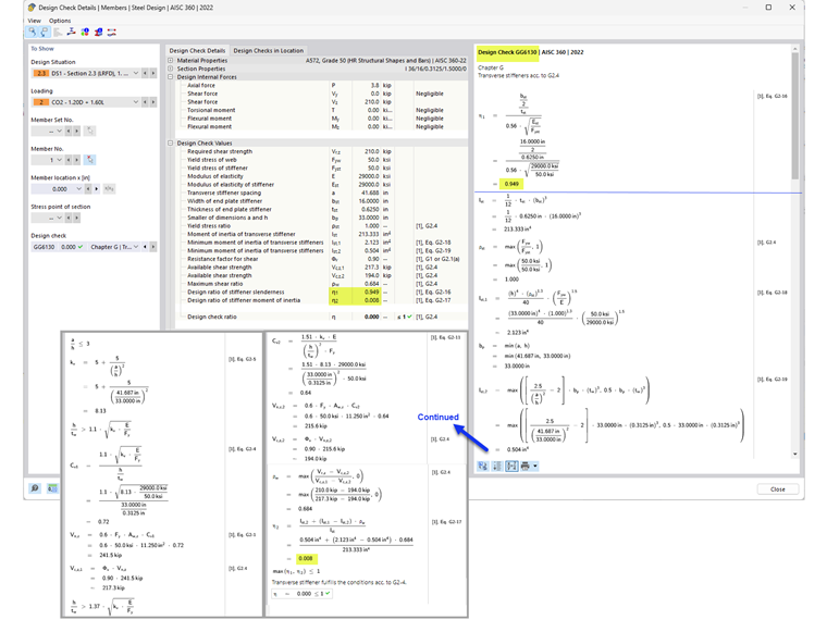
5) Requisitos de Refuerzos Transversales Según la Sección G2.4 del AISC [1]

Además de proporcionar la resistencia al corte del miembro, la verificación de diseño GG6130 verifica:

  • Relación ancho a espesor del refuerzo (Ecuación AISC G2-16)
  • Momento de inercia del refuerzo (Ecuación AISC G2-17)

Utilizando la opción "Refuerzos Transversales de Miembro", las almas reforzadas de vigas armadas pueden ser tenidas en cuenta en RFEM.


Autor

Cisca es responsable de la formación de los clientes, el soporte técnico y el desarrollo continuo de programas para el mercado norteamericano.

Enlaces
Referencias


;