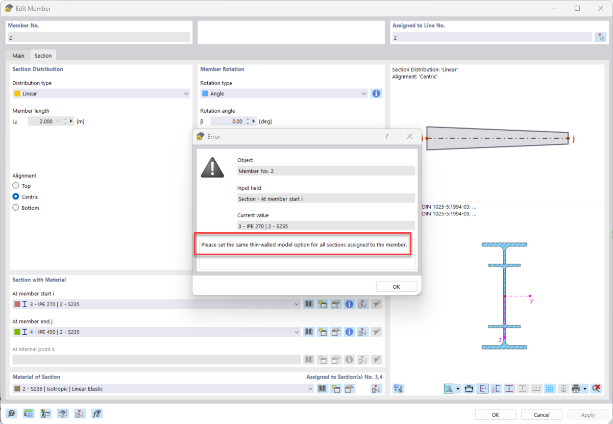
Pregunta frecuente 005585 | ¿Cuál es el significado del mensaje de error "Opciones de cálculo incompatibles" para barras con distribución de sección lineal (variación variable)?
Pregunta frecuente 005585 | ¿Cuál es el significado del mensaje de error "Opciones de cálculo incompatibles" para barras con distribución de sección lineal (variación variable)?
01-08-2024
051781
  • RSTAB 9
  • RFEM 6

Mensaje de error debido a diferentes opciones con respecto al "Modelo de pared delgada".

Pregunta frecuente 005585 | ¿Cuál es el significado del mensaje de error "Opciones de cálculo incompatibles" para barras con distribución de sección lineal (variación variable)?

Usado en
  • Opciones del modelo para secciones con distribución lineal de sección
Compartir