204x
005585
01-08-2024

Opciones del modelo para secciones con distribución lineal de sección

¿Cuál es el significado del mensaje de error "Opciones de cálculo incompatibles" para barras con distribución lineal de sección (barras de canto variable)?


Respuesta:

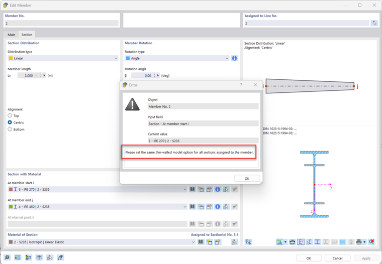
En RFEM 6 y RSTAB 9, tiene la opción de asignar diferentes secciones al inicio y al final de una barra, vea la siguiente imagen.

Puede definir diferentes secciones al inicio y al final de la barra. Las opciones de cálculo para ambos extremos de la barra deben ser idénticas. Cuadro de diálogo | Editar sección | Datos principales | Opciones:

Si se definen diferentes opciones en los extremos de la barra, aparece este mensaje de error.
Ejemplo: la opción "Desactivar rigidez a cortante" está definida de forma diferente en ambos extremos de barra:

Ejemplo: la opción "Modelo de pared delgada" está definida de forma diferente para una viga de acero:

Esto conduce al mensaje de error siguiente:

Para un modelado correcto, es necesario definir las mismas opciones en ambos extremos de barra.


Autor

Marco gestiona en Soporte técnico consultas técnicas sobre el software. Se familiariza de forma fiable con nuevos temas y desarrolla enfoques de solución estructurados.



;