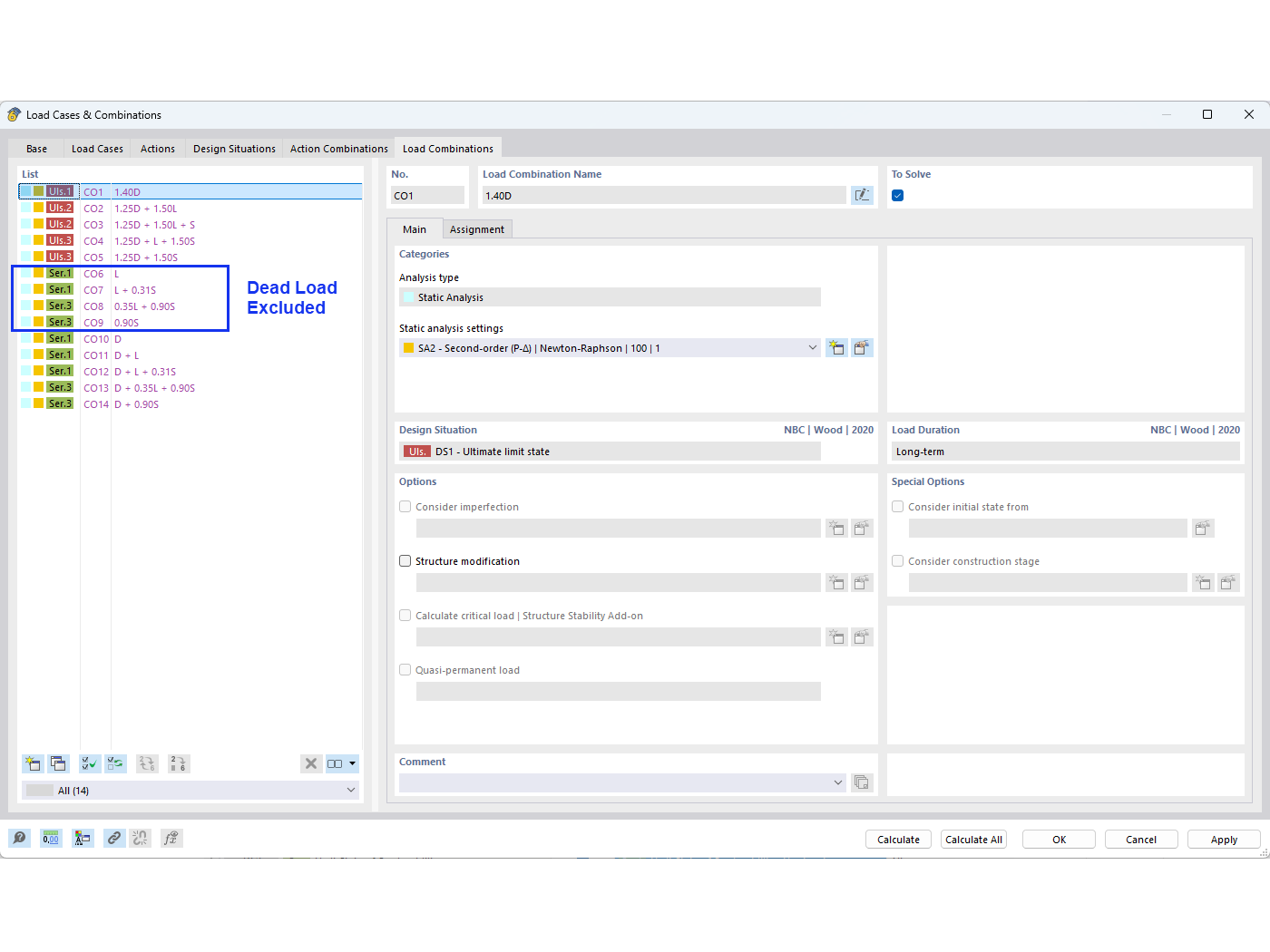
Pregunta frecuente 005594 | ¿Cómo puedo excluir la carga permanente en las combinaciones de carga NBC al realizar una comprobación de flecha?
Pregunta frecuente 005594 | ¿Cómo puedo excluir la carga permanente en las combinaciones de carga NBC al realizar una comprobación de flecha?
14-08-2024
052011

02 – Combinaciones de carga

Pregunta frecuente 005594 | ¿Cómo puedo excluir la carga permanente en las combinaciones de carga NBC al realizar una comprobación de flecha?

Usado en
  • Exclusión de carga muerta en las combinaciones de cargas en el código canadiense NBC
Compartir