246x
005594
14-08-2024

Exclusión de carga muerta en las combinaciones de cargas en el código canadiense NBC

¿Cómo puedo excluir la carga muerta en las combinaciones de cargas de NBC al realizar una verificación de flechas?


Respuesta:

Según la Nota (1) de la Tabla 4.1.3.4 del código canadiense NBC 2020, se permite excluir la flecha debida a la carga muerta, D, tal como se especifica en las normas enumeradas en el apartado 4.3.

En RFEM, esta exclusión se puede realizar automáticamente editando la opción Asistente para combinaciones (Imagen 01). En la pestaña de Opciones estándar, active la opción “Exclusión de la flecha debida a la carga muerta”.

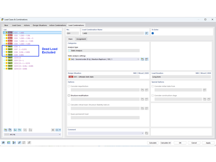
Las combinaciones de carga de servicio sin carga muerta se muestran en la Imagen 02.

Nota:
Para mantener las combinaciones de carga incluyendo cargas muertas para la deformación total/permanente, puede crear situaciones de proyecto adicionales con un asistente de combinación diferente.


Autor

Cisca es responsable de la formación de los clientes, el soporte técnico y el desarrollo continuo de programas para el mercado norteamericano.



;