KB 1892 | Consideración de flecha de larga duración para cálculo de hormigón según ACI 318 y CSA A23.3
KB 1892 | Consideración de flecha de larga duración para cálculo de hormigón según ACI 318 y CSA A23.3
17-09-2024
052523
  • RFEM 6
  • Estructuras de hormigón

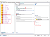
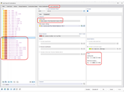
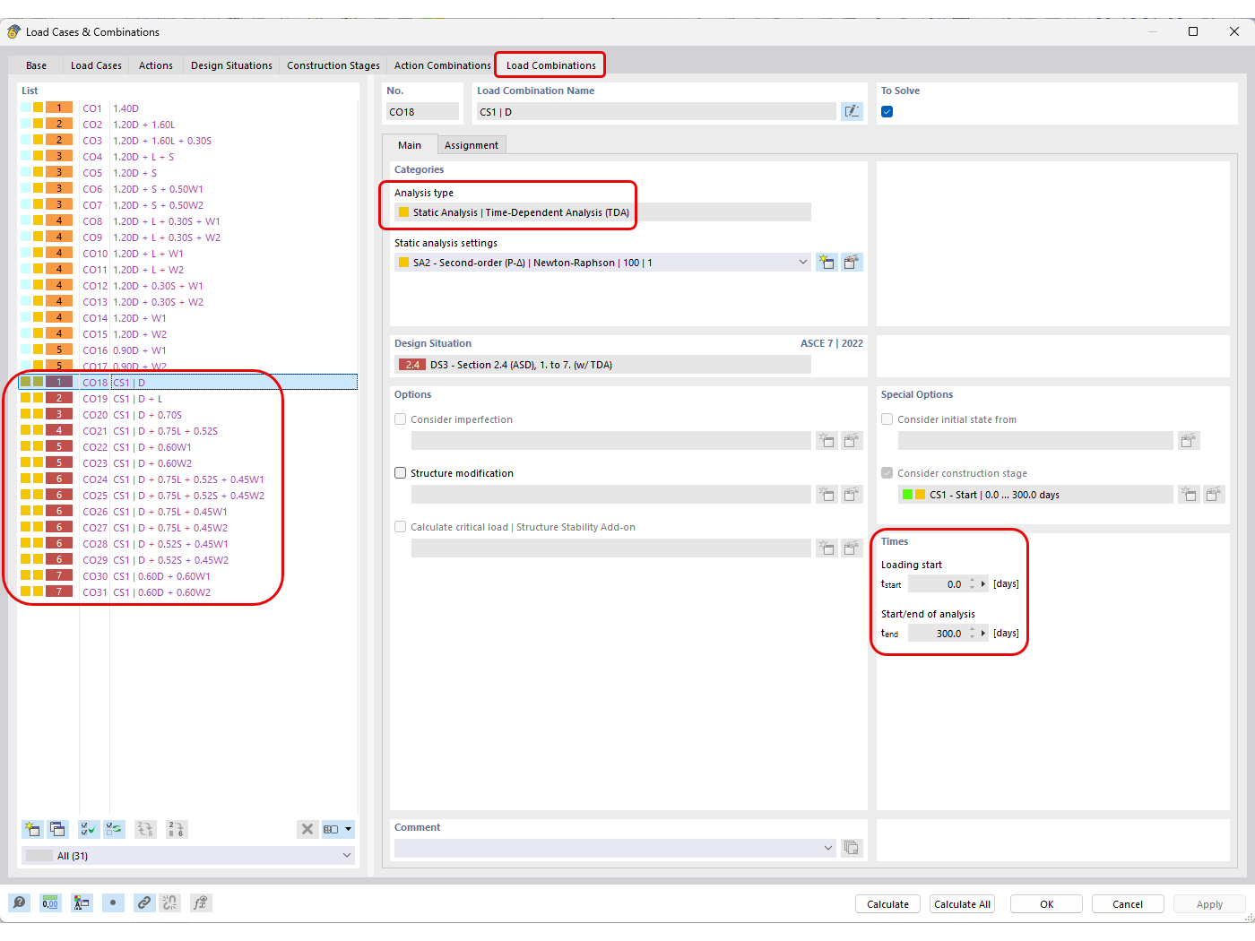
Combinaciones de Carga Generadas Automáticamente con Análisis TDA Definido

KB 1892 | Consideración de flecha de larga duración para cálculo de hormigón según ACI 318 y CSA A23.3

  • Cálculo de hormigón
  • Flecha de larga duración
  • Fluencia
  • Retracción
Usado en
  • ACI 318 y CSA A23.3 Consideración de la deformación a largo plazo para el diseño de hormigón
Compartir