1803x
001892
17-09-2024

ACI 318 y CSA A23.3 Consideración de la deformación a largo plazo para el diseño de hormigón

Este artículo aborda la flecha a largo plazo de estructuras de hormigón de acuerdo con ACI 318 y CSA A23.3.

Los efectos a largo plazo como la fluencia y la retracción en el cálculo del hormigón armado pueden afectar significativamente a la durabilidad, estabilidad y capacidad de servicio de las estructuras a lo largo del tiempo. Ignorar estos efectos puede conducir a deformaciones inesperadas, fisuras y redistribuciones de tensiones, lo que puede comprometer la seguridad y la funcionalidad de la estructura. Al considerar la fluencia y la retracción, los ingenieros se aseguran de que sus diseños mantengan el rendimiento previsto durante toda la vida útil de la estructura.

En RFEM 6 y el complemento Cálculo de hormigón, es posible considerar la flecha a largo plazo utilizando tres métodos diferentes. Antes de explorar estos métodos con más detalle, es importante tener en cuenta que los cálculos de flecha siempre se recalculan en el complemento Cálculo de hormigón, considerando el momento de inercia eficaz, Ie, como se especifica en ACI 318-19 Tabla 24.2.3.5 [1] o CSA A23.3 cláusula 9.8.2.3 [2]. Las flechas inmediatas calculadas en el análisis estático de RFEM 6 utilizando el momento de inercia bruto, Ig, no se utilizan en el complemento Cálculo de hormigón para las comprobaciones de flecha en estado límite de servicio. Por lo tanto, es posible que las flechas de barras y superficies calculadas en RFEM 6 no se correspondan con las flechas en el complemento Cálculo de hormigón.

Método 1: Factor dependiente del tiempo (método simplificado)

En la configuración del estado límite de servicio del complemento Cálculo de hormigón, está disponible una opción para determinar la flecha a largo plazo utilizando un "factor dependiente del tiempo".

Este método utiliza la flecha calculada con Ie, como se explicó anteriormente, y aplica el factor relevante basado en la duración de la entrada de carga, haciendo referencia a la tabla 24.2.4.1.3 de ACI 318-19 o al apartado 9.8.2.5 de CSA A23.3. Este es el método simplificado aprobado por las normas para aproximar los efectos a largo plazo, como la fluencia y la retracción, en los cálculos de comprobación de flecha.

El cálculo de la flecha a largo plazo emplea un diagrama de material lineal para la compresión del hormigón y un diagrama lineal para la influencia de la armadura. El efecto de la rigidez a tracción se puede considerar en el cálculo. El análisis estático no se ve afectado por esta opción de método.

Método 2: propiedades del material dependientes del tiempo (fluencia/retracción)

También en la configuración del estado límite de servicio del complemento Cálculo de hormigón, está disponible una opción alternativa para determinar la flecha a largo plazo utilizando las "propiedades del material dependientes del tiempo (fluencia/retracción)".

Para este método, se utiliza la norma ACI 435 para incorporar la flecha calculada además de las propiedades de fluencia y retracción del material asignado en la comprobación de diseño de flecha a largo plazo. Este enfoque es más detallado que el enfoque del factor dependiente del tiempo del método 1.

La entrada de datos de fluencia y retracción del material de hormigón se puede encontrar en la pestaña Propiedades del hormigón dependientes del tiempo. La configuración y modificación de la maduración del hormigón (lado izquierdo) afectará directamente al coeficiente de fluencia final y a la deformación por retracción en t = 36.525 días. Para obtener más información sobre estas diversas opciones de entrada, consulte el Manual en línea Cálculo de hormigón.

Los datos de la función (lado derecho) son solo para fines de visualización, como se indica en este cuadro de diálogo. Los valores del coeficiente de fluencia y de la deformación por retracción en t = 36 525 días siempre se utilizarán en el cálculo de la deformación a largo plazo para el cálculo de hormigón para el método 2. No se puede especificar ningún otro momento.

El cálculo de la flecha a largo plazo emplea un diagrama de material lineal para la compresión del hormigón y un diagrama lineal para la influencia de la armadura. El efecto de la rigidez a tracción se puede considerar en el cálculo. El análisis estático no se ve afectado por esta opción de método.

Método 3: Complemento Análisis dependiente del tiempo

El método 3 utiliza el complemento Análisis dependiente del tiempo (TDA). La principal diferencia entre este método y los métodos anteriores es que los efectos a largo plazo como la fluencia y la retracción se consideran directamente en el análisis estático de RFEM 6, afectando tanto a los esfuerzos internos como a las flechas. Se consideran tanto las barras como las superficies.

Vale la pena señalar que los efectos de la retracción serán más pronunciados según el tipo de coacción del elemento. Por ejemplo, una viga totalmente coaccionada con apoyos en los extremos fijos experimentará mayores efectos a largo plazo en comparación con una viga con una condición de apoyo de rodillos articulados.

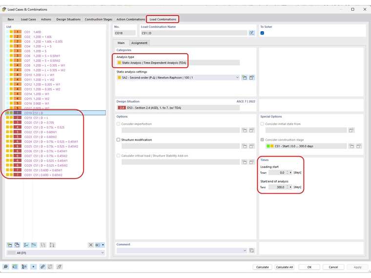
Una vez que se activa el complemento TDA en los datos básicos de RFEM 6, el tipo de análisis "Análisis estático | El análisis dependiente del tiempo (TDA)" ahora está disponible dentro de un caso de carga o una combinación de carga creada manualmente (por ejemplo, el asistente para combinaciones está desactivado) para que el usuario lo active. Aquí también se definen los tiempos de inicio y fin de la carga a largo plazo.

El número de incrementos para el análisis TDA se establece en la configuración del análisis estático TDA para todos los tipos de análisis, incluyendo Geométricamente lineal, de segundo orden o de grandes deformaciones.

El usuario también puede guardar el resultado de cada incremento de carga en la pestaña Principal dentro de la Configuración del análisis estático.

Los valores del coeficiente de fluencia y de la deformación por retracción se aplican en cada conjunto de incrementos de carga TDA considerando la edad del hormigón en el momento de la entrada de carga/inicio más la duración del tiempo TDA. Por ejemplo, 10 incrementos con una duración de 300 días con la edad del hormigón en el momento de la carga/inicio establecida en 10 días aplicarán el coeficiente de fluencia y los valores de deformación por retracción correspondientes en t = 31 días, 62 días, 93 días, etc. activado, como se muestra en el Diagrama de tiempos solo con fines de visualización.

Para habilitar la configuración del TDA para combinaciones de carga generadas automáticamente (por ejemplo, cuando se usa el Asistente para combinaciones con ASCE 7, NBC, etc.), se requiere el complemento Análisis de fases de construcción (CSA). Una vez que se activa este complemento en los Datos básicos, puede definir una nueva Fase de construcción con la duración de tiempo TDA correspondiente. Aquí también se aplica la misma configuración utilizada en el Análisis estático para definir los incrementos de TDA. Asegúrese de que el análisis estático sea del mismo orden que las combinaciones de carga, como de segundo orden.

Asegúrese de que los casos de carga relevantes se consideren en los objetos asignados para la fase de construcción en la pestaña Casos de carga.

Por último, en la Situación de proyecto que se utilizará para los cálculos de flecha de servicio, se puede activar la Fase de construcción en la pestaña principal del Asistente para combinaciones activando la casilla de verificación Considerar el estado inicial. La siguiente pestaña, Estado inicial, permite al usuario asignar la Fase de construcción definida.

Ahora, todas las combinaciones de carga generadas automáticamente tendrán el tipo de análisis TDA establecido automáticamente.

El modelo está ahora listo para el cálculo. Mientras que los esfuerzos internos modificados del análisis estático TDA se consideran en las comprobaciones de cálculo de resistencia y servicio del complemento Cálculo de hormigón', las flechas no se ven influenciadas. Los cálculos de flecha en el análisis estático TDA y el complemento Cálculo de hormigón utilizan métodos y cálculos diferentes. El análisis estático TDA emplea un diagrama de material lineal sin considerar la influencia de la armadura. Por el contrario, como se mencionó en el método 2, el complemento Cálculo de hormigón utiliza un diagrama no lineal (parabólico) con rigidez a tracción en el hormigón y un diagrama bilineal para la influencia de la armadura.

Para obtener resultados de flecha similares tanto en el análisis estático TDA como en el complemento Cálculo de hormigón, sería necesario considerar las propiedades de cálculo no lineales del hormigón, las cuales, en el momento de escribir este artículo, aún no están disponibles. Mientras tanto, el complemento Cálculo de hormigón continuará haciendo referencia a los métodos 1 o 2 para calcular la rigidez modificada para flechas a largo plazo. Por lo tanto, el mejor enfoque actualmente es comparar manualmente las flechas del análisis estático TDA con los valores límite de flecha.

El artículo KB 1793 explica los conceptos básicos del complemento TDA. También hay muchos planes de desarrollo para el futuro, incluida la integración con el análisis no lineal del hormigón (una vez publicado) y la ampliación del complemento a otros materiales más allá del hormigón.



Autor

Amy Heilig es la directora ejecutiva de la oficina filial en Estados Unidos y responsable de ventas y del desarrollo continuo del programa para el mercado norteamericano.

Enlaces
Referencias


;