Característica 002887 | Diagramas de flujo para las fases de construcción
Característica 002887 | Diagramas de flujo para las fases de construcción
24-09-2024
052696
  • Análisis de fases de construcción (CSA) para RFEM 6

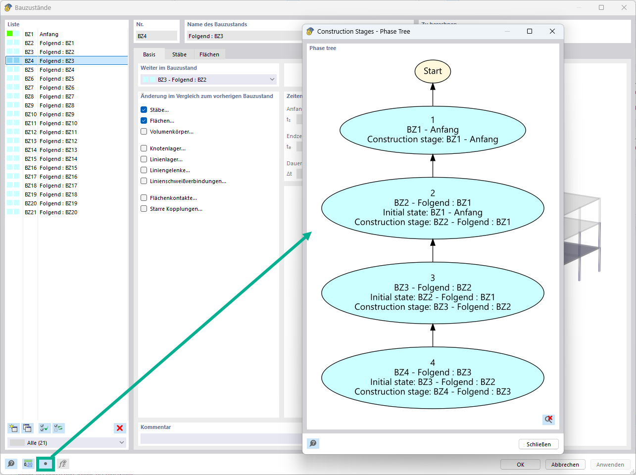
Diagrama de flujo para las fases de construcción en RFEM

Característica 002887 | Diagramas de flujo para las fases de construcción

Usado en
  • Diagramas de flujo para las fases de construcción
Compartir