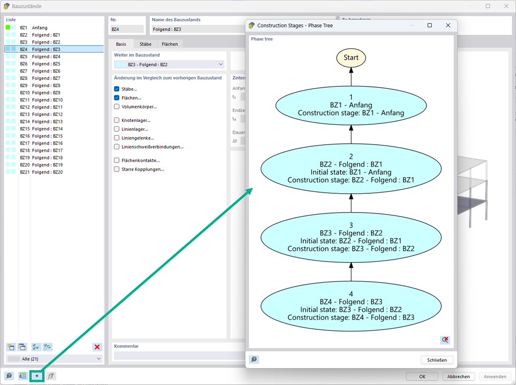
En la definición de la fase de construcción y la carga, puede mostrar las relaciones gráficamente, utilizando un diagrama de flujo.
Diagramas de flujo para las fases de construcción
;
Regístrese en el extranet de Dlubal para aprovechar al máximo el software y tener acceso exclusivo a sus datos personales.
Regístrese en el extranet de Dlubal para aprovechar al máximo el software y tener acceso exclusivo a sus datos personales.
Regístrese en el extranet de Dlubal para aprovechar al máximo el software y tener acceso exclusivo a sus datos personales.
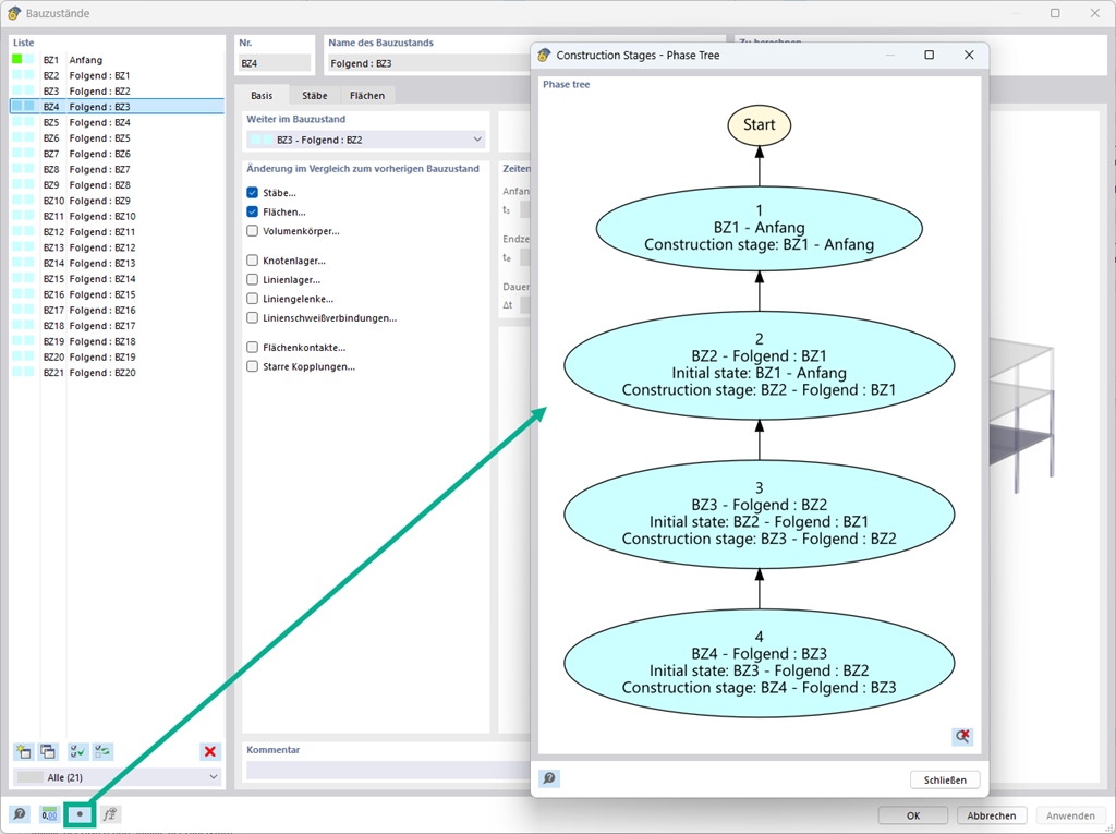
En la definición de la fase de construcción y la carga, puede mostrar las relaciones gráficamente, utilizando un diagrama de flujo.