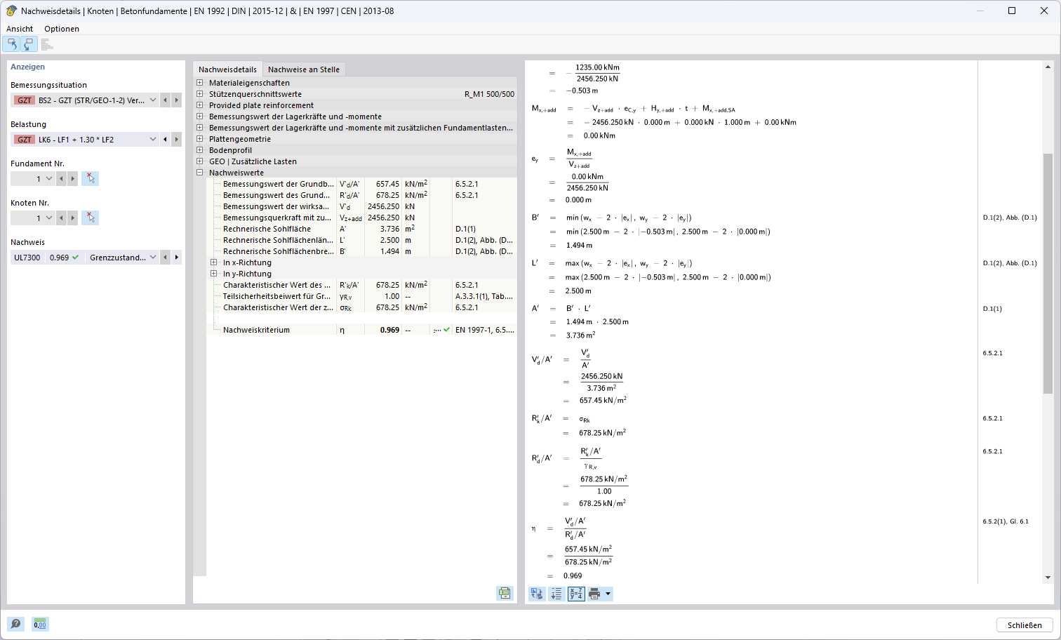
Representación de los resultados del método de cálculo para la combinación 1-2 dentro de una aplicación de ingeniería.
Representación de los resultados del método de cálculo para la combinación 1-2 dentro de una aplicación de ingeniería.
05-11-2024
053647
  • RFEM 6

Método de cálculo 1 (combinación 1-2)

Representación de los resultados del método de cálculo para la combinación 1-2 dentro de una aplicación de ingeniería.

La representación muestra los resultados de un método de cálculo de ingeniería para la combinación 1-2. Se trata de un análisis o cálculo detallado dentro de una aplicación estructural. Los datos y resultados son específicos para requisitos de ingeniería y fases de proyecto relevantes.
  • Método de cálculo
  • Combinación 1-2
  • Aplicaciones de ingeniería
  • Resultados
Usado en
  • Enfoques de proyecto para determinar la resistencia a fallo del terreno según el Eurocódigo 7 (EN 1997-1)
Compartir