6325x
001910
05-11-2024

Enfoques de proyecto para determinar la resistencia a fallo del terreno según el Eurocódigo 7 (EN 1997-1)

En el Eurocódigo 7, apartado 2.4.7.3.4, hay tres enfoques de proyecto para determinar la resistencia al fallo del terreno.

En este artículo, se comparan los enfoques en el modelo de una losa de cimentación con un pilar. Las diferencias entre los enfoques individuales radican en los coeficientes parciales de seguridad que afectan a varios valores de influencia.

En el Eurocódigo 7, apartado 2.4.7.3.4, hay tres enfoques de proyecto para determinar la resistencia al fallo del terreno.

  • Enfoque 1
  • Enfoque 2
  • Enfoque 3

En este artículo, se comparan los enfoques en el modelo de una losa de cimentación con un pilar. Las diferencias entre los enfoques individuales radican en los coeficientes parciales de seguridad que afectan a varios valores de influencia. Estos incluyen las acciones o cargas, parámetros del suelo y resistencias. Es importante mencionar que estas reducciones o aumentos a veces ocurren en las aproximaciones en combinación. Además, el Anejo Nacional alemán describe reglas especiales para la aplicación del enfoque 2, que también se conoce como enfoque de proyecto 2* o 2+. En el texto siguiente y en RFEM 6, se utiliza el término 2* para este enfoque.

Sistema de losa de cimentación con pilar

Losa de cimentación

  • Duración: wx = 2,50 m
  • Anchura: wy = 2,50 m
  • Espesor: t = 1,00 m
  • Profundidad de empotramiento: D = 1,00 m
  • Peso propio Gp,k = 156,25 kN con γ = 25 kN/m³

Pilar

  • Duración: cx = 0,50 m
  • Anchura: cy = 0.50 m
  • Altura: h = 4,00 m
  • Peso propio: Gc,k = 25 kN con γ = 25 kN/m³

Parámetro del suelo

  • Ángulo de fricción: φ'd = 32°
  • Parámetro de cortante para la cohesión: c'k = 15 kN/m²
  • Densidad del suelo junto a la losa de cimentación: γ1.k 20 kN/m³
  • Densidad aparente del suelo debajo de la losa de cimentación: γ2,k = 20 kN/m³

Caso de carga 1 - Cargas permanentes

  • Vertical: VG,z,k = 975 kN

Incluyendo el peso propio del pilar Gc,k = 25 kN y la cimentación Gp,k = 156,25 kN, la suma de las cargas verticales permanentes es VG,k,tot = 156,25 kN + 25 kN + 975 kN = 1.156,25 kN. El peso propio de la cimentación se tiene en cuenta automáticamente con el peso propio de la estructura siempre que se seleccione la casilla de verificación "Peso propio activo". Si el peso propio se va a introducir manualmente, es necesario definir cargas adicionales para la cimentación.

Caso de carga 2 – Cargas variables

  • Vertical: VQ,z,k = 1 000 kN
  • Horizontal: HQ,x,k = 190 kN

coeficientes parciales

La siguiente tabla muestra los coeficientes parciales de seguridad según EN 1997-1, A.3.

Acciones A Símbolo A1 A2
Cargas permanentes γG 1,35 1,00
Cargas variables γQ 1,50 1,30
Parámetros del suelo (material M) Símbolo M1 M2
Ángulos de cortante eficaces γ'φ 1,00 1,25
cohesión efectiva γ'c 1,00 1,25
densidad del peso aparente γγ 1,00 1,00
Resistencia R Símbolo R1 R2 R3
Fallo del terreno γR;v 1,00 1,40 1,00
deslizamiento γR;h 1,00 1,40 1,00

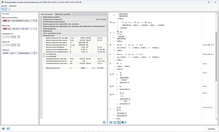
Método 1

Este enfoque de proyecto utiliza dos conjuntos diferentes de coeficientes parciales de seguridad.

En la primera combinación 1-1, se utilizan los coeficientes parciales de seguridad A1, M1 y R1, con A1 (γG = 1,35; γQ = 1,5) aumentando las acciones desfavorables en la cimentación, M1 (γ'φ = γ'c = γγ = 1,00) sin reducir los parámetros del suelo, y R1 (γR;v = γR;h = 1,00) sin reducir las resistencias.

En la segunda combinación 1-2, se utilizan A2, M2 y R1, con A2 (γG = 1,00; γQ = 1,30) aumentando las acciones menos que A1, y M2 (γ'φ = γ 'c = 1,25; γ γγ = 1,00) reduciendo los parámetros del suelo al reducir la resistencia del suelo al fallo del terreno.

Para el análisis, el cálculo se debe realizar con ambos conjuntos de coeficientes parciales de seguridad, y el conjunto con la razón más alta es determinante.

Enfoque 1 (combinación 1-1) según EN 1997-1, 2.4.7.3.4.2

Cálculo de la resistencia a fallo del terreno

Excentricidad ex de la carga vertical eficaz en dirección x

El esfuerzo cortante de cálculo con cargas de cimentación adicionales Vz,+add así como el valor del momento flector de cálculo resultante My,+add en el centro de la base de la cimentación son necesarios para determinar la excentricidad de las cargas verticales eficaces.

Vz,+add,d = γG ⋅ VG,k + γQ ⋅ VQ,k = 1,35 ⋅ 1.156,25 kN + 1,5 ⋅ 1.000 kN = 3.060,94 kN

HQ,x,dQ ⋅HQ,x,k = 1,50 ⋅ 190 kN = 285 kN

My,+add,d = (t + h) ⋅ HQ,x,d = (1,00 m + 4,00 m) ⋅ 285 kN = 1.425 kNm

ex = -My,+add,d / Vz,+add,d = -1,425 kNm /3.060,94 kN = -0,466 m

Longitud, anchura y base eficaces de la cimentación

La carga excéntrica reduce la base de cimentación admisible.

wx - 2 ⋅ |ex| = 2,50 m - 2 ⋅ 0,466 m = 1,569 m

wy - 2 ⋅ |ey| = 2,50 m - 2 ⋅ 0,000 m = 2,500 m

Longitud eficaz: L' = max(wx - 2 ⋅ |ex|; wy - 2 ⋅ |ey|) = 2,500 m

Anchura eficaz: B' = min(wx - 2 ⋅ |ex|; wy - 2 ⋅ |ey|) = 1,569 m

Área eficaz: A' = L' ⋅ B' = 2,500 m ⋅ 1,569 m = 3,922 m²

Parámetros del suelo a usar

Ángulo de fricción: φ'd = arctan(tan(φ'k ) / γ'φ ) = arctan(tan(32°) / 1,00) = 32°

Parámetro de cortante para la cohesión: c'd = c'k / γ'c = 15 kN/m² / 1,00 = 15 kN/m²

Densidad aparente: γ1d = γ2d = γ1k / γγ = γ2k / γγ = 20 kN/m³ / 1,00 = 20 kN/m³

El ángulo de fricción φ' describe el ángulo en el que se alcanza la resistencia a cortante de un suelo por la fricción entre los componentes del suelo. Por el contrario, la cohesión c' se refiere a la relación de la resistencia a cortante que resulta de los esfuerzos de unión internos entre los componentes del suelo, independientemente de la tensión aplicada. Ambos parámetros juegan un papel central en la determinación de la resistencia a cortante de un suelo bajo varias condiciones de carga. El peso del suelo junto a la losa de cimentación se denota porγ1d, el peso del suelo debajo de la losa de cimentación porγ2d.

Coeficientes de capacidad de carga

Nq = eπ⋅ tan(φ'd ) ⋅ tan²(45°+φ'd/2) = eπ ⋅ tan(32°) ⋅ tan²(45° + 32°/2) = 23,18

El factorNq considera la capacidad de carga debida al peso propio del suelo.

Nc = (Nq - 1) ⋅ cot(φ'd ) = (23,18 kN - 1) ⋅ cot(32°) = 35,49

El factor Nc tiene en cuenta la capacidad de carga debida a la cohesión del suelo.

= 2 ⋅ (Nq - 1) ⋅ tan(φ'd ) = 2 ⋅ (23,18 kN - 1) ⋅ tan(32°) = 27,72 mit δ ≥ φ'd/2 (base rugosa)

El factor Nγ considera la capacidad de carga debida a la resistencia a cortante del suelo.

Inclinación de la base de la cimentación

bq = (1 - α ⋅ tan(φ'd ))² = (1 - 0)² = 1

bc = bq - (1 - bq )/(Nc ⋅ tan(φ'd )) = 1 - 0 = 1

=bq = 1

En este ejemplo, la inclinación del área de la base α = 0°, y por lo tanto no tiene influencia en la resistencia al aplastamiento.

Coeficientes de forma para secciones rectangulares

Las fórmulas para otras secciones se pueden encontrar en el Eurocódigo 1997-1, D.4.

sq = 1 + B'/L' ⋅ sin(φ'd ) = 1 + 1,569 m/2,50 m ⋅ sin(32°) = 1,333

sc = (sqNq - 1)/(Nq - 1) = (1,333 ⋅ 23,18 - 1)/(23,18 - 1) = 1,348

= 1 - 0,3 ⋅ B'/L' = 1 - 0,3 ⋅ 1,569 m/2,50 m = 0,812

Coeficientes de pendiente

m = (2 + L'/B')/(1 + L'/B') ⋅ cos²(ω) + (2 + B'/L')/( 1 + B'/L') ⋅ sen²(ω) Marcador de posición
= 0 + (2 + 1,569 m/2,500 m)/(1 + 1,569 m/2,500 m) ⋅ sen²(90°) = 1,614

iq = (1 - Hd/(Vd + A' ⋅ c'd ⋅ cot(φ'd )))m Marcador de posición
= (1 - 285 kN/(3.060,94 kN + 3,922 m² ⋅ 15kN/m² ⋅ cot(32°)))1,614 = 0,858

ic = iq - (1 - iq )/(Nc ⋅ tan(φ'd )) Marcador de posición
= 0,858 - (1 - 0,858)/(35,49 ⋅ tan(32°)) = 0,852

= (1 - Hd/(Vd + A' ⋅ c'd ⋅ cot(φ'd )))m+1 Marcador de posición Marcador de posición Marcador de posición Marcador de posición Marcador de posición Marcador de posición Marcador de posición Marcador de posición Marcador de posición Marcador de posición Marcador de posición Marcador de posición Marcador de posición Marcador de posición Marcador de posición
= (1 - 285 kN/(3.060,94 kN + 3,922 m² ⋅ 15kN/m² ⋅ cot(32°)))1,614+1 = 0,781

El coeficiente de la pendiente depende del ángulo ω.

Resistencia al aplastamiento

Influencia de la profundidad de la cimentación (el suelo adyacente a la cimentación y cargas adicionales):

σR,q = q'd ⋅ Nq ⋅ bq ⋅ sq ⋅ iq = 20 kN/m² ⋅ 23,18 ⋅ 1 ⋅ 1,333 ⋅ 0,858 = 530,14 kN/m² con q'd = γ1d ⋅ D

Influencia de la cohesión:

σR,c = c're ⋅ norte do ⋅ segundodo⋅ s do ⋅ yo c=15 kN/m² ⋅ 35,49 ⋅ 1 ⋅ 1,348 ⋅ 0,852 = 611,11 kN/m²

Influencia del ancho de la cimentación (el suelo bajo la cimentación):

σR,γ = 0,5 ⋅ γ'd ⋅ B' ⋅ norteγ ⋅ bγ ⋅ sγ ⋅ iγ = 0,5 ⋅ 20 kN/m³ ⋅ 1,569 m ⋅ 27,72 ⋅ 1 ⋅ 0,812 ⋅ 85,7 = 0,7 kN/m² con γ'd = γ2d

Empuje admisible del terreno:

σR,k =Rk/A' = σs,q + σs,c + σs = 530,14 kN/m² + 611,11 kN/m² + 275,57 kN/m² = 1.416,83 kN/m²

σR,d = σs,kR;v = 1.416,83 kN/m²/1,00 = 1.416,83 kN/m²

Presión del suelo existente:

σE,d =Vd/A' = 3.060,94 kN/3,922 m² = 780,40 kN/m²

Razón de tensiones

η1 = σE,dR,d = 780,40 kN/m²/1.416,83 kN/m² = 0,551 ≤ 1

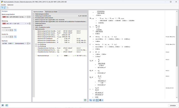
Aproximación 1 (combinación 1-2) según EN 1997-1, 2.4.7.3.4.2

Cálculo de la resistencia a fallo del terreno

Excentricidad ex de la carga vertical eficaz en dirección x

Vz,+add,d = 1,00 ⋅ 1 156,25 kN + 1,30 ⋅ 1 000 kN = 2 456,25 kN

HQ,x,d = 1,30 ⋅ 190 kN = 247 kN

My,+add,d = (1,00 m + 4,00 m) ⋅ 247 kN = 1.235 kNm

ex = -1.235 kNm/2.456,25 kN = -0,503 m

Longitud, anchura y base eficaces de la cimentación

Longitud eficaz: L' = máx⁡(2,500 m; 2,500 m - 2 ⋅ 0,503 m) = 2,500 m

Anchura eficaz: B' = mín⁡(2,500 m; 2,500 m - 2 ⋅ 0,503 m) = 1,494 m

Área eficaz: A' = 2,500 m ⋅ 1,494 m = 3,736 m²

Parámetros del suelo a usar

Ángulo de fricción: φ'd = arctan(tan(32°)/1,25) = 26,56°

Parámetro de cortante para la cohesión: c'd = 15 kN/m²/1,25 = 12 kN/m²

Densidad aparente: γ1d =γ2d = 20 kN/m³/1,00 = 20 kN/m³

Coeficientes de capacidad de carga

Nq = eπ⋅ tan(26,56°) ⋅ tan²(45° + 26,56°/2) = 12,59

Nc = (12,59 kN - 1) ⋅ cot(26,56°) = 23,18

= 2 ⋅ (12,59 kN - 1) ⋅ tan(26,56°) = 11,59 con δ ≥ φ'd/2 (base rugosa)

Inclinación de la base de la cimentación

bq = bc = bγ = 1 ya que α = 0°

Coeficientes de forma para secciones rectangulares

sq = 1 + 1,494 m/2,500 m ⋅ sin(26,56°) = 1,267

sc = (1,267 ⋅ 12,59-1)/(12,59 - 1) = 1,290

= 1 - 0,3 ⋅ 1,494 m/2,500 m = 0,821

Coeficientes de pendiente

m = 0 + (2 + 1,494 m/2,500 m)/(1 + 1,494 m/2,500 m) ⋅ sen²(90°) = 1,626

iq = (1 - 247 kN/(2 456,25 kN + 3,736 m² ⋅ 12 kN/m² ⋅ cot(26,56°)))1,626 = 0,847

ic = 0,847 - (1 - 0,847)/(12,59 ⋅ tan(26,56°)) = 0,834

= (1 - 247 kN/(2.456,25 kN + 3,736 m² ⋅ 12kN/m² ⋅ cot(26,56°)))1,626 + 1 = 0,765

Resistencia al aplastamiento

Influencia de la profundidad de la cimentación (el suelo adyacente a la cimentación y cargas adicionales):

σR,q = 20 kN/m² ⋅ 12,59 ⋅ 1 ⋅ 1,267 ⋅ 0,847 = 270,26 kN/m² con q'd = γ1d ⋅ D

Influencia de la cohesión:

σR,c = 12 kN/m² ⋅ 23,18 ⋅ 1 ⋅ 1,1290 ⋅ 0,834 = 299,31 kN/m²

Influencia del ancho de la cimentación (el suelo bajo la cimentación):

σR,γ = 0,5 ⋅ 20 kN/m³ ⋅ 1,494 m ⋅ 11,59 ⋅ 1 ⋅ 0,821 ⋅ 0,765 = 108,68 kN/m² con γ'd = γ2d

Empuje admisible del terreno:

σR,k = σR,d = 270,26 kN/m² + 299,31 kN/m² + 108,68 kN/m² = 678,25 kN/m²

Presión del suelo existente:

σE,d = 2.456,25 kN/3,736 m² = 657,45 kN/m²

Razón de tensiones

η2 = 657,45 kN/m²/678,25 kN/m² = 0,969 ≤ 1

Enfoque de proyecto 1

η = máx(η1 ;η2 ) = máx(0,551; 0,969) = 0,969 ≤ 1

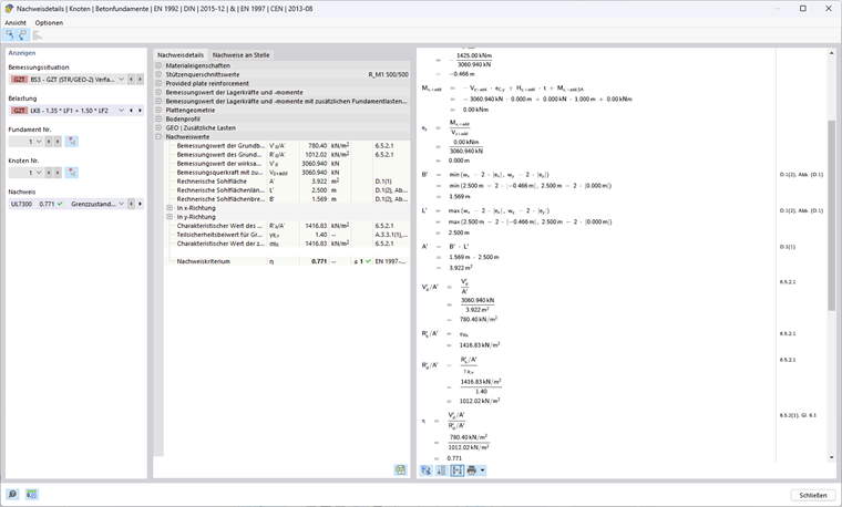
Aproximación 2 según EN 1997-1, 2.4.7.3.4.2

En este enfoque de cálculo, se utiliza un conjunto de coeficientes parciales de seguridad A1, M1 y R2, con A1 (γG = 1,35; γQ = 1,5) aumentando las acciones desfavorables en la cimentación, y M1 (γ'φ = γ 'c = γγ = 1,00) sin reducir los parámetros del suelo, pero con R2 (γR;v = γR;h = 1,40) reduciendo las resistencias.

Cálculo de la resistencia a fallo del terreno

Excentricidad ex de la carga vertical eficaz en dirección x

Vz,+add,d = 1,35 ⋅ 1 156,25 kN + 1,50 ⋅ 1 000 kN = 3 060,94 kN

HQ,x,d = 1,50 ⋅ 190 kN = 285 kN

My,+add,d = (1,00 m + 4,00 m) ⋅ 285 kN = 1.425 kNm

ex = -1.425 kNm/3.060,94 kN = -0,466 m

Longitud, anchura y base eficaces de la cimentación

Longitud eficaz: L' = máx(2,500 m; 2,500 m - 2 ⋅ 0,466 m) = 2,500 m

Anchura eficaz: B' = mín(2,500 m; 2,500 m - 2 ⋅ 0,466 m) = 1,569 m

Área eficaz: A' = 2,500 m ⋅ 1,569 m = 3,922 m²

Parámetros del suelo a usar

Ángulo de fricción: φ'd = 32°

Parámetro de cortante para la cohesión: c'd = 15 kN/m²

Densidad aparente: γ1d =γ2d = 20 kN/m³

Coeficientes de capacidad de carga

Nq = eπ⋅ tan(32°) ⋅ tan²(45° + 32°/2) = 23,18

Nc = (23,18 kN - 1) ⋅ cot(32°) = 35,49

= 2 ⋅ (23,18 kN - 1) ⋅ tan(32°) = 27,72 con δ ≥ φ'd/2 (base rugosa)

Inclinación de la base de la cimentación

bq = bc = bγ = 1 ya que α = 0°

Coeficientes de forma para secciones rectangulares

sq = 1 + 1,569 m/2,500 m ⋅ sin(32°) = 1,333

sc = (1,333 ⋅ 23,18-1)/(23,18-1) = 1,348

= 1 - 0,3 ⋅ 1,569 m/2,500 m = 0,812

Coeficientes de pendiente

m = 0 + (2 + 1,569 m/2,500 m)/(1 + 1,569 m/2,500 m) ⋅ sen²(90°) = 1,614

iq = (1 - 285 kN/(3.060,94 kN + 3,922 m² ⋅ 12kN/m² ⋅ cot(32°) ))1,614 = 0,858

ic = 0,858 - (1 - 0,858)/(23,18 ⋅ tan(32°)) = 0,852

= (1 - 285 kN/(3.060,94 kN + 3,922 m² ⋅ 12kN/m² ⋅ cot(32°)))1,614 + 1 = 0,781

Resistencia al aplastamiento

Influencia de la profundidad de la cimentación (el suelo adyacente a la cimentación y cargas adicionales):

σR,q = 20 kN/m² ⋅ 23,18 ⋅ 1 ⋅ 1,333 ⋅ 0,858 = 530,14 kN/m² con q'd = γ1d ⋅ D

Influencia de la cohesión:

σR,c = 15 kN/m² ⋅ 35,49 ⋅ 1 ⋅ 1,1290 ⋅ 0,852 = 611,11 kN/m²

Influencia del ancho de la cimentación (el suelo bajo la cimentación):

σR,γ = 0,5 ⋅ 20 kN/m³ ⋅ 1,569 m ⋅ 27,72 ⋅ 1 ⋅ 0,812 ⋅ 0,781 = 275,57 kN/m² con γ'd = γ2d

Empuje admisible del terreno:

σR,k = σR,d = 530,14 kN/m² + 611,11 kN/m² + 275,57 kN/m² = 1.416,83 kN/m²

σR,d = 1.416,83 kN/m²/1,40 = 1.012,02 kN/m²

Presión del suelo existente:

σE,d = 3.060,94 kN/3,922 m² = 780,40 kN/m²

Enfoque de proyecto 2

η = 780,40 kN/m²/1.012,02 kN/m² = 0,771 ≤ 1

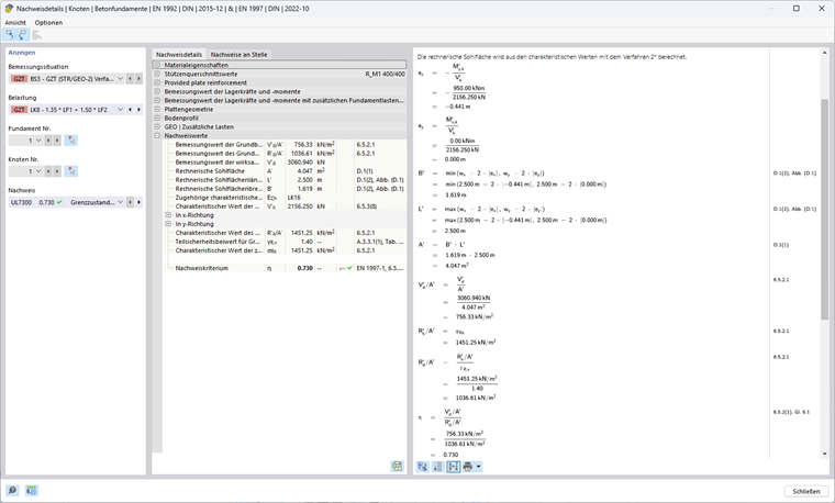
Aproximación 2* según EN 1997-1, 2.4.7.3.4.2

En este enfoque de cálculo, se utiliza un conjunto de coeficientes parciales de seguridad A1, M1 y R2, con A1 (γG = 1,35; γQ = 1,5) aumentando las acciones desfavorables en la cimentación, y M1 (γ'φ = γ 'c = γγ = 1,00) sin reducir los parámetros del suelo, pero con R2 (γR;v = γR;h = 1,40) reduciendo las resistencias.

La excentricidad de la resultante y los factores de inclinación no se determinan con los valores de cálculo de las acciones como en el Método 2, sino con las acciones características. En la mayoría de los casos, esto conduce a excentricidades más pequeñas y, por lo tanto, a un área eficaz más grande, por lo que la presión del suelo admisible es mayor que en el Método 2.

Cálculo de la resistencia a fallo del terreno

Excentricidad ex de la carga vertical eficaz en dirección x

A diferencia de los otros enfoques, este enfoque utiliza los valores característicos de la carga vertical con cargas de cimentación adicionales Vz,+add,k, así como el valor característico del momento flector de cálculo resultante en el centro de la base de la cimentación My,+add ,k para determinar la excentricidad existente.

Vz,+add,k = 1.156,25 kN + 1.000 kN = 2.156,25 kN

HQ,x,k = 1,50 ⋅ 190 kN = 190 kN

My,+add,k = (1,00 m + 4,00 m) ⋅ 190 kN = 950 kNm

ex = -950 kNm/2.156,25 kN = -0,441 m

Longitud, anchura y base eficaces de la cimentación

Longitud eficaz: L' = máx(2,500 m; 2,500 m - 2 ⋅ 0,441 m) = 2,500 m

Anchura eficaz: B' = mín(2,500 m; 2,500 m - 2 ⋅ 0,441 m) = 1,619 m

Área eficaz: A' = 2,500 m ⋅ 1,619 m = 4,047 m²

Parámetros del suelo a usar

Ángulo de fricción: φ'd = 32°

Parámetro de cortante para la cohesión: c'd = 15 kN/m²

Densidad aparente: γ1d =γ2d = 20 kN/m³

Coeficientes de capacidad de carga

Nq = eπ⋅ tan(32°) ⋅ tan²(45° + 32°/2) = 23,18

Nc = (23,18 kN - 1) ⋅ cot(32°) = 35,49

= 2 ⋅ (23,18 kN - 1) ⋅ tan(32°) = 27,72 con δ ≥ φ'd/2 (base rugosa)

Inclinación de la base de la cimentación

bq = bc = bγ = 1 ya que α = 0°

Coeficientes de forma para secciones rectangulares

sq = 1 + 1,619 m/2,500 m ⋅ sin(32°) = 1,343

sc = (1,343 ⋅ 23,18 - 1)/(23,18 - 1) = 1,359

= 1 - 0,3 ⋅ 1,619 m/2,500 m = 0,806

Coeficientes de pendiente

m = (2 + 1,619 m/2,500 m)/(1 + 1,619 m/2,500 m) ⋅ sen²(90°) = 1,607

iq = (1 - 190 kN/(2.156,25 kN + 4,047 m² ⋅ 12kN/m² ⋅ cot(32°)))1,607 = 0,868

ic = 0,868 - (1 - 0,868)/(23,18 ⋅ tan(32°)) = 0,862

= (1 - 190 kN/(2.156,25 kN + 4,047 m² ⋅ 12kN/m² ⋅ cot(32°)))1,607 + 1 = 0,795

Resistencia al aplastamiento

Influencia de la profundidad de la cimentación (el suelo adyacente a la cimentación y cargas adicionales):

σR,q = 20 kN/m² ⋅ 23,18 ⋅ 1 ⋅ 1,343 ⋅ 0,868 = 540,42 kN/m² con q'd = γ1d ⋅ D

Influencia de la cohesión:

σR,c = 15 kN/m² ⋅ 35,49 ⋅ 1 ⋅ 1,348 ⋅ 0,862 = 623,50 kN/m²

Influencia del ancho de la cimentación (el suelo bajo la cimentación):

σR,γ = 0,5 ⋅ 20 kN/m³ ⋅ 1,619 m ⋅ 27,72 ⋅ 1 ⋅ 0,806 ⋅ 0,795 = 287,33 kN/m² con γ'd = γ2d

Empuje admisible del terreno:

σR,k = 540,42 kN/m² + 623,50 kN/m² + 287,33 kN/m² = 1.451,25 kN/m²

σR,d = 1.451,25 kN/m²/1,40 = 1.036,61 kN/m²

Presión del suelo existente:

Vz,+add,d = 1,35 ⋅ 1 156,25 kN + 1,50 ⋅ 1 000 kN = 3 060,94 kN

σE,d = 3.060,94 kN/4,047 m² = 756,33 kN/m²

Enfoque de proyecto 2*

η = 756,33 kN/m²/1.036,61 kN/m² = 0,730 ≤ 1

Aproximación 3 según EN 1997-1, 2.4.7.3.4.2

En este enfoque de cálculo, se utiliza un conjunto de coeficientes parciales de seguridad A1 y A2, M2 y R3. Para las acciones de la estructura, se utilizan los coeficientes parciales de seguridad del conjunto de datos A1 (γG = 1,35; γQ = 1,50), mientras que las acciones geométricas se deben incrementar con el conjunto de datos A2 (γG = 1,00; γQ = 1,30). Además, las propiedades del suelo se reducen por M2 (γ'φ = γ'c = 1,25; γγ = 1,00). R3 (γR;v = γR;h = 1.00) no reduce las resistencias.

Cálculo de la resistencia a fallo del terreno

Excentricidad ex de la carga vertical eficaz en dirección x

Vz,+add,d = 1,35 ⋅ 1 156,25 kN + 1,50 ⋅ 1 000 kN = 3 060,94 kN

HQ,x,d = 1,50 ⋅ 190 kN = 285 kN

My,+add = (1,00 m + 4,00 m) ⋅ 285 kN = 1.425 kNm

ex = -1.425 kNm/3.060,94 kN = -0,466 m

Longitud, anchura y base eficaces de la cimentación

Longitud eficaz: L' = máx(2,500 m; 2,500 m - 2 ⋅ 0,466 m) = 2,500 m

Anchura eficaz: B' = mín(2,500 m; 2,500 m - 2 ⋅ 0,466 m) = 1,569 m

Área eficaz: A' = 2,500 m ⋅ 1,569 m = 3,922 m²

Parámetros del suelo a usar

Ángulo de fricción: φ'd = arctan(tan(32°)/1,25) = 26,56°

Parámetro de cortante para la cohesión: c'd = 15 kN/m²/1,25 = 12 kN/m²

Densidad aparente: γ1d =γ2d = 20 kN/m³

Coeficientes de capacidad de carga

Nq = eπ⋅ tan(26,56°) ⋅ tan²(45° + 26,56°/2) = 12,59

Nc = (12,59 kN - 1) ⋅ cot(26,56°) = 23,18

Nγ = 2 ⋅ (12,59 kN - 1) ⋅ tan(26,56°) = 11,59 con δ ≥ φ'd/2 (base rugosa)

Inclinación de la base de la cimentación

bq = bc = bγ = 1 ya que α = 0°

Coeficientes de forma para secciones rectangulares

sq = 1 + 1,569 m/2,500 m ⋅ sin(26,56°) = 1,281

sc = (1,281 ⋅ 12,59 - 1)/(12,59 - 1) = 1,305

= 1-0,3 ⋅ 1,569 m/2,500 m = 0,812

Coeficientes de pendiente

m = (2 + 1,569 m/2,500 m)/(1 + 1,569 m/2,500 m) ⋅ sen²(90°) = 1,614

iq = (1 - 285 kN/(3.060,94 kN + 3,922 m² ⋅ 12kN/m² ⋅ cot(26,56°)))1,614 = 0,858

ic = 0,858 - (1 - 0,858)/(12,59 ⋅ tan(26,56°) ) = 0,846

= (1 - 285 kN/(3.060,94 kN + 3,922 m² ⋅ 12kN/m² ⋅ cot(26,56°)))1,614 + 1 = 0,781

Resistencia al aplastamiento

Influencia de la profundidad de la cimentación (el suelo adyacente a la cimentación y cargas adicionales):

σR,q = 20 kN/m² ⋅ 12,59 ⋅ 1 ⋅ 1,281 ⋅ 0,858 = 276,70 kN/m² con q'd = γ1d ⋅ D

Influencia de la cohesión:

σR,c = 12 kN/m² ⋅ 23,18 ⋅ 1 ⋅ 1,305 ⋅ 0,846 = 307,07 kN/m²

Influencia del ancho de la cimentación (el suelo bajo la cimentación):

σR,γ = 0,5 ⋅ 20 kN/m³ ⋅ 1,569 m ⋅ 11,59 ⋅ 1 ⋅ 0,812 ⋅ 0,781 = 115,19 kN/m² con γ'd = γ2d

Empuje admisible del terreno:

σR,k = σR,d = 276,70 kN/m² + 307,07 kN/m² + 115,19 kN/m² = 698,95 kN/m²

Presión del suelo existente:

σE,d = 3.060,94 kN/3,922 m² = 780,40 kN/m²

Enfoque de proyecto 3

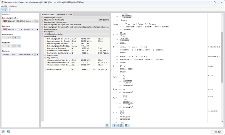
η = 780,40 kN/m²/698,95 kN/m² = 1,117 ≥ 1

Comparación de comprobaciones de diseño

Las diferencias en el proceso de cálculo de las aproximaciones 1 (combinación 1-1), 1 (combinación 1-2), 2, 2* y 3 se encuentran principalmente en los coeficientes parciales de seguridad. La siguiente tabla muestra claramente los efectos de los diferentes conceptos de seguridad.

Símbolo Unidad Enfoque
1-1 1-2 2 2* 3
Coeficientes parciales (acciones A) I [−] 1 2 1 1 1 (2) 1)A
γGAAAA [−] 1,35 1,00 1,35 1,35 1,35 (1,00)
γQ [−] 1,50 1,30 1,50 1,50 1,50 (1,30)
Carga vertical en z VG,z+suma,k kN 1.156,25
VQ,z kN 1000
∑Vz+suma,k kN 2.156,25
Vz+suma,d kN 3.060,94 2.456,25 3.060,94 3.060,94 3.060,94
Carga horizontal en x HQ,x,k kN 190
HQ,x,d kN 285 247 285 285 285
Cargas para el cálculo de resistencias Vz kN 3.060,94 2.456,25 3.060,94 2.156,25 2) 3.060,94
Hx kN 285 247 285 1902) 285
Momento de cálculo en la base de la cimentación My,x+suma kNm 1425 1235 1425 950 1425
Excentricidad en x ex m -0,466 -0,503 -0,466 -0,441 -0,466
Longitud eficaz L' m 2,500
Ancho eficaz B' m 1,569 1,494 1,569 1,619 1,569
Área eficaz A' 3,922 3,736 3,922 4,047 3,922
Coeficientes parciales de seguridad (material M) M [−] 1 2 1 1 2
γ‘φ [−] 1,00 1,25 1,00 1,00 1,25
γ‘c [−] 1,00 1,25 1,00 1,00 1,25
γγ [−] 1,00 1,00 1,00 1,00 1,00
Ángulo de fricción φ'k ° 32
φ'd ° 32 26,56 32 32 26,56
Cohesión c’k kN/m² 15
c'd kN/m² 15 12 15 15 12
densidad del peso aparente γ1,k= γ2,k kN/m³ 20
γ1,d= γ2,d kN/m³ 20
Coeficiente de capacidad de carga Nq [−] 23,18 12,59 23,18 23,18 12,59
Nc [−] 35,49 23,18 35,49 35,49 23,18
Nγ [−] 27,72 11,59 27,72 27,72 11,59
Coeficiente de forma para secciones rectangulares sq [−] 1,333 1,267 1,333 1,343 1,281
sc [−] 1,348 1,290 1,348 1,359 1,305
sγ [−] 0,812 0,821 0,812 0,806 0,812
m [−] 1,614 1,626 1,614 1,607 1,614
Coeficientes de pendiente iq [−] 0,858 0,847 0,858 0,868 0,858
ic [−] 0,852 0,834 0,852 0,862 0,846
iγ [−] 0,781 0,765 0,781 0,795 0,781
Tensión de la profundidad de cimentación σR,q kN/m² 530,14 270,26 530,14 540,42 276,70
Cohesión de la tensión σR,c kN/m² 611,11 299,31 611,11 623,50 307,07
Tensión de la profundidad de cimentación σR,γ kN/m² 275,57 108,68 275,57 287,33 115,19
Coeficientes parciales (resistencia R) R [−] 1 1 2 2 3
γR;v [−] 1,00 1,00 1,40 1,40 1,00
Presión del suelo admisible σR,k kN/m² 1.416,83 678,25 1.416,25 1.451,25 698,95
σR,d kN/m² 1.416,83 678,25 1.012,02 1.036,61 698,95
Presión del suelo existente σE,d kN/m² 780,40 657,45 780,40 756,33 780,40
Razón de tensiones η [−] 0,551 0,969 0,771 0,730 1,117
0,969
1) En el caso de acciones de la estructura de apoyo, se utilizan los coeficientes parciales de seguridad del conjunto de datos A1, mientras que las acciones geométricas se deben incrementar con el conjunto de datos A2.
2) Las acciones características se utilizan para determinar la resistencia en el método 2*.

Conclusión

En resumen, se puede afirmar que los métodos de DIN EN 1997-1 ofrecen diferentes niveles de seguridad y eficiencia económica.

El enfoque 1 se caracteriza por el hecho de que requiere dos combinaciones con diferentes conceptos de seguridad. Esto permite una vista diferenciada de los requisitos de seguridad y asegura que la combinación con la relación de tensiones más alta sea determinante. La combinación 1-1 aumenta las acciones en la cimentación, mientras que la combinación 1-2 reduce las propiedades del material.

El enfoque 2 y el enfoque 2* simplifican el cálculo en comparación con el enfoque 1, porque cada uno usa un solo conjunto de datos. Este conjunto de datos aumenta las acciones y reduce las resistencias sin reducir los parámetros del suelo. Al calcular la resistencia al aplastamiento del suelo, la posición (excentricidad) y la inclinación de la carga de la resultante son valores de entrada importantes. El enfoque 2 usa los valores de cálculo para esto, mientras que el enfoque 2* trabaja con las acciones características, lo que conduce a una mayor resistencia al aplastamiento en el enfoque 2*.

El enfoque 3 generalmente conduce a resultados particularmente conservadores, porque el conjunto de datos de coeficientes parciales de seguridad utilizados aquí aumenta las acciones y reduce los parámetros del suelo, sin reducir las resistencias. Este método proporciona generalmente el nivel más alto de seguridad.

La siguiente imagen ilustra qué países permiten qué método. RFEM solo permite aquellos métodos que se especifican en los respectivos Anejos Nacionales.


Autor

Ann-Kathrin trabaja en Product Engineering con especialización en geotecnia y, además, presta apoyo en Customer Support.



;