Representación de un modelo de análisis estructural con ajuste utilizando el método estándar 2 para el cálculo de cargas.
Representación de un modelo de análisis estructural con ajuste utilizando el método estándar 2 para el cálculo de cargas.
05-11-2024
053648
  • RFEM 6

Método de cálculo 2*

Representación de un modelo de análisis estructural con ajuste utilizando el método estándar 2 para el cálculo de cargas.

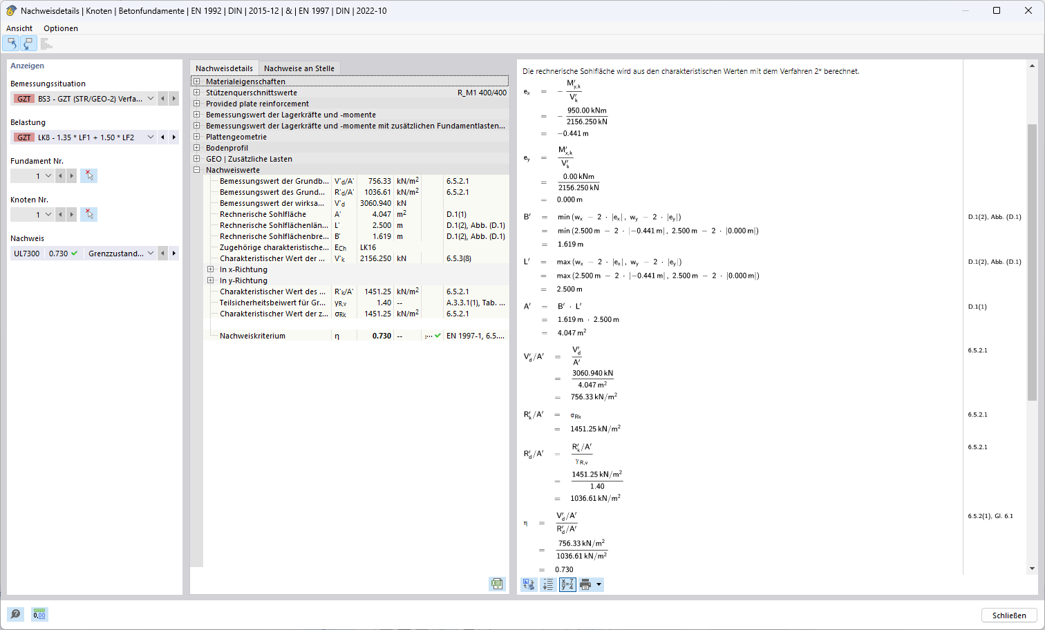
La imagen muestra un modelo de análisis estructural especificado con el uso del método 2 para optimizar los cálculos de cargas. Todos los componentes estructurales del modelo son claramente visibles y están ajustados al control específico del método 2. Este método proporciona una integridad de herramientas precisa y un nivel de detalle cruciales para cálculos de cargas precisos y eficientes.
  • Método 2
  • Análisis estructural
  • Cálculo de cargas
  • Modelo estructural
  • Método de análisis
Usado en
  • Enfoques de proyecto para determinar la resistencia a fallo del terreno según el Eurocódigo 7 (EN 1997-1)
Compartir