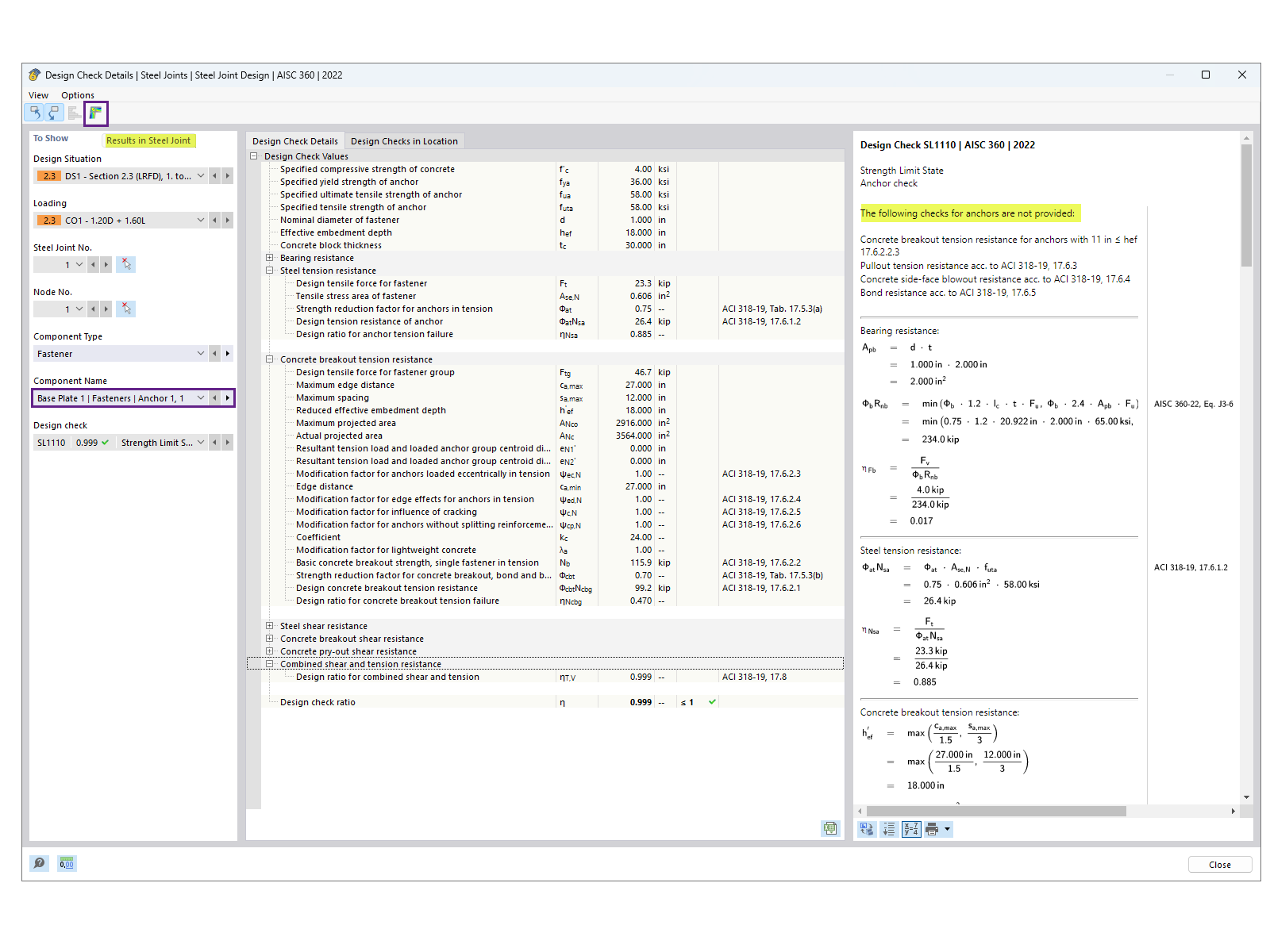
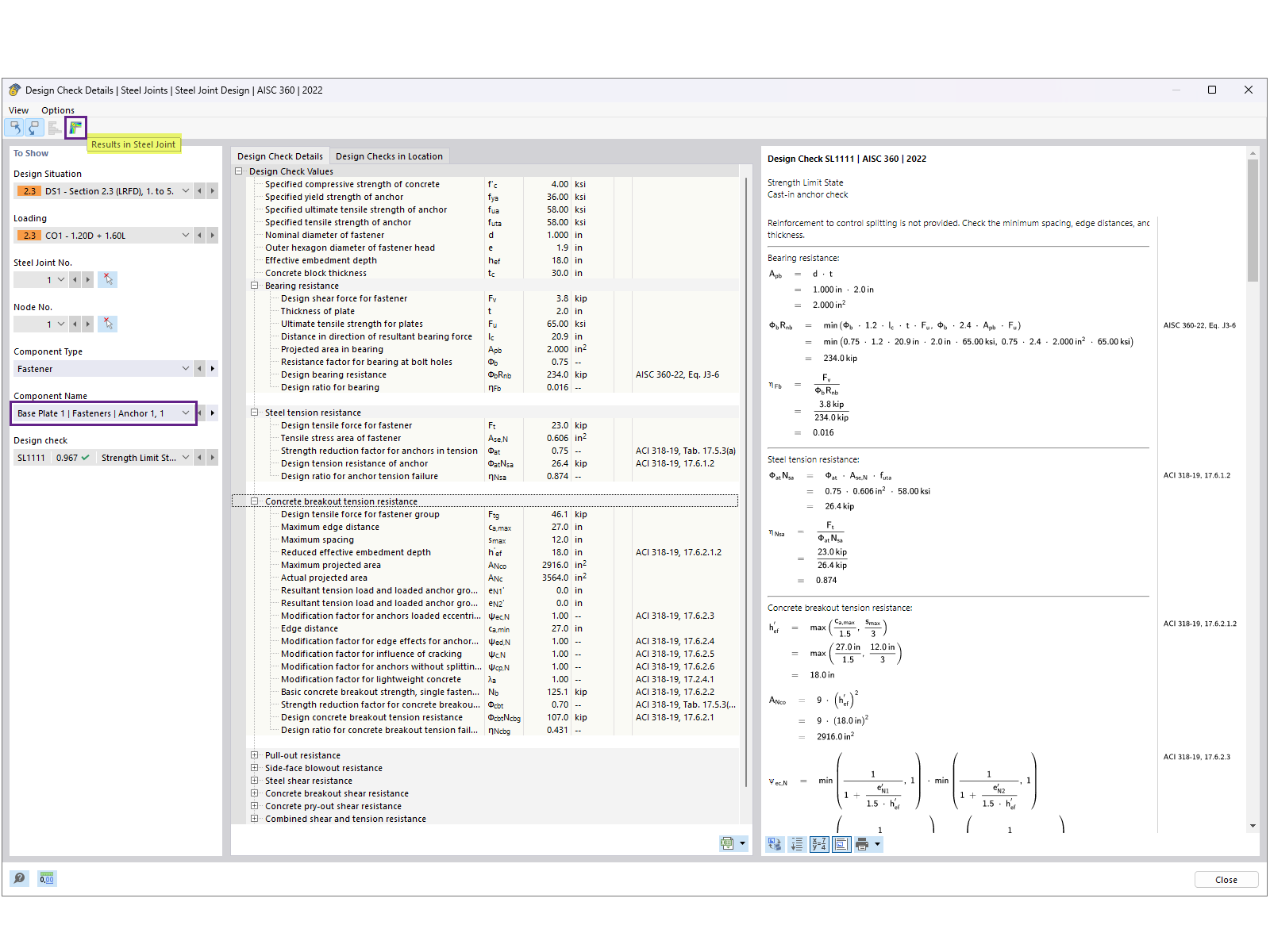
Detalles de la verificación del anclaje mostrando la distribución de tensiones y los cálculos.
Detalles de la verificación del anclaje mostrando la distribución de tensiones y los cálculos.
18-11-2024
053945
  • RFEM 6

Detalles de la verificación del anclaje

Detalles de la verificación del anclaje mostrando la distribución de tensiones y los cálculos.

La imagen ilustra detalles de una verificación del anclaje, centrándose en la distribución de tensiones y los cálculos de carga. Destaca los cálculos relacionados con el rendimiento del anclaje sujeto a condiciones específicas.
  • Cálculo de anclajes
  • Distribución de tensiones
  • Análisis estructural
  • Cálculo de cargas
  • Detalles de ingeniería
Usado en
  • Diseño de placa base según AISC en RFEM 6
Compartir