2290x
001916
15-11-2024

Diseño de placa base según AISC en RFEM 6

El diseño de placas base según AISC 360 [1] y ACI 318 [2] ya está disponible en el complemento de Conexiones de Acero. Este artículo muestra cómo modelar la conexión de la placa base sin esfuerzo y comparar los resultados con un ejemplo del Guía de Diseño AISC 1 [3].

Modelado de la conexión de placa base

1) En la pestaña Principal, asigne la nueva unión de acero al nodo correspondiente. Revise la "Configuración de resistencia" para confirmar que los ajustes predeterminados son apropiados y realice las modificaciones necesarias (Imagen 01).

2) En la pestaña Componentes, seleccione "Insertar componente al inicio" y elija "Placa base" (Imagen 02).

3) En "Configuración del componente", especifique los materiales, dimensiones y ubicaciones de la placa base, el bloque de hormigón, la lechada, los anclajes y las soldaduras (Imagen 03).

La lechada se modela mediante enlaces rígidos en el submodelo, lo que modifica la geometría de la unión y, posteriormente, afecta a las fuerzas internas (Imagen 04).

También se ofrece la opción de considerar hormigón fisurado. De forma predeterminada, ACI asume que existe fisuración. Si puede demostrarse que el hormigón no se fisura, desmarcar esta opción proporciona mayores resistencias de rotura por tracción, arrancamiento por tracción y rotura por cortante para los anclajes.

La opción "Armadura para controlar la fisuración", de acuerdo con la Sección 17.3.5 del ACI, puede activarse cuando se dispone de armadura adicional para controlar el fallo por fisuración causado por las fuerzas de instalación y/o el apriete posterior. Cuando esta opción está desactivada, el programa muestra la siguiente nota:
“No se proporciona armadura para controlar la fisuración. Compruebe la separación mínima, las distancias a borde y el espesor mínimo del hormigón.”

También están disponibles la transferencia de cortante a través de anclajes, llaves de cortante y fricción. En el siguiente artículo se proporciona información adicional.

Hay disponibles cuatro tipos de anclajes: 1 postinstalado y 3 embebidos (cabeza hexagonal, perno en L con gancho y perno en J con gancho). Para este ejemplo se selecciona el anclaje embebido de cabeza hexagonal.

Placas de arandela

Según la Sección 4.3.2.2 de AISC Design Guide 1 [3], “Para barras de anclaje de mayor resistencia o hormigón con una resistencia a compresión menor, pueden ser necesarias placas de arandela para obtener la resistencia completa de los anclajes. El tamaño de las arandelas debe minimizarse manteniendo la resistencia requerida.”
Está disponible la opción de incluir una arandela. Los parámetros necesarios son la forma de la arandela (circular o cuadrada), el diámetro/ancho y el espesor. El diámetro/ancho se utiliza para calcular el área neta de apoyo del anclaje, Abrg, para determinar la resistencia al arrancamiento del anclaje. El espesor de la arandela no influye en las ecuaciones de dimensionamiento ni en el modelo de EF y se utiliza solo para la representación gráfica.

Verificaciones de dimensionamiento según AISC 360 y ACI 318

Las fuerzas en las barras de anclaje se basan en el análisis por elementos finitos (AEF), que tiene en cuenta las rigideces de los elementos de conexión (barras de anclaje, placas base, bloque de hormigón, etc.). Puede producirse acción de palanca cuando la flexibilidad de la placa base provoca una deformación que aumenta la tracción en las barras de anclaje. Estas fuerzas de palanca también se consideran en el cálculo por AEF.

Se proporcionan las siguientes verificaciones de dimensionamiento para barras de anclaje embebidas:

  • Resistencia a apoyo de la placa base en los orificios de los pernos, ϕbRnb
  • Resistencia a tracción del acero del anclaje, ϕatNsa
  • Resistencia a tracción por rotura del hormigón, ϕcbtNcbg
  • Resistencia a tracción por arrancamiento del anclaje, ϕpnNpn
  • Resistencia a rotura de la cara lateral del hormigón, ϕcbtNsbg
  • Resistencia a cortante del acero del anclaje, ϕavVsa
  • Resistencia a cortante por rotura del hormigón, ϕcbvVcbg
  • Resistencia a cortante por arrancamiento del hormigón, ϕcpvVcpg

También se proporcionan otras verificaciones de dimensionamiento, incluida la resistencia a compresión de apoyo del hormigón, la resistencia de la soldadura y la deformación plástica de las placas base y de los elementos.

Ejemplo

Se presenta el ejemplo 4.7-11 de AISC Design Guide 1 para verificar los resultados del modelo RFEM. En este ejemplo se diseña una conexión de placa base para una columna W12x96 sometida a compresión y momento. La columna está unida a una cimentación de hormigón con una resistencia a compresión especificada, ƒ'c = 4,000 psi. La placa base tiene un espesor de 2.0 in con un espesor de lechada supuesto de 1.0 in. La longitud efectiva de empotramiento, hef, es igual a 18.0 in. Las cargas y propiedades de material se muestran en la Imagen 05.

En el ejemplo, no se dan las dimensiones reales del hormigón y se supone que existe un área suficiente para que se formen los conos de rotura por tracción de las barras de anclaje respecto a la distancia al borde. Para cumplir esta hipótesis, se utilizan dimensiones del bloque de hormigón iguales a 1.5hef + separación de barras +1.5hef (66.0 in x 72.5 in).
La entrada completa para la unión de acero se muestra arriba en la Imagen 03.

Resultados

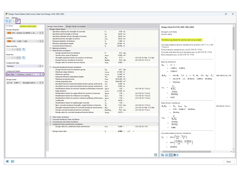
Después de ejecutar el cálculo de la unión de acero, el resultado de cada componente se presenta en la pestaña Relaciones de dimensionamiento por componente. A continuación, seleccione Anclaje 1,1 para ver los detalles de la verificación de dimensionamiento (Imagen 06).

Los detalles de la verificación de dimensionamiento proporcionan todas las fórmulas y referencias a las normas AISC 360 y ACI 318 (Imagen 07). También se incluye una nota sobre las verificaciones de dimensionamiento excluidas para aclaración.
A continuación, seleccione "Resultados en unión de acero" para ver gráficamente las fuerzas internas de los anclajes (Imagen 08).

A continuación se resumen los resultados de AISC y de las uniones de acero, incluidas las razones de las discrepancias.

Anclajes

Hormigón (resistencia de apoyo)

La tensión de apoyo de 2.21 ksi se toma del Ejemplo 4.7-10 con la hipótesis A1 = A2, proporcionando la menor resistencia posible. El área de la placa base se calcula como 22 in × 24 in = 528 in2, obteniéndose una resistencia a compresión de apoyo del hormigón, ϕPp =2.2 ksi × 528 in2 = 1,166.9 kips, suponiendo que toda el área de la placa base resiste a compresión.

En el complemento Steel Joints, se supone A2 ≫ A1 para satisfacer la resistencia a tracción por rotura. El área efectiva de compresión de la placa base, Aeff, puede determinarse mediante un análisis FEM o mediante AISC Design Guide 1, Apéndice B.3, donde Aeff se extiende una distancia c = 1.5*espesor de la placa base fuera de las almas y alas. El valor indicado ϕPp = 1,242.3 kips se basa en Aeff calculada según Design Guide 1. Alternativamente, al utilizar el análisis FEM, Aeff depende del umbral de tensión de contacto especificado en la Configuración de resistencia; reducir este umbral (hasta un 1%) aumenta el área efectiva de compresión.

Placa base

El dimensionamiento del espesor de la placa base está gobernado por la interfaz de apoyo o de tracción. Según los cálculos de AISC, el espesor requerido según apoyo es de 1.92 in (redondeado a 2.0 in), lo que controla el diseño, mientras que el espesor por tracción se calcula como 0.755 in.

En el complemento Steel Joints, el dimensionamiento de la placa se realiza mediante análisis plástico comparando la deformación plástica real con el límite admisible del 5% especificado en la Configuración de resistencia. La placa base de 2.0 in de espesor presenta una deformación plástica equivalente máxima del 0.09%, lo que indica que podría ser suficiente una placa más delgada. Sin embargo, reducir el espesor de la placa puede aumentar las fuerzas de tracción en los anclajes.

En la mayoría de los casos, el complemento Steel Joints da como resultado una placa base significativamente más delgada porque tiene en cuenta la flexibilidad de la placa base, a diferencia del enfoque de AISC Design Guide 1, Capítulo 4.3.1, que asume una placa base rígida.

El Apéndice B.3 de AISC Design Guide 1 [3] explica cómo tener en cuenta la flexibilidad de la placa base puede reducir significativamente el espesor requerido. El estado límite de fluencia de la placa corresponde al doblado hacia arriba de la placa base en las ubicaciones supuestas de las líneas de fluencia bajo la presión de apoyo ascendente. Esta presión, a su vez, se supone constante, lo que implica implícitamente que la placa base es rígida.
Sin embargo, para placas base de mayor tamaño con una gran superficie, esta hipótesis puede dar lugar a momentos excesivamente grandes en las líneas de fluencia, resultando en placas base demasiado gruesas.
Esta es una hipótesis conservadora porque una placa base grande también es flexible, de modo que las tensiones de apoyo se concentran bajo las alas y almas de la columna. En realidad, este tipo de distribución de tensiones da lugar a momentos significativamente menores en la placa base, reduciendo el espesor requerido.

Conclusión

El complemento Steel Joints en RFEM 6 ofrece un enfoque avanzado para el dimensionamiento de placas base al considerar la flexibilidad de la placa base y las acciones de palanca que pueden producirse. En comparación con los métodos tradicionales descritos en AISC Design Guide 1, este enfoque a menudo da como resultado diseños optimizados con placas base más delgadas.
Al comparar los resultados con el ejemplo de AISC, el complemento demuestra su capacidad para proporcionar soluciones precisas y económicas para conexiones de placa base.


Autor

Cisca es responsable de la formación de los clientes, el soporte técnico y el desarrollo continuo de programas para el mercado norteamericano.

Enlaces
Referencias


;