Ilustración que explica la compensación cargas muertas (0.9D) en combinaciones de cargas NBC para la optimización de la ingeniería
Ilustración que explica la compensación cargas muertas (0.9D) en combinaciones de cargas NBC para la optimización de la ingeniería
13-01-2025
054928
  • RFEM 6
  • Estructuras de madera
  • Análisis y dimensionamiento de estructuras
    • NBC 2015 | NBC 2020

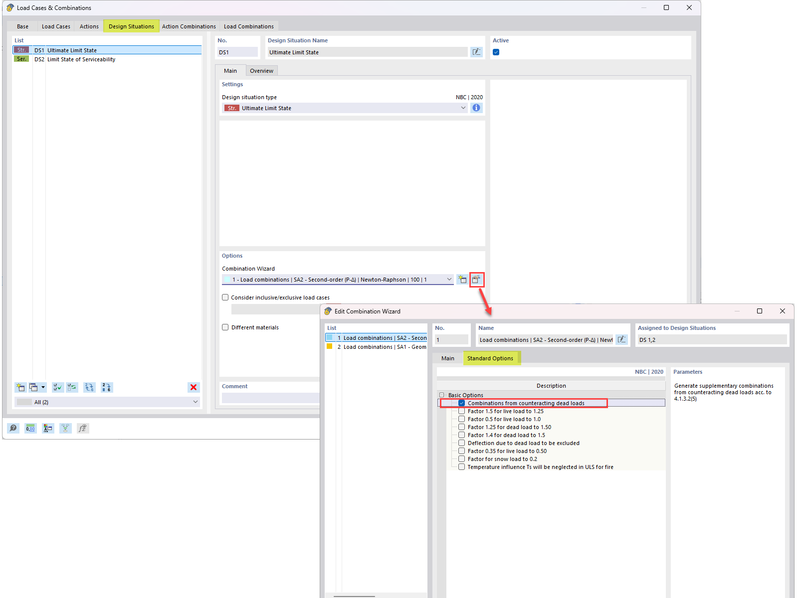
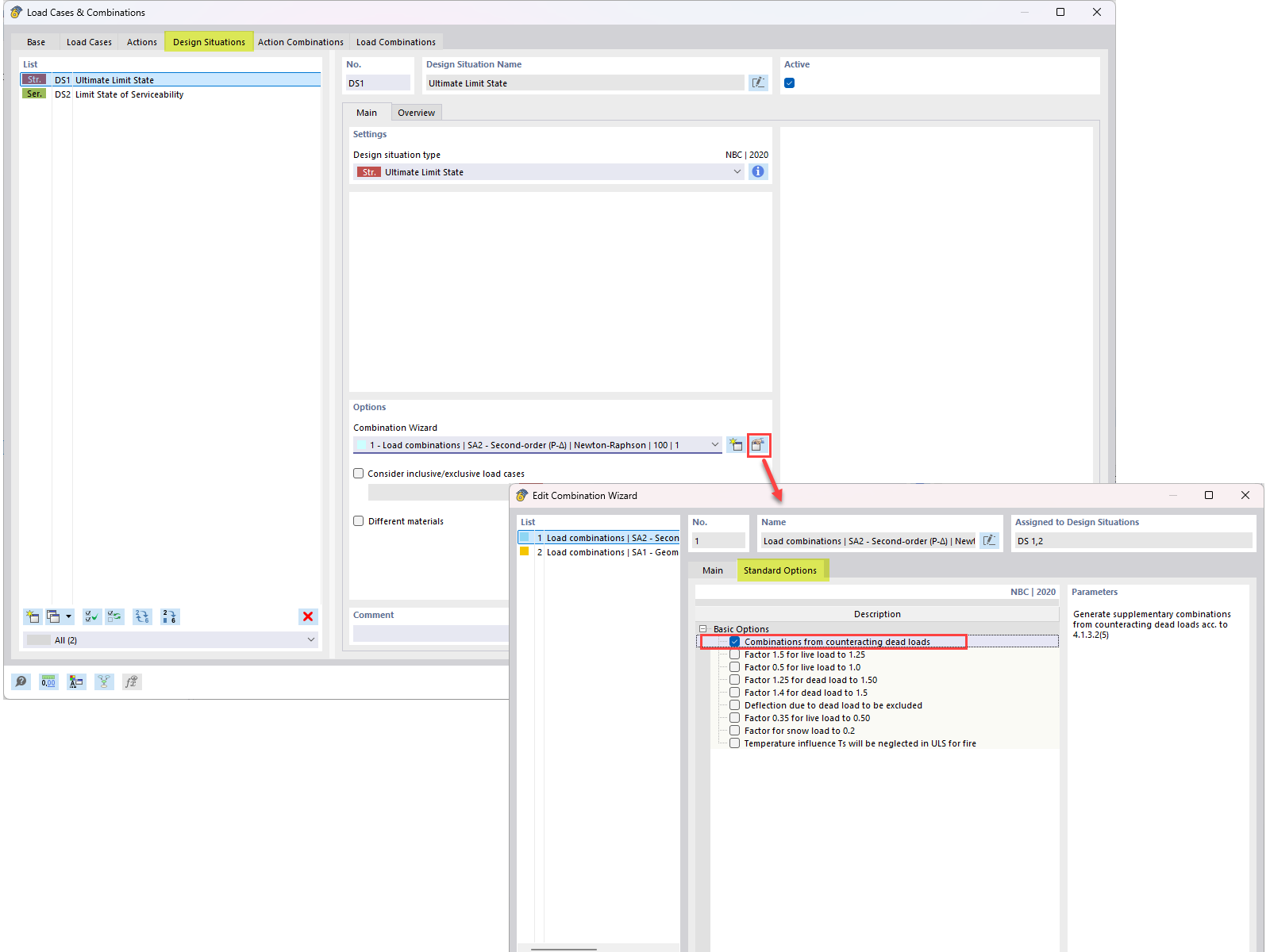
Contrarrestar las cargas muertas en combinaciones NBC: resumen de preguntas frecuentes

Ilustración que explica la compensación cargas muertas (0.9D) en combinaciones de cargas NBC para la optimización de la ingeniería

Esta imagen presenta una pregunta frecuente que aborda la integración de cargas muertas que contrarrestan (0.9D) en combinaciones de cargas NBC. Detalla el enfoque técnico utilizado para incorporar la carga muerta compensatoria en los cálculos de carga de ingeniería, tal como se describe en la pregunta frecuente 005645.
  • Contrarrestar cargas muertas
  • Combinación de cargas NBC
  • Combinación de cargas
  • Contrarrestar carga muerta
  • 0.9d
Usado en
  • Carga muerta que contrarreste en combinaciones de cargas de NBC
Compartir