157x
005645
13-01-2025

Carga muerta que contrarreste en combinaciones de cargas de NBC

¿Cómo puedo agregar cargas permanentes que contrarresten (0,9*D) en las combinaciones de cargas de la normativa NBC?


Respuesta:

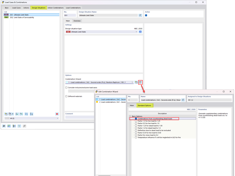
Para generar combinaciones de carga que incluyan cargas muertas que contrarresten según el apartado 4.1.3.2(5), edite la opción Asistente para combinaciones (Imagen 01). En la pestaña Opciones estándar, active la opción "Combinaciones a partir de pesos propios que contrarresten".

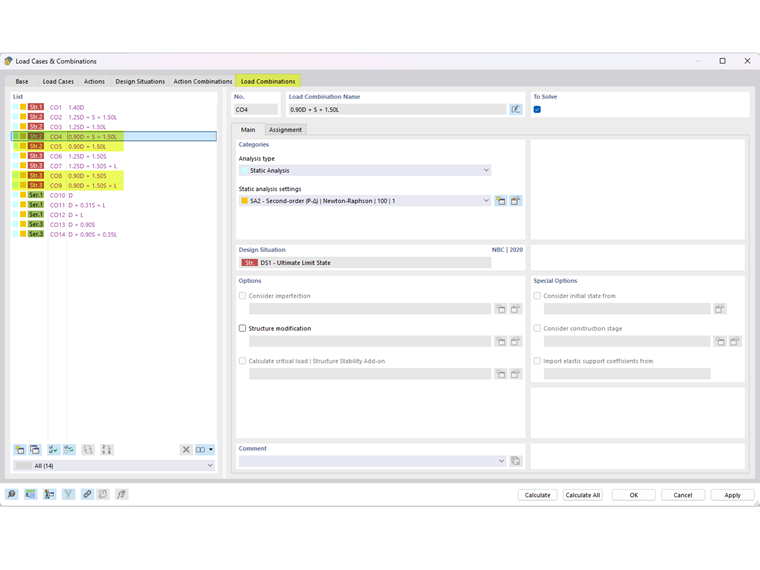
Las combinaciones de carga que incluyen cargas muertas que contrarrestantes se muestran en la Imagen 02.


Autor

Cisca es responsable de la formación de los clientes, el soporte técnico y el desarrollo continuo de programas para el mercado norteamericano.



;