Pregunta frecuente sobre la adición de cargas muertas que contrarrestan (0.9D) en combinaciones de cargas NBC
Pregunta frecuente sobre la adición de cargas muertas que contrarrestan (0.9D) en combinaciones de cargas NBC
13-01-2025
054929
  • RFEM 6
  • Estructuras de madera
  • Análisis y dimensionamiento de estructuras
    • NBC 2015 | NBC 2020

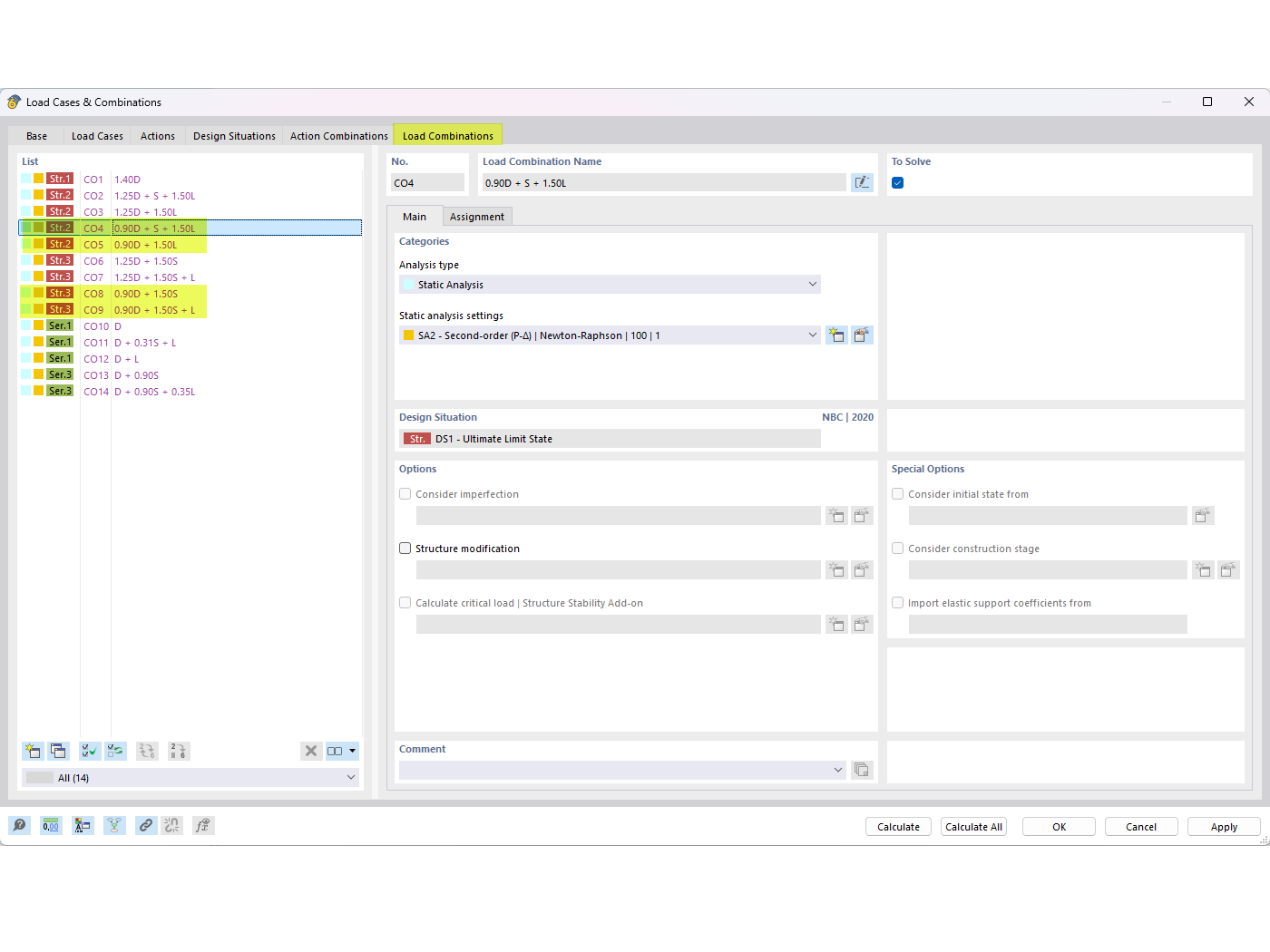
Contrarrestar cargas muertas en combinaciones NBC | Pregunta frecuente 005645

Pregunta frecuente sobre la adición de cargas muertas que contrarrestan (0.9D) en combinaciones de cargas NBC

The image displays a FAQ entry that addresses how to incorporate counteracting dead loads (0.9D) in NBC load combinations. It specifies FAQ 005645 and focuses on achieving load balance through precise adjustments within the NBC system.
  • Combinaciones de cargas
  • Pregunta frecuente 005645
  • Cargas muertas contrarrestantes
  • Combinación de cargas NBC
  • 0.9D
Usado en
  • Carga muerta que contrarreste en combinaciones de cargas de NBC
Compartir