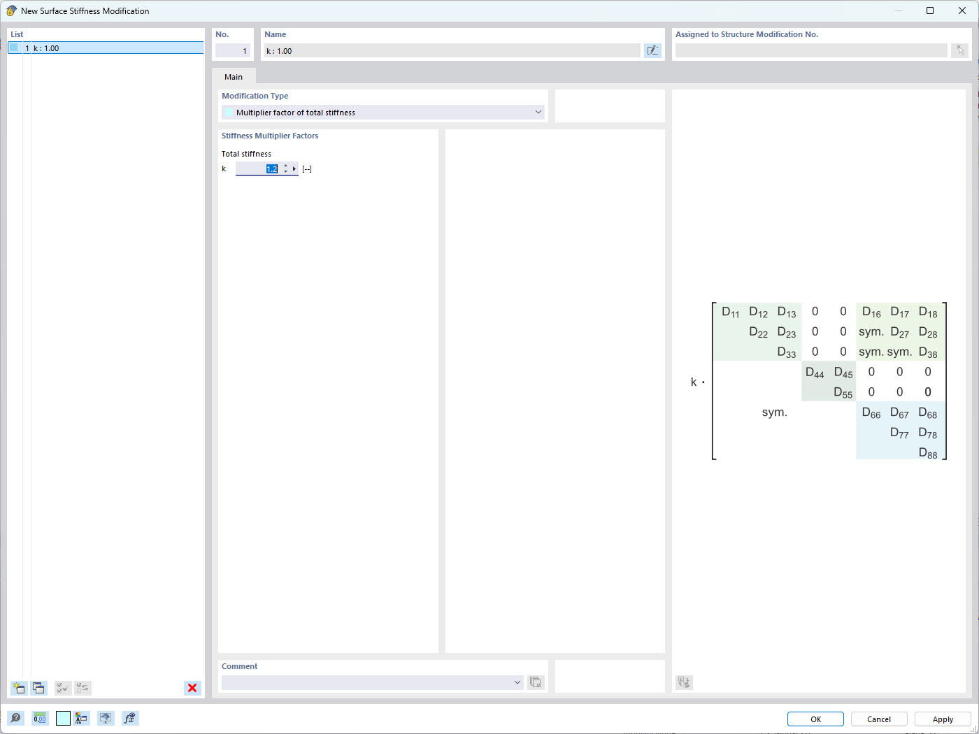
Ventana de modificación de rigidez de superficie en RFEM 6 con un único factor de multiplicación de rigidez
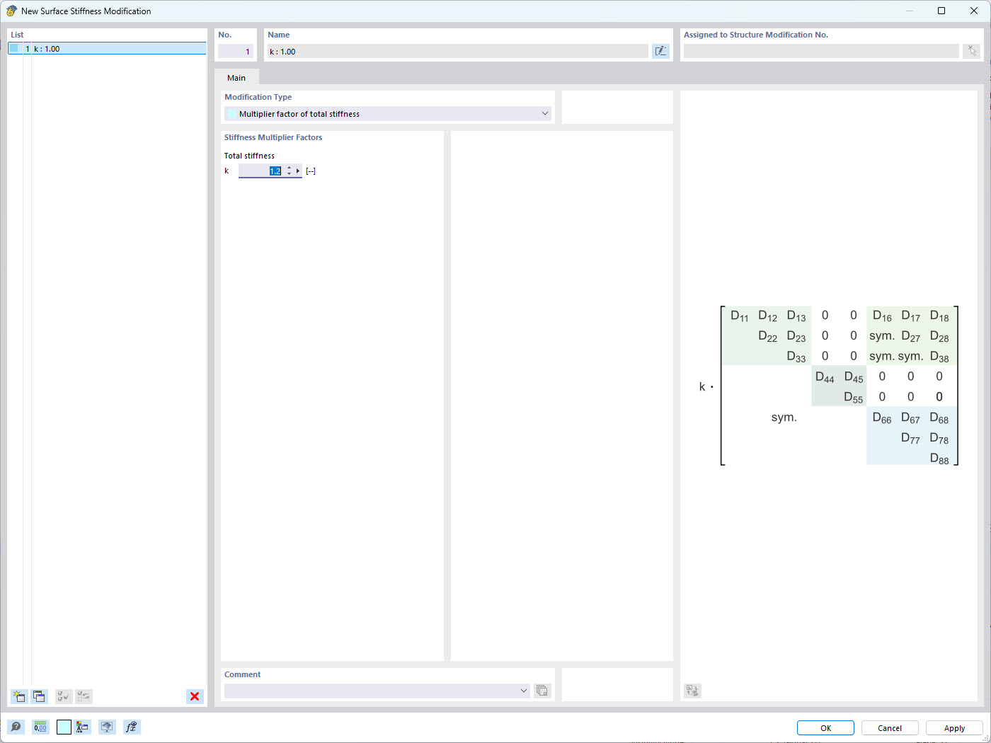
Ventana de modificación de rigidez de superficie en RFEM 6 con un único factor de multiplicación de rigidez
24-01-2025
055133
  • RFEM 6

Modificación total de rigidez de superficie en RFEM 6

Ventana de modificación de rigidez de superficie en RFEM 6 con un único factor de multiplicación de rigidez

La imagen muestra la ventana de modificación de la rigidez de la superficie en RFEM 6, un software de análisis estructural. Destaca el método para ajustar la rigidez global de una superficie definiendo un único factor multiplicador de rigidez. Esta característica permite a los ingenieros modificar eficientemente las propiedades del material para simular diferentes comportamientos estructurales y evaluar el impacto en el rendimiento global del modelo.
  • Rigidez de superficie
  • RFEM 6
  • Modificación de rigidez
  • Análisis estructural
  • Software de ingeniería
Usado en
  • Modificación de rigidez de superficie en RFEM 6
Compartir