446x
005662
24-02-2025

Modificación de rigidez de superficie en RFEM 6

¿Cuáles son los mejores casos de uso para cada método de modificación de rigidez de superficie en RFEM 6?


Respuesta:

RFEM 6 ofrece varios métodos para modificar la rigidez de las superficies, cada uno adecuado para diferentes aplicaciones. A continuación, se muestra un desglose de los mejores casos de uso para cada método:

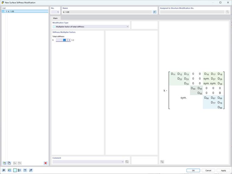
  • Modificación total de la rigidez

Este método es ideal para ajustes globales, simulando superficies con rigidez aumentada o reducida, o para modelar superficies con propiedades de material consistentes de manera simplificada. Consiste en escalar uniformemente todos los elementos de la matriz de rigidez mediante un único factor.

  • Modificaciones parciales de rigidez, peso y masa

Usa este método para modificaciones específicas donde necesitas ajustar componentes concretos de la matriz de rigidez manteniendo inalterados otros. Es útil para simular materiales compuestos o multicapa complejos y abordar efectos de fluencia y retracción en plataformas mixtas de acero y hormigón. Un ejemplo es abordar efectos de fluencia y retracción en una plataforma mixta de acero y hormigón, donde los términos de rigidez a flexión y torsión de la matriz de rigidez de la superficie pueden disminuirse uniformemente mediante un factor que representa la reducción de rigidez dependiente del tiempo.

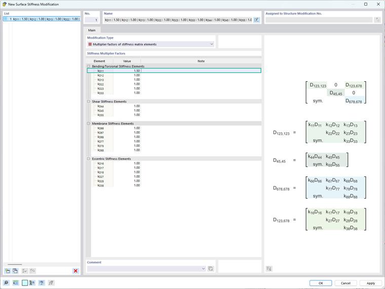
  • Modificación de rigidez específica de un elemento

Este método es especialmente útil para simular comportamientos complejos de materiales y abordar efectos localizados dentro de la estructura. Por ejemplo, puede usarse para una placa compuesta con fibras predominantemente orientadas a lo largo del eje x, resultando en una rigidez significativamente mayor en esa dirección. Para tener en cuenta este comportamiento anisotrópico, se puede aumentar el término de rigidez a flexión k, que corresponde a D11 en la matriz de rigidez de la superficie, manteniendo inalterados otros términos.

  • Modificación de rigidez específica de normativa (ACI 318-19 y CSA A23.3-19)

Este método se usa para incorporar reducciones de rigidez para elementos y superficies de hormigón en varios tipos de elementos según la Sección 6.6.3.1.1 del ACI 318-19 y la Cláusula 10.14.1.2 de CSA A23.3-19. Las opciones disponibles incluyen paredes fisuradas y no fisuradas, placas planas, losas, vigas y columnas. El programa utiliza factores multiplicativos obtenidos directamente de las tablas de las normativas.

Ten en cuenta que implementar estas modificaciones requiere una cuidadosa evaluación del contexto estructural y los objetivos deseados, ya que las alteraciones de la matriz de rigidez afectan directamente la distribución de tensiones y deformaciones dentro de la estructura.


Autor

La Sra. Kirova es responsable de la creación de artículos técnicos y proporciona soporte técnico a los clientes de Dlubal.



;