Interfaz de RFEM 6 que muestra la configuración de la modificación de rigidez específica de elementos
Interfaz de RFEM 6 que muestra la configuración de la modificación de rigidez específica de elementos
24-01-2025
055137
  • RFEM 6

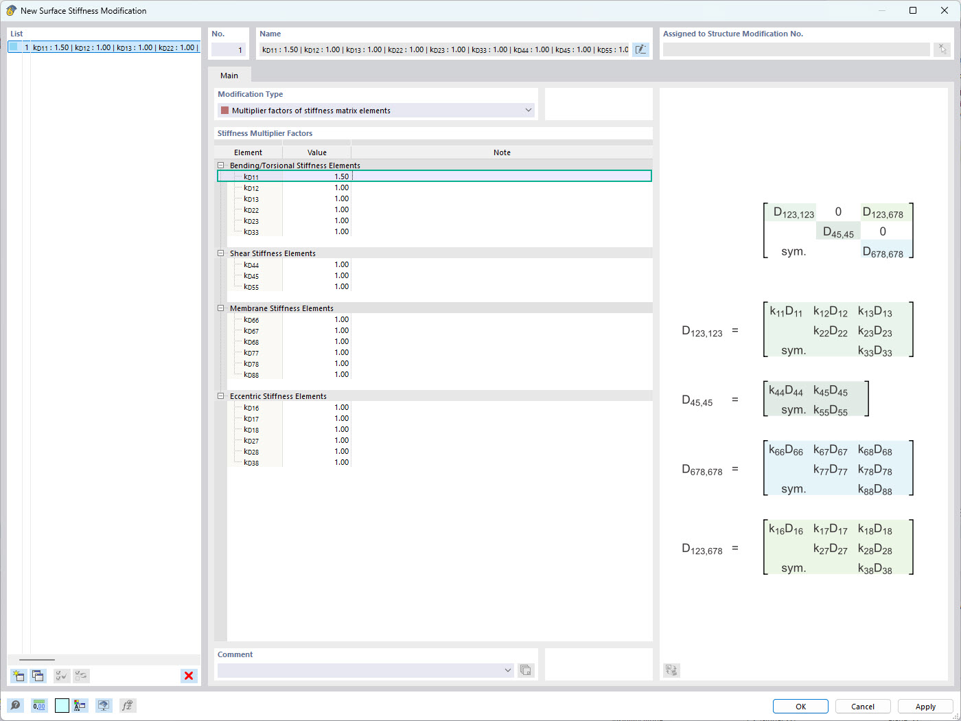
Modificación de rigidez específica de elementos en RFEM 6

Interfaz de RFEM 6 que muestra la configuración de la modificación de rigidez específica de elementos

La imagen muestra la interfaz de RFEM 6 donde los usuarios pueden aplicar modificaciones de rigidez específicas de elementos. Destaca la ventana de modificación de la rigidez de superficies, que permite definir factores multiplicadores de rigidez independientes para cada término de la matriz de rigidez. Esta característica permite controlar con precisión el comportamiento estructural de las superficies, lo que mejora la precisión de las simulaciones en el análisis estructural.
  • RFEM 6
  • Modificación de rigidez
  • Rigidez de la superficie
  • Software de ingeniería
  • Análisis estructural
Usado en
  • Modificación de rigidez de superficie en RFEM 6
Compartir