Modificación de la rigidez de la superficie en análisis estructural según ACI 318-9
Modificación de la rigidez de la superficie en análisis estructural según ACI 318-9
24-01-2025
055139
  • RFEM 6

Modificación de rigidez de superficie según ACI 318-9

Modificación de la rigidez de la superficie en análisis estructural según ACI 318-9

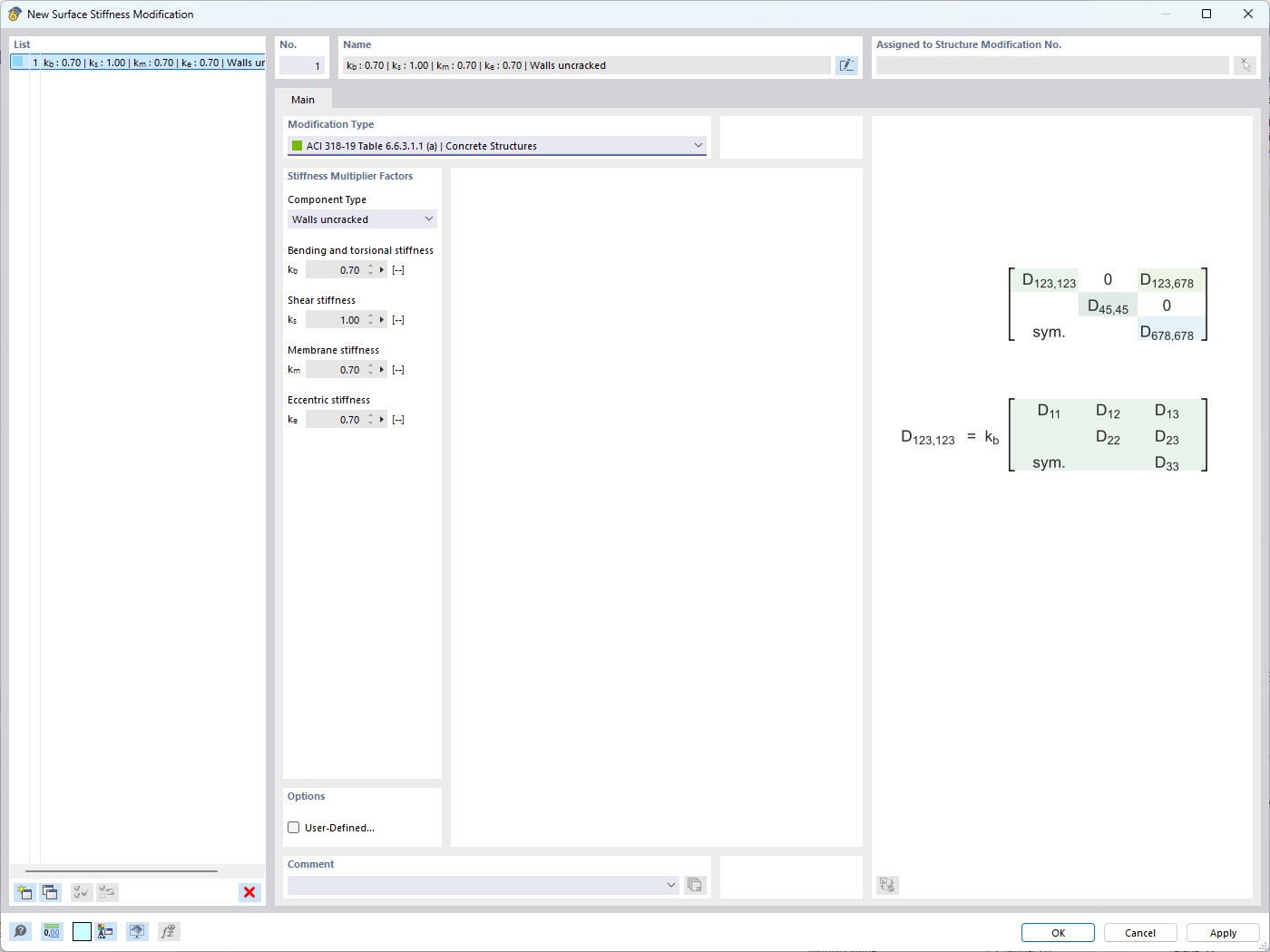
Esta imagen ilustra la modificación de los parámetros de rigidez de la superficie en un modelo estructural, conforme a las normas ACI 318-9. Estos ajustes son cruciales para simular con precisión el comportamiento de las estructuras de hormigón bajo diversas condiciones de carga. Dlubal Software facilita estas modificaciones, permitiendo a los ingenieros garantizar el cumplimiento de las normas del sector y optimizar el rendimiento estructural.
  • Rigidez de superficie
  • ACI 318-9
  • Análisis estructural
  • Modificación de rigidez
  • Normas de ingeniería
Usado en
  • Modificación de rigidez de superficie en RFEM 6
Compartir