La imagen muestra un enfoque para resolver la inestabilidad en el análisis modal sin estado inicial.
La imagen muestra un enfoque para resolver la inestabilidad en el análisis modal sin estado inicial.
27-02-2025
055589

Análisis modal sin estado inicial

La imagen muestra un enfoque para resolver la inestabilidad en el análisis modal sin estado inicial.

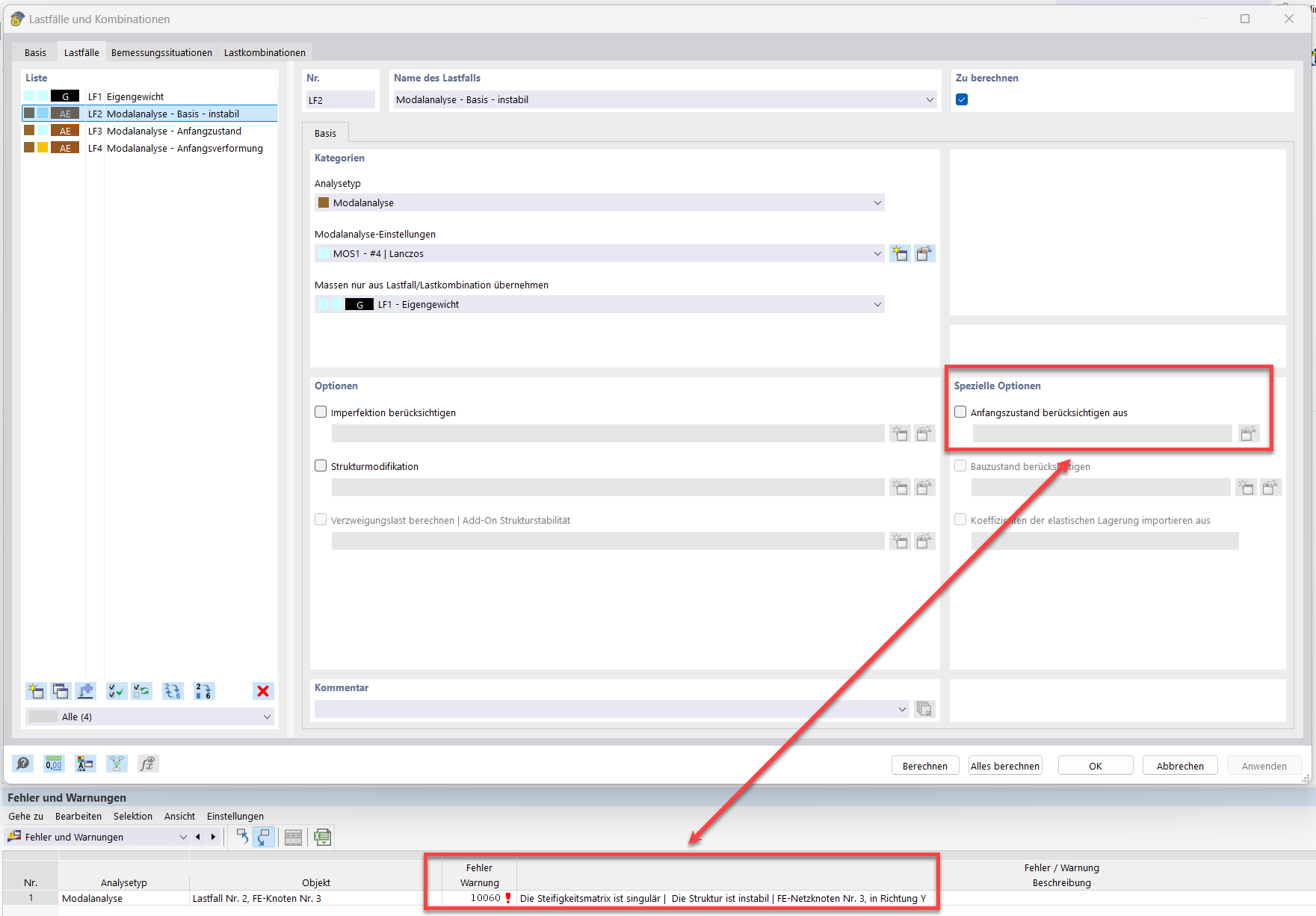
La imagen ilustra la resolución del mensaje de error "10060 - La estructura es inestable" en un análisis modal sin estado inicial. Se abordan parámetros técnicos como barras de cable, pretensado inicial, estado inicial y cambio de longitud mínimo. La representación proporciona indicaciones concretas para estabilizar la estructura.
  • Análisis modal
  • Barra de cable
  • Pretensado inicial
  • Estado inicial
  • Deformación mínima inicial
Usado en
  • Análisis modal con membranas/barras de tracción, estructura inestable
Compartir