441x
005668
27-02-2025

Análisis modal con membranas/barras de tracción, estructura inestable

¿Cómo puedo solucionar el error de advertencia "10060 - La estructura es inestable" para la inestabilidad del análisis modal?


Respuesta:

En modelos con membranas y cables, una pretensado inicial permite la convergencia del cálculo. En RFEM 6, hay dos formas de considerar la pretensado inicial: un estado inicial o una modificación de longitud mínima. Más allá de la convergencia numérica, es importante notar que las frecuencias naturales de un cable dependen de la tensión inicial. Debe existir una fuerza de tracción, y su magnitud afecta el resultado.

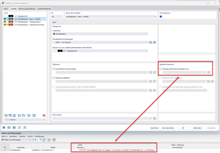
Para un cable soportado simplemente con solo su propio peso, se define un análisis modal sin estado inicial:

Como resultado, se emite el mensaje de error "10060 - La matriz de rigidez es singular | La estructura es inestable.":

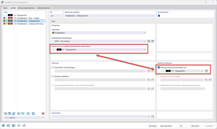
La primera solución es seleccionar un caso de carga con una fuerza de tracción como estado inicial. En este caso, considerando las no linealidades (teoría de tercer orden) de un elemento de cable, se genera una reacción horizontal debido a una carga puramente vertical. La reacción horizontal corresponde a una fuerza de tracción. Es importante enfatizar que los casos de carga o las combinaciones de carga de la opción “Fuente de masas” no afectan a la matriz de rigidez. Por lo tanto, deben realizarse dos selecciones.

La segunda opción consiste en definir una deformación inicial en el ajuste del caso modal.

Se recomienda evaluar la influencia de los valores iniciales (estado inicial o modificación de longitud mínima) en los modos de vibración. Variaciones relativamente pequeñas de estos valores pueden provocar cambios significativos en las frecuencias naturales.


Autor

El Sr. Hidalgo trabaja en el desarrollo del programa en el área de dinámica y provee soporte técnico principalmente en habla hispana, así como en inglés y alemán.



;