La imagen muestra el análisis modal con estado inicial, barra de cable, pretensado inicial y cambio de longitud mínimo.
La imagen muestra el análisis modal con estado inicial, barra de cable, pretensado inicial y cambio de longitud mínimo.
27-02-2025
055590

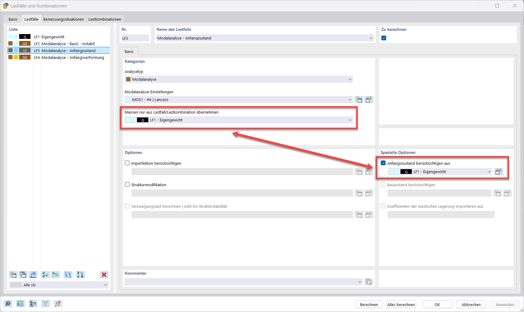
Análisis modal con estado inicial

La imagen muestra el análisis modal con estado inicial, barra de cable, pretensado inicial y cambio de longitud mínimo.

La imagen ilustra el estado inicial de un análisis modal. Se muestran claramente la barra de cable, la pretensión inicial y el cambio mínimo de longitud. La representación ayuda a comprender el error "10060: La estructura es inestable" y a solucionar problemas debidos a inestabilidad. La FAQ 005668 proporciona consejos prácticos sobre este tema.
  • Análisis modal
  • Estado inicial
  • Advertencia de error 10060
  • Barra de cable
  • Pretensado inicial
  • Cambio de longitud mínimo
Usado en
  • Análisis modal con membranas/barras de tracción, estructura inestable
Compartir