Análisis de diferencias de profundidad efectiva en controles de cortante, destacando las razones de discrepancias en el cálculo de hormigón armado
Análisis de diferencias de profundidad efectiva en controles de cortante, destacando las razones de discrepancias en el cálculo de hormigón armado
09-04-2025
056198
  • Cálculo de estructuras de hormigón para RFEM 6
  • Estructuras de hormigón
  • Análisis y dimensionamiento de estructuras
    • Análisis por elementos finitos
    • ACI 318

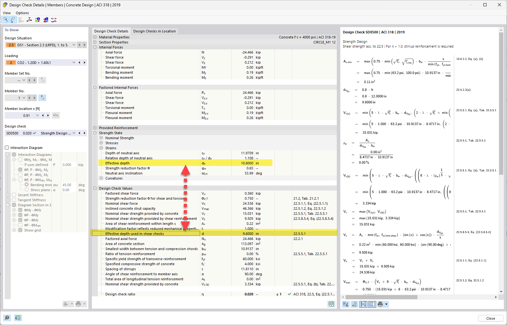
Mucha eficaz frente a la que se usa en verificaciones a cortante

Análisis de diferencias de profundidad efectiva en controles de cortante, destacando las razones de discrepancias en el cálculo de hormigón armado

En el tema tratado, la profundidad efectiva en las verificaciones a cortante se compara con la profundidad efectiva calculada. El análisis explica por qué surgen diferencias en la profundidad efectiva debido a consideraciones de diseño y suposiciones en el hormigón armado. Este tema es relevante para evaluar con precisión la capacidad portante y el comportamiento de los elementos estructurales. Los controles de cortante son vitales para garantizar la seguridad y la estabilidad de la estructura.
  • Diferencias de profundidad eficaz
  • Comprobaciones a cortante de hormigón
  • Cálculo del hormigón armado
  • Análisis de profundidad eficaz
Usado en
  • Cálculo de profundidad útil (d) para armadura de cortante en hormigón armado - ACI 318
Compartir