1089x
005680
09-04-2025

Cálculo de profundidad útil (d) para armadura de cortante en hormigón armado - ACI 318

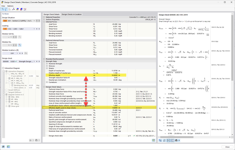
¿Por qué la profundidad efectiva es diferente de la profundidad efectiva utilizada en las verificaciones a cortante?


Respuesta:

En flexión (flectura), la profundidad efectiva "d" es la distancia desde la fibra de compresión extrema (parte superior de la viga) hasta el centroide del refuerzo de tracción. Es esencialmente cuán lejos están las barras de refuerzo de la zona de compresión, lo que afecta cuánto momento puede resistir la sección. En cortante, se observa cómo la sección resiste el agrietamiento diagonal y la tensión de corte que fluye a lo largo de la sección transversal. El brazo de palanca interno y la dirección de las trayectorias de tensión no son necesariamente las mismas que para la flexión, especialmente en elementos con una carga o geometría compleja (como vigas en T o losas).

Cuando la resultante del momento y la dirección de la resultante del cortante son iguales, no hay diferencia entre d, z, bw para la flexión y el cortante. Pero cuando la resultante de corte está en una dirección diferente, debemos buscar d, z en esa dirección (en lugar de en la dirección perpendicular al eje normal). Cuanto mayor sea el cambio en la dirección del corte respecto a la dirección de la flexión, mayor será la diferencia entre d, z, bw. La posible diferencia se muestra en la imagen adjunta. Así que, aunque sea la misma viga, la dirección y la naturaleza de las fuerzas internas difieren, y la geometría que resiste esas fuerzas cambia en consecuencia.


Autor

Alex es responsable de la formación de los clientes, el soporte técnico y el desarrollo continuo de programas para el mercado norteamericano.



;