Configuración de materiales de RFEM 6 para modelar estructuras de vidrio en análisis estructural.
Configuración de materiales de RFEM 6 para modelar estructuras de vidrio en análisis estructural.
13-05-2025
056710
  • RFEM 6

Definición de materiales para estructuras de vidrio en RFEM 6

Configuración de materiales de RFEM 6 para modelar estructuras de vidrio en análisis estructural.

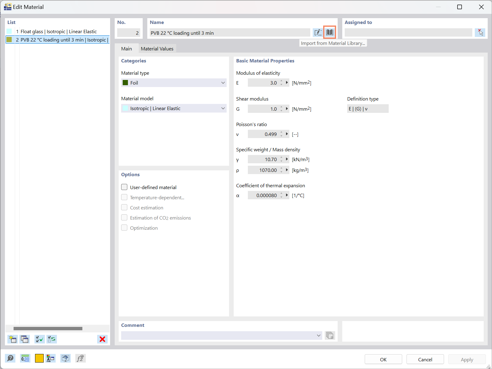
La imagen ilustra el proceso de definición de materiales relevantes para estructuras de vidrio utilizando el software RFEM 6. Muestra la interfaz donde los ingenieros pueden ingresar propiedades del material para fines analíticos en proyectos de construcción.
  • Configuración de materiales vidrios
  • Estructuras de vidrio
  • RFEM 6
  • Cálculo estructural
  • Materiales
Usado en
  • Cálculo de vidrio en RFEM 6: visión general completa
Compartir