325x
001952
30-04-2025

Cálculo de vidrio en RFEM 6: visión general completa

Este artículo te guiará a través de los pasos para utilizar el complemento de diseño de vidrio en RFEM 6.

En el diseño estructural moderno, el vidrio se está convirtiendo en un material cada vez más popular debido a su atractivo estético y versatilidad funcional. Sin embargo, diseñar estructuras de vidrio requiere una consideración cuidadosa de varios factores como la capacidad de carga, la funcionalidad y las propiedades del material. RFEM 6, con el complemento Glass Design, ofrece una solución integrada para el análisis estructural y diseño de superficies de vidrio. Este complemento permite a los ingenieros realizar cálculos detallados para vidrio monolítico y laminado, asegurando el cumplimiento de estándares relevantes como DIN 18008.

Este artículo te guiará a través de los pasos para usar el complemento Glass Design para diseñar el modelo de superficie curva proporcionado a continuación. Es importante destacar que el complemento Glass Design admite el diseño y dimensionamiento de paneles de vidrio planos y curvos, ofreciendo capacidades avanzadas para crear estructuras de vidrio.

Pasos para usar el Complemento Glass Design en RFEM 6

1. Activar el Complemento Glass Design

Para comenzar a usar el complemento Glass Design, navega a la pestaña de Complementos bajo Modelo - Datos base y activa el complemento Glass Design. Una vez activado, la interfaz de usuario se extenderá con nuevas entradas en el navegador, tablas y cuadros de diálogo, integrando completamente los parámetros de diseño de vidrio en RFEM 6. Esta integración asegura que puedas trabajar con el complemento de manera fluida junto con tus otras funciones de diseño. Al igual que otros complementos, también podrás configurar los estándares para la clasificación de casos de carga, asistentes de carga y diseño de vidrio.

Además, existe la opción de realizar una verificación de tensiones sin aplicar un estándar (Imagen 1), proporcionando flexibilidad para cálculos personalizados basados en tus necesidades específicas. Esta característica permite enfoques más personalizados al realizar cálculos de diseño de vidrio fuera de los requisitos estándar.

2. Configurar Materiales para el Diseño de Vidrio

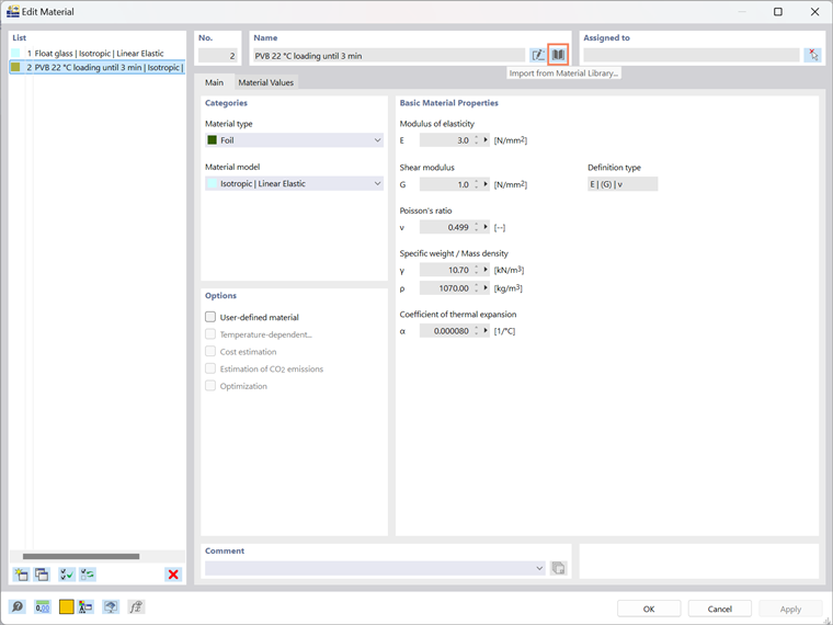
A continuación, necesitarás seleccionar los materiales para el diseño de vidrio. RFEM 6 ofrece una Biblioteca de Materiales desde la cual puedes importar directamente diversos materiales. En este caso, trabajarás con un modelo de capas, por lo que definirás materiales como vidrio y lámina. Estos materiales se basan en un modelo de material isotrópico, asegurando que el comportamiento de las capas esté debidamente representado. Por ejemplo, podrías usar Vidrio Flotado y Lámina PVB 22, que se definen bajo una condición de carga específica (por ejemplo, bajo 3 minutos). Una vez seleccionados los materiales, se integran en el diseño para un modelado posterior.

3. Definir el Espesor de la Estructura de Vidrio

Después de configurar los materiales, el siguiente paso es definir el espesor de la estructura de vidrio. RFEM 6 te permite definir un tipo de espesor de Estructura de Vidrio (Imagen 3) para ayudar a crear capas con su propio espesor específico. Los tipos de espesor están vinculados a los materiales que importaste de la biblioteca de materiales de RFEM (Imagen 4).

Una de las principales ventajas del complemento Glass Design es que permite dimensionar tanto paneles de vidrio monolíticos como laminados, adaptándose a diversas necesidades de proyectos. Esta flexibilidad lo hace adecuado para una amplia variedad de aplicaciones, desde elementos de vidrio simples hasta estructuras laminadas complejas. Actualmente, el programa admite estas composiciones, mientras que el método de cálculo para vidrio aislante aún está en desarrollo.

Además, el complemento ofrece Visualización de Capas, que te permite visualizar las capas de vidrio directamente en la sección transversal (Imagen 4). Esta característica facilita la evaluación y el ajuste de estructuras laminadas complejas, proporcionando una visión más clara del diseño y permitiendo modificaciones rápidas según sea necesario.

Guardar y Reutilizar Conjuntos de Capas

Si has creado manualmente conjuntos de capas para tu estructura de vidrio, puedes guardarlos para uso futuro. Simplemente haz clic en el botón "Guardar", nombra tu plantilla (Imagen 4), y la estructura de capas, incluidas las reducciones de rigidez, se almacenará localmente en tu computadora. Encontrarás este archivo llamado thickness_layers.bin en el siguiente directorio:

  • C:\Users\"nombredeusuario"\AppData\Local\Dlubal\RFEM6_6.xx\configs.

Este archivo se puede copiar a otras computadoras, lo que significa que no necesitarás recrear las estructuras de capas cada vez que trabajes en un nuevo proyecto.

Además, las estructuras de capas se pueden guardar en la configuración de la GUI y exportar en consecuencia. Para hacer esto, ve al menú Opciones y selecciona Exportar configuración de la GUI. En el cuadro de diálogo Exportar configuración de la GUI, asegúrate de que la opción Plantillas para Espesores esté seleccionada, como se muestra en la Imagen 5. Después de hacer clic en OK, aparecerá el cuadro de diálogo de Windows "Elegir archivo". Especifica la ubicación donde deseas guardar el archivo, asigna un nombre de archivo, y la exportación creará un archivo de configuración en formato .rf6.gui.

4. Asignar Composición de Vidrio a las Superficies

En este paso, puedes asignar la composición de vidrio que acabas de crear a las superficies de interés seleccionándola desde el menú desplegable, como se muestra en la Imagen 6. Una vez seleccionada la composición, activa las propiedades de diseño para el diseño de vidrio en la misma ventana. Esto desbloqueará configuraciones y pestañas adicionales, como Configuraciones de Diseño y Deflexiones, proporcionando la flexibilidad para ajustar configuraciones específicas para el diseño de vidrio. Estas opciones te permiten ajustar los parámetros de diseño para que coincidan con los requisitos únicos de tu proyecto, como las configuraciones del Análisis de Deflexiones para el Diseño de Vidrio, que se muestra en la Imagen 7.

5. Definir el Modelo de Composición de Vidrio

En esta etapa, el programa genera automáticamente un modelo de composición de vidrio, que servirá como base para realizar ajustes adicionales específicos para la construcción de vidrio. El programa agrupará superficies con geometrías similares en un solo modelo. Si es necesario, puedes crear modelos adicionales y asignarlos a las superficies apropiadas utilizando el botón "Crear nuevo material".

Para acceder a la ventana del Modelo de Composición de Vidrio, ve al Navegador bajo Tipos para Diseño de Vidrio. En esta ventana (mostrada en la Imagen 8), debes configurar los siguientes ajustes:

  • Tipo de Cálculo

El primer paso crítico es determinar cómo se analizará la estructura de vidrio. En la ventana principal del Modelo de Composición de Vidrio, selecciona 1-Fase | Modelo Completo en la sección de Tipo de cálculo. Esta opción realiza un análisis directo del área especificada, considerando todos los soportes definidos en RFEM. Esto asegura que el análisis refleje todos los factores relevantes y represente con precisión el comportamiento de la estructura de vidrio bajo diferentes condiciones.

  • Tipo de Modelado

En este paso, elegirás cómo se debe modelar la estructura de vidrio. Actualmente, solo el modelo superficial está disponible para análisis, lo cual es ideal para la mayoría de las aplicaciones y permite un cálculo y diseño eficientes. El modelo sólido aún está en desarrollo y estará disponible en futuras actualizaciones. Una vez lanzado, el modelo sólido ofrecerá un enfoque más detallado para analizar estructuras de vidrio que requieren un análisis en profundidad.

  • Acoplamiento de Cizallamiento entre Capas

Para el vidrio laminado, tienes la opción de considerar o descartar el acoplamiento de cizallamiento entre las capas de vidrio. Esta decisión es particularmente importante al modelar vidrio laminado. Al usar el modelo de superficie, ten en cuenta que la relación (G * t) / (Gf * tf) debe ser menor a 1000 para obtener resultados precisos. Si esta relación excede 1000, se recomienda cambiar al modelo sólido, el cual proporcionará una representación más precisa de los efectos de acoplamiento de cizallamiento.

6. Configurar Casos de Carga y Combinaciones

En este paso, definirás los casos de carga y combinaciones de carga para el diseño de vidrio. Si seleccionas DIN 18008 como el estándar de diseño, como en este ejemplo, es importante también elegir DIN 18008 para el asistente de clasificación y combinación de casos de carga. Esto asegura que el programa active opciones adicionales en la pestaña Casos de Carga & Combinaciones (Imagen 9).

El programa registra automáticamente los factores de duración de carga para cada caso de carga, asegurando cálculos de tensiones precisos de acuerdo con el estándar DIN 18008. Para los casos de carga, puedes definir la duración de la carga para cada categoría de acción, y el programa establecerá automáticamente estos valores según las especificaciones del estándar. Si no se utiliza el asistente de combinación automática, también puedes ajustar manualmente estas configuraciones según sea necesario.

7. Activar Situaciones de Diseño

En la pestaña de Situaciones de Diseño, puedes activar cualquiera de las situaciones de diseño relevantes para tu estructura de vidrio, permitiéndote probar diferentes escenarios y configuraciones. Una ventaja adicional del complemento es la capacidad de revertir la configuración del acoplamiento de cizallamiento en vidrio laminado, permitiéndote analizar ambos casos, con y sin acoplamiento de cizallamiento, dentro del mismo archivo (Imagen 10). Esto asegura una verificación dual, permitiéndote realizar cálculos y verificar ambas situaciones simultáneamente simplemente copiando la Situación de Diseño y verificando la configuración inversa.

Al habilitar esta opción, la matriz de rigidez inversa, como se define en el modelo de estructura de vidrio, se usa en los cálculos. Este enfoque ofrece una evaluación más completa del rendimiento de la estructura de vidrio, proporcionando valiosos conocimientos sobre cómo se comportará el vidrio bajo diferentes condiciones.

8. Ejecutar el Cálculo

Después de configurar todos los ajustes necesarios, incluidos los materiales, espesores, tipo de modelado y casos de carga, estás listo para ejecutar el cálculo. En este punto, RFEM 6 analizará la estructura de vidrio según los parámetros de diseño que has especificado, proporcionándote los resultados necesarios para tu proyecto.

9. Revisar los Resultados

Una vez que el cálculo está completo, los resultados se pueden acceder como de costumbre a través de tablas de resultados y salidas gráficas. Encontrarás una presentación gráfica y tabular completa de los resultados, proporcionando un claro entendimiento del rendimiento de la estructura de vidrio.

Para cada punto de resultado, el programa te permite mostrar los resultados a través de la sección transversal, dándote una visión detallada del comportamiento estructural. También puedes visualizar los resultados como un diagrama, ayudando a interpretar los datos de manera más intuitiva.

Además, puedes visualizar una pantalla detallada y salida de las fórmulas de verificación para cada punto de resultado. Esta característica te permite mostrar los detalles del resultado junto con las fórmulas relevantes, ofreciendo total transparencia y claridad en cómo se realizaron los cálculos.

Conclusión

En conclusión, el complemento Glass Design para RFEM 6 ofrece una solución poderosa y flexible para diseñar estructuras de vidrio, desde paneles individuales hasta sistemas laminados complejos. Con su integración fluida en la interfaz de RFEM 6, proporciona herramientas intuitivas para la definición de materiales, modelado y análisis. La capacidad de realizar una verificación dual, analizar el acoplamiento de cizallamiento y visualizar resultados a través de la sección transversal asegura una evaluación exhaustiva de tu diseño. Al aprovechar tanto los resultados gráficos como tabulares, junto con fórmulas de verificación detalladas, puedes evaluar con confianza el rendimiento estructural de tus elementos de vidrio, tomando decisiones informadas a lo largo del proceso de diseño.


Autor

La Sra. Kirova es responsable de la creación de artículos técnicos y proporciona soporte técnico a los clientes de Dlubal.

Enlaces


;