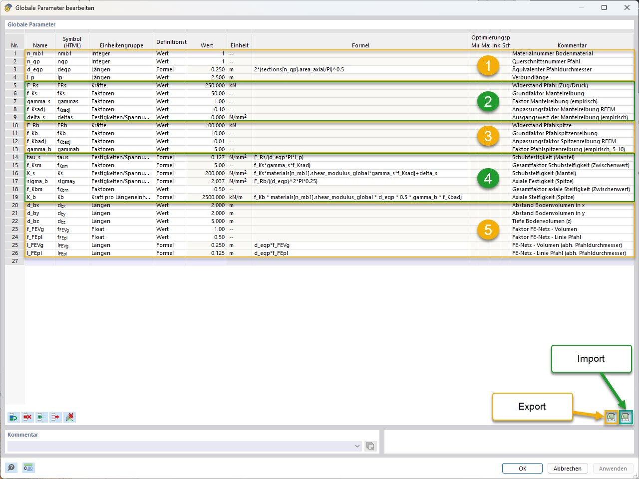
KB 001955 | Modelado paramétrico de pilotes con resistencias empíricas de pilotes según Tschuchnigg | Parámetros globales (con agrupación y marcado de importación/exportación)
KB 001955 | Modelado paramétrico de pilotes con resistencias empíricas de pilotes según Tschuchnigg | Parámetros globales (con agrupación y marcado de importación/exportación)
22-05-2025
056824

KB 001955 | Modelado de pilotes paramétricos | Parámetros globales (con agrupación y marcado para importación/exportación)

KB 001955 | Modelado paramétrico de pilotes con resistencias empíricas de pilotes según Tschuchnigg | Parámetros globales (con agrupación y marcado de importación/exportación)

  • Análisis geotécnico
  • Pila
  • Resistencia de la pila
  • Parámetros globales
Usado en
  • Modelado paramétrico de pilotes con resistencias empíricas de pilotes según Tschuchnigg
Compartir