Mediante el uso de parámetros globales es posible determinar los valores necesarios en la pestaña Tipo de resistencia de pilote, dependiendo de la geometría del pilote y las propiedades del suelo. El ejemplo utilizado en este artículo asume simplificadamente un suelo no estratificado y utiliza para los cálculos la determinación empírica de Tschuchnigg [1]. Más información sobre el manejo del tipo de barra piloto se encuentra en los siguientes enlaces.
- Manuales en línea de RFEM 6 | Análisis geotécnico | Fundamentos teóricos | Elemento estructural de pilote
- Manuales en línea de RFEM 6 | Análisis geotécnico | Objetos básicos | Barras
- KB 1924 | Modelización de pilotes en RFEM 6: introducción completa
El modelo siguiente consiste en un volumen de suelo 3D con una barra integrada del tipo "Pilote". Cabe mencionar que, para simplificar, se ha considerado un comportamiento material lineal-elástico del suelo. Para las resistencias y fortalezas del pilote se ha supuesto una distribución constante así como resistencias de 250 kN (cilindro) y 100 kN (punta).
Parametrización
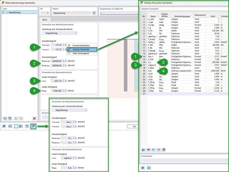
Se ha llevado a cabo una parametrización exhaustiva. Esto se muestra en la imagen siguiente, que indica los parámetros globales utilizados. Adicionalmente, aquí se observa una agrupación (números del 1 al 4), así como una marca de las opciones para la importación y exportación de los parámetros globales.
Agrupación:
- Datos de entrada generales (Número de material/sección transversal del suelo/pilote, así como su longitud de conexión y la extensión del volumen de suelo)
- Parámetros de la malla FE (suelo/pilote)
- Datos de entrada para resistencias de pilote
- Parámetros de resistencia calculados para cilindro/cabeza del pilote
Las resistencias del pilote calculadas en el punto 4 pueden ser registradas como parámetros globales en la pestaña Resistencia de pilas además de los correspondientes campos de entrada. Esto se ilustra en la imagen siguiente. Para comprobar, se recomienda revisar la entrada mediante el botón "Mostrar fórmulas".
Cálculo
Los cálculos de las resistencias del pilote se realizan como se muestra en el apartado Fundamentos teóricos del manual. Manuales en línea de RFEM 6 | Análisis geotécnico | Fundamentos teóricos | Elemento estructural de pilote Dado que en este ejemplo se eligió una sección circular para el pilote, el diámetro equivalente corresponde a esto. Para otros tipos de sección, se puede determinar mediante la siguiente fórmula.
Dependiendo del diámetro equivalente del pilote, se pueden determinar los demás parámetros. Esto concierne primero a la finura de la malla del volumen del suelo y de la línea asignada al pilote. Para esto, la entrada del manual del tipo de barra Pilote bajo el punto Red proporciona recomendaciones, que se aplicaron aquí.
Manuales en línea de RFEM 6 | Análisis geotécnico | Objetos básicos | BarrasEl cálculo de la resistencia al corte puede realizarse a partir de la longitud de vinculación y el diámetro equivalente de la resistencia al corte total. En la fórmula siguiente se muestra este cálculo bajo la suposición de una resistencia al corte y sección transversal constante. En este ejemplo resulta, a partir de la resistencia total de 250 kN, una resistencia al corte sobre el cilindro del pilote de 127 kN/m².
|
Fr,s |
Resistencia total de fuste (fricción) |
|
deq |
Diámetro equivalente de la pila (área circular) |
|
lb |
Longitud de anclaje de la pila |
La fricción del cilindro se determina aquí mediante las fórmulas empíricas de Tschuchnigg [1]. A partir de los diferentes factores y el módulo de corte del suelo de 40 N/mm², se obtiene una rigidez al corte constante de 200 N/mm². Para simplificar y controlar se puede formar un factor total a partir de los factores de ajuste recomendados.
|
|
Módulo de cizalladura de suelo en reposo (a partir del coeficiente de Poisson y el módulo de elasticidad; Módulo de elasticidad para modelo de material no lineal: simple (por ejemplo, Mohr-Coulomb) Carga inicial Eprim o superior (por ejemplo, Hardening-Soil) Eur~5 x E(50),prim) |
|
Γs |
Factor de ajuste para el fuste de pilote (empírico; recomendado: 1) |
|
Δs |
Valor inicial de fricción entre barras (empírico; valor recomendado: 0) |
|
fs,RF |
Factor de ajuste de RFEM (valor recomendado: 0,1) |
|
|
Módulo de cortante del suelo existente (a partir del coeficiente transversal y el módulo de elasticidad; módulo de elasticidad para modelo de material no lineal: sencillo (por ejemplo, Mohr-Coulomb) primer carga Eprim u orden superior (por ejemplo, suelo endurecido) สุ-5 x E(50),prim) |
La determinación de la resistencia axial en la punta del pilote a partir de la resistencia total también puede realizarse a través del diámetro equivalente del pilote. En este ejemplo, partiendo de 100 kN se llega a una resistencia de 2,037 N/mm².
|
Fr,b |
Resistencia total de la punta de pilotes |
|
deq |
Diámetro equivalente de pila (área circular) |
Análogamente a la determinación de la fricción del cilindro también se puede determinar la rigidez axial. Aquí se obtiene un valor de 2500 kN/m.
|
G |
Módulo de corte del terreno en pendiente (de módulo de cortante y elasticidad; Modulo de elasticidad para material no lineal: Calibración simple (Mohr-Coulomb) Eprim o de orden superior (suelo endurecido) Eur ≈ 5 x E(50),prim) |
|
Γb |
Factor de corrección del extremo de pilote (empírico; recomendado: 5 - 10) |
|
req |
Radio equivalente del tope de pilote |
|
fb,RF |
Factor de ajuste de RFEM (Valor recomendado: 0,01) |
|
req |
Radio equivalente de punta de pilote |
Resultados
Los resultados obtenidos dan una visión del comportamiento estructural del tipo de barra "Pilote". En la imagen siguiente se muestran las fuerzas normales en el pilote y las tensiones de corte principales en el suelo en dos etapas de carga. A la izquierda se muestra el estado antes de alcanzar la resistencia del cilindro (menos de 250 kN de carga aplicada). A la derecha, el estado poco antes del fallo total (menos de 250 kN + 100 kN). Como se puede ver, el comportamiento estructural cambia de una transferencia combinada de carga del cilindro y la punta del pilote a una transferencia pura de las cargas adicionales en la punta del pilote.
Para controlar el comportamiento estructural del pilote, también es aconsejable crear un diagrama de cálculo. En la imagen siguiente se muestra esto para la fuerza normal de la barra en referencia al nodo de la punta del pilote en su desplazamiento longitudinal.
Posibilidades de expansión
Para una estratificación del suelo se podría seleccionar en la pestaña de tipo de resistencia del pilote la distribución de resistencia al corte como "Variable". Aquí se pueden introducir resistencias del cilindro variables dependiendo de la estratificación. En el ejemplo anterior, deben introducirse los números de material deseados del suelo, y se deben determinar las rigideces al corte del cilindro dependiendo de estos. Posiblemente aquí también puede ser ventajoso el enfoque de una resistencia al corte no constante.