KB 001955 | Modelado paramétrico de pilotes templados con resistencias empíricas de pilotes según Tschuchnigg
KB 001955 | Modelado paramétrico de pilotes templados con resistencias empíricas de pilotes según Tschuchnigg
22-05-2025
056827

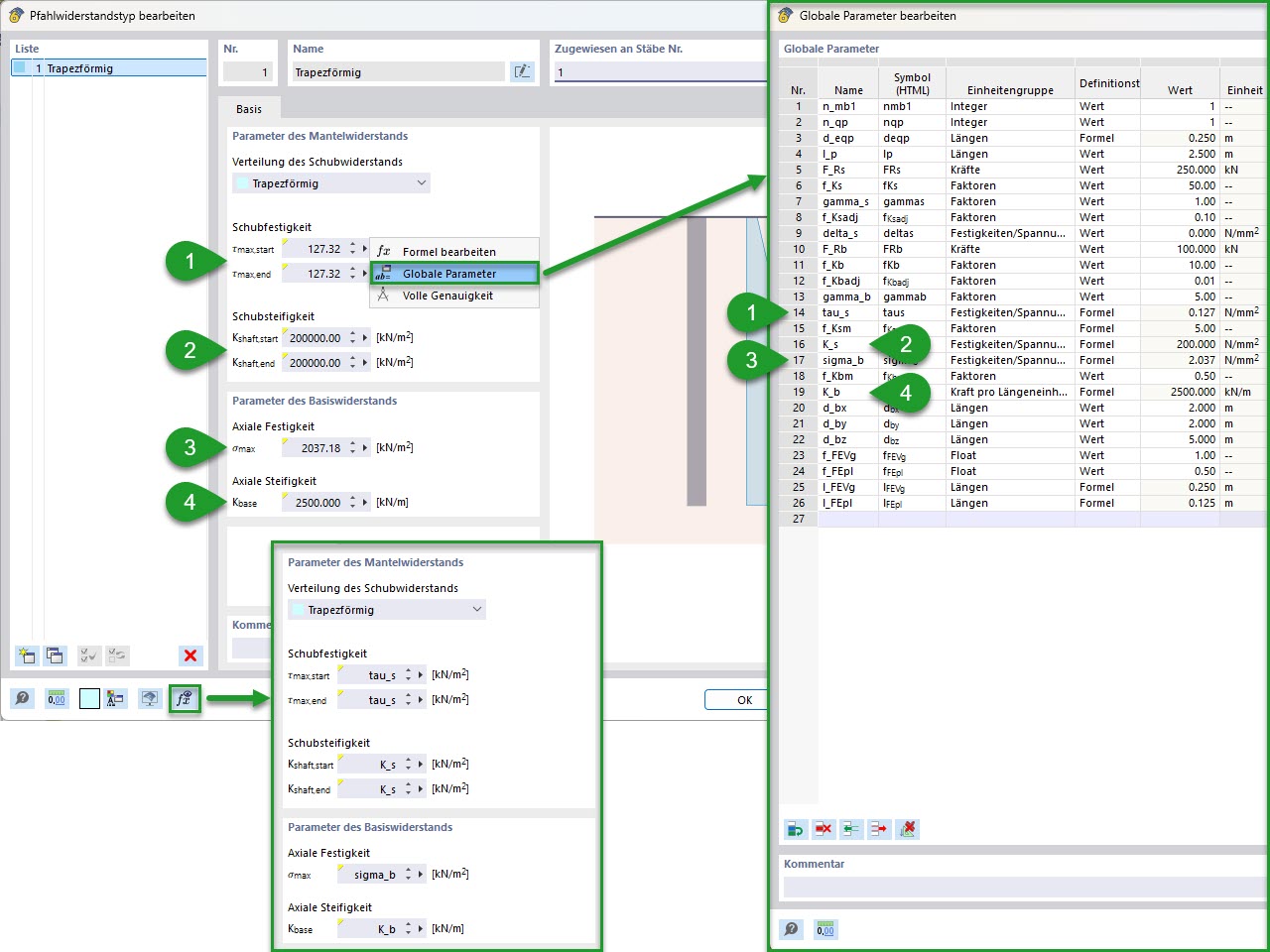
KB 001955 | Modelado paramétrico de pilotes | Resistencia de pilotes parametrizada

KB 001955 | Modelado paramétrico de pilotes templados con resistencias empíricas de pilotes según Tschuchnigg

  • Análisis geotécnico
  • Pilote
  • Capacidad de carga del pilote
  • Parámetros globales
Usado en
  • Modelado paramétrico de pilotes con resistencias empíricas de pilotes según Tschuchnigg
Compartir