Mensaje de error explicando la falta de relación de parámetros de materiales en el software de construcción.
Mensaje de error explicando la falta de relación de parámetros de materiales en el software de construcción.
28-05-2025
056907

FAQ 005688 | Explicación de la solución del error de material definido por el usuario

Mensaje de error explicando la falta de relación de parámetros de materiales en el software de construcción.

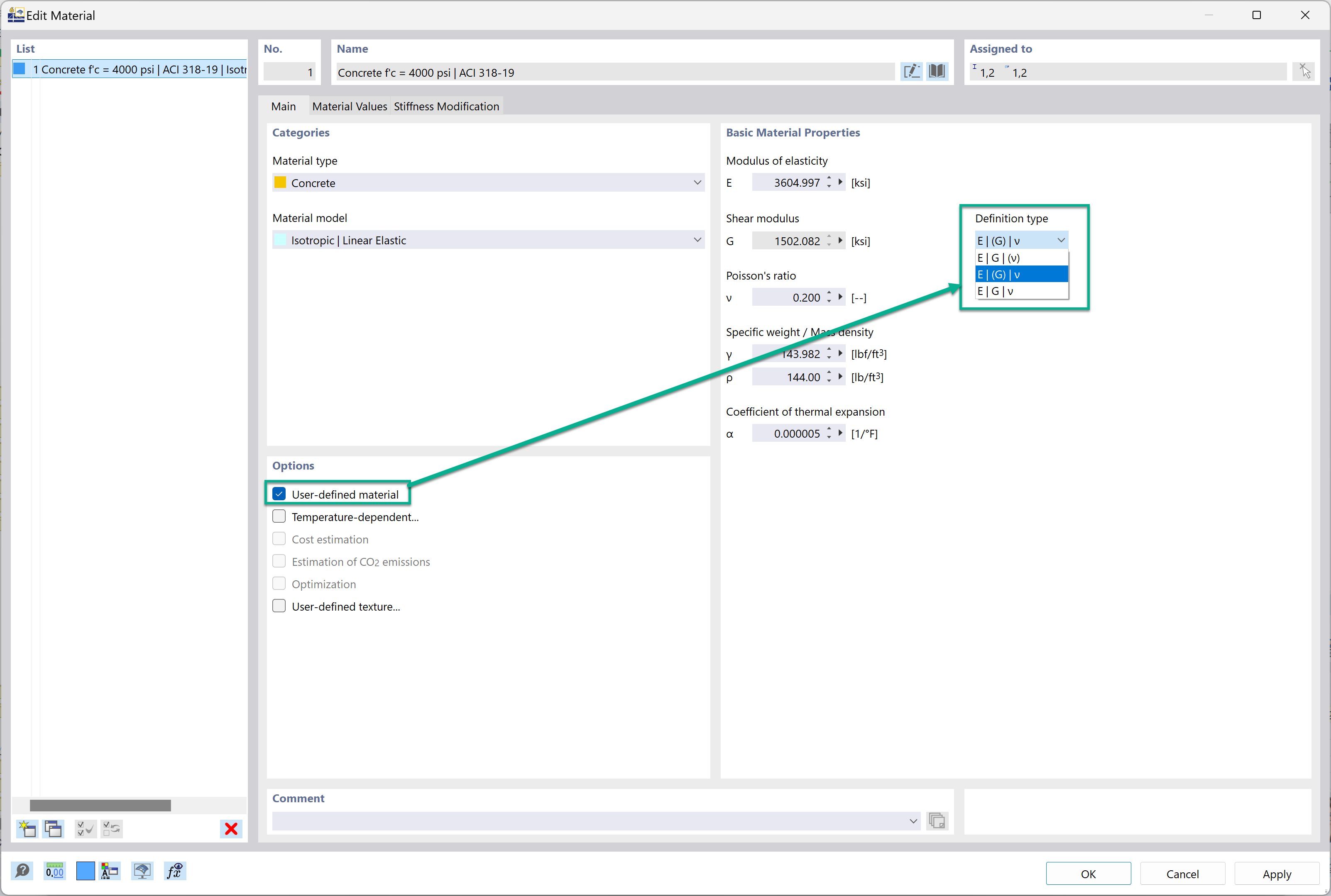
La imagen presenta un mensaje de error relacionado con la creación de materiales definidos por el usuario en el software de construcción, y aborda específicamente la relación no cumplida E2G(1+v). El mensaje indica pautas para asegurar el cálculo adecuado de las propiedades del material, destacando errores comunes y ajustes necesarios para resolverlos durante los procesos de definición de materiales.
  • Material definido por el usuario
  • Mensaje de error
  • Software de construcción
  • Definición de material
  • Relación de parámetros
Usado en
  • Definición tipo de módulo de elasticidad, módulo de cortante y coeficiente de Poisson
Compartir