87x
005688
06-06-2025

Definición tipo de módulo de elasticidad, módulo de cortante y coeficiente de Poisson

Al intentar crear/editar un material como definido por el usuario, recibo un mensaje de error que dice "La relación E=2G(1+v) no se cumple...". ¿Cómo puedo solucionar este error y continuar con mi material definido tal como está?


Respuesta:

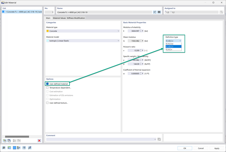
Después de establecer un material como definido por el usuario, se puede cambiar el tipo de definición; esto controla cómo se relacionan entre sí el módulo de elasticidad, el módulo de corte y la relación de Poisson. Hay tres opciones en el menú desplegable.
1. E | G | (v)
Esta opción calcula la relación de Poisson basada en G y E.
2. E | (G) | v
Esta opción calcula G basado en E y la relación de Poisson.
3. E | G | v
Esta opción mantiene todas las propiedades independientes entre sí. Esta opción es mejor elegir si desea que las propiedades sean independientes.


Esta es una buena solución si aparece este mensaje de error:
"La relación e=2G(1+v) no se cumple. El material no se puede asignar a una superficie o sólido sin cumplir la relación. Por favor, ajuste los parámetros del material."
Hacer que todas las propiedades del material sean independientes entre sí solucionará este error.


Autor

Alex es responsable de la formación de los clientes, el soporte técnico y el desarrollo continuo de programas para el mercado norteamericano.



;