FAQ 005612 | ¿Cómo puedo definir cargas móviles en RFEM 6?
FAQ 005612 | ¿Cómo puedo definir cargas móviles en RFEM 6?
03-06-2025
057058
  • RFEM 6

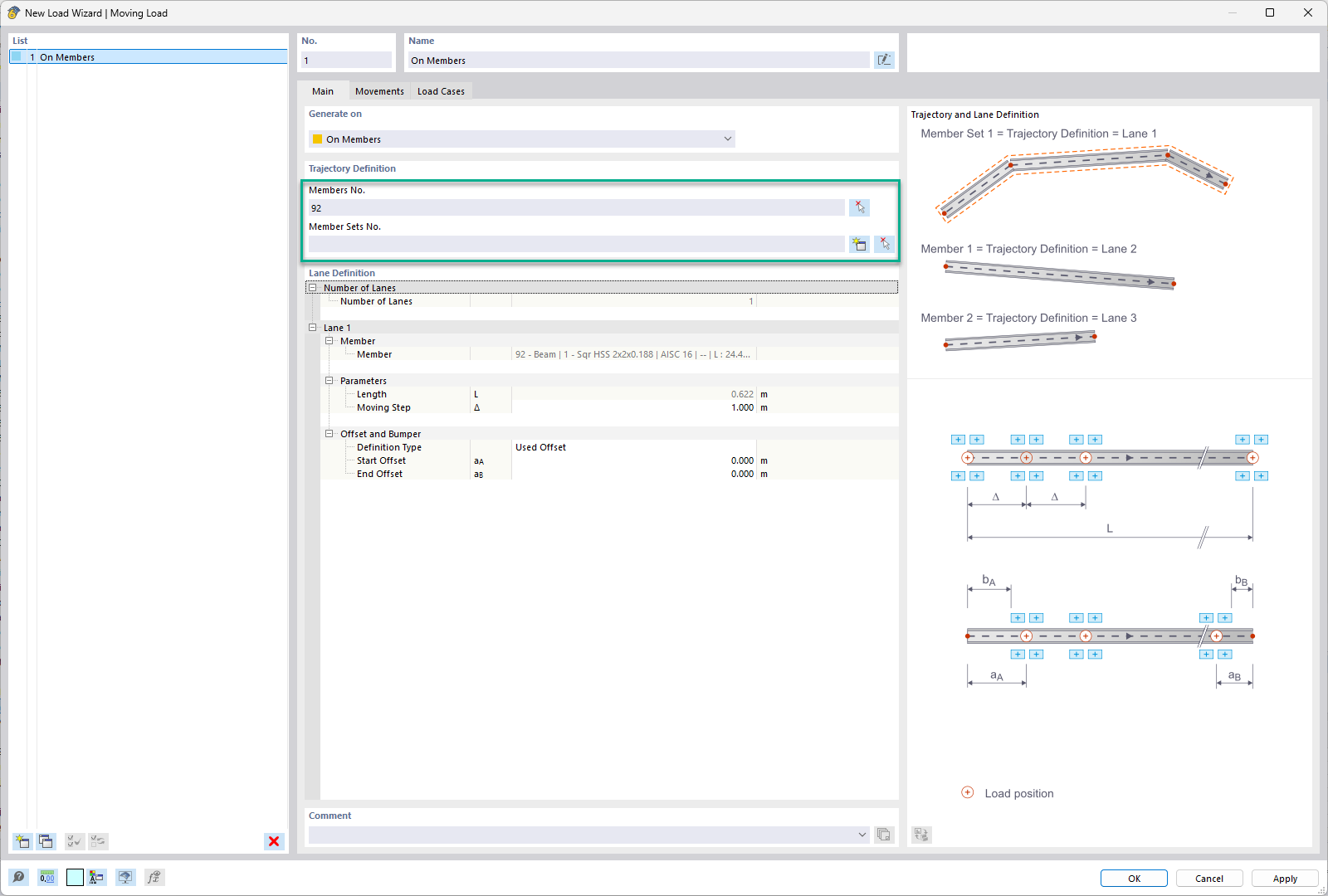
Selección de la barra o conjunto de barras – Carga móvil

FAQ 005612 | ¿Cómo puedo definir cargas móviles en RFEM 6?

  • RFEM 6
  • Ingeniería estructural
  • Cargas móviles
  • Articulaciones de barra
  • Liberaciones de nudo
  • Asistentes de carga
  • Liberaciones lineales
  • Casos de carga
Usado en
  • Cargas móviles en RFEM 6
Compartir