746x
005612
03-06-2025

Cargas móviles en RFEM 6

¿Cómo puedo definir cargas móviles en RFEM 6?


Respuesta:

Las cargas móviles se pueden encontrar en la carpeta de Asistentes para cargas en el navegador de Datos o a través del menú Insertar. Una vez que se abre el cuadro de diálogo, hay un menú desplegable donde puede elegir si desea aplicar la carga móvil a una superficie o barra.
En la pestaña Principal, seleccione la(s) superficie(s) deseada(s). El camino para la carga debe ser definido como un conjunto de líneas dibujadas en el modelo. A continuación, determine el número de carriles que desea definir. Para cada carril, puede definir parámetros junto con un desplazamiento y/o tope.


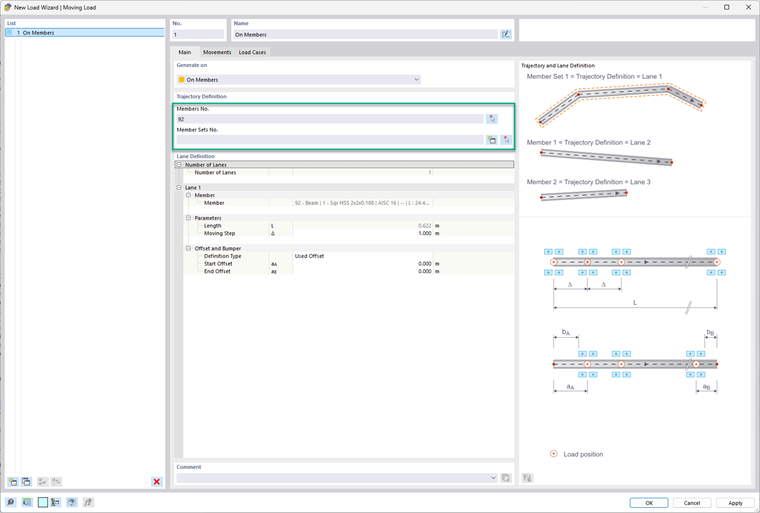
Para una barra o conjunto de barras, simplemente seleccione el(los) barras(s) o el conjunto de barras al que aplicar la carga móvil. También puede crear un conjunto de barras en este diálogo usando el botón del icono de "estrella dorada". Luego, bajo la Definición de carril, es donde se pueden ingresar el "Paso móvil" y los desplazamientos. Mire el modelo de bits a la derecha como referencia para estas entradas.

En la pestaña Movimientos, seleccione la definición del carril en la tabla, luego crea una definición del modelo de carga en la celda bajo la columna Modelo de Carga. En este cuadro de diálogo de definición, se decide el número de componentes de carga. Para cada componente, el usuario puede definir lo siguiente:

  • Tipo de carga
  • Sistema de coordenadas
  • Dirección de la carga
  • Tipo de carga
  • Posiciones X e Y
  • Magnitud de la carga

Una vez configurado esto, se puede aplicar un factor de carga. También puede optar por definir una distancia desde la carga anterior o decidir si este movimiento está relacionado independientemente con la carga anterior.


En la pestaña final, Casos de Carga, los casos de carga necesarios se generarán automáticamente.


Autor

Alex es responsable de la formación de los clientes, el soporte técnico y el desarrollo continuo de programas para el mercado norteamericano.



;