FAQ 005701 | ¿Cómo puedo guardar mi material definido por el usuario en la biblioteca de materiales en RFEM 6?
FAQ 005701 | ¿Cómo puedo guardar mi material definido por el usuario en la biblioteca de materiales en RFEM 6?
30-06-2025
057600

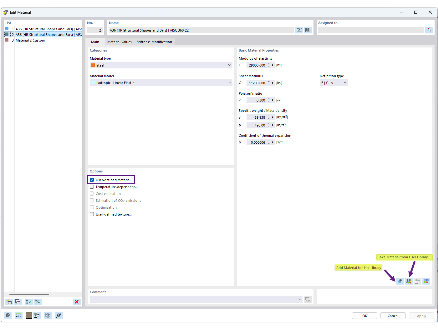
Guardar material definido por el usuario en la biblioteca

FAQ 005701 | ¿Cómo puedo guardar mi material definido por el usuario en la biblioteca de materiales en RFEM 6?

  • Biblioteca de materiales de usuario
  • Material definido por usuario
  • Biblioteca de materiales
Usado en
  • Biblioteca de materiales de usuario
Compartir